智能医疗系统中基于深度学习的痘皮肤病变检测和实时监测。

IF 3.3 3区 医学 Q1 MEDICINE, GENERAL & INTERNAL
Huda Alghoraibi, Nuha Alqurashi, Sarah Alotaibi, Renad Alkhudaydi, Bdoor Aldajani, Joud Batawil, Lubna Alqurashi, Azza Althagafi, Maha A Thafar
{"title":"智能医疗系统中基于深度学习的痘皮肤病变检测和实时监测。","authors":"Huda Alghoraibi, Nuha Alqurashi, Sarah Alotaibi, Renad Alkhudaydi, Bdoor Aldajani, Joud Batawil, Lubna Alqurashi, Azza Althagafi, Maha A Thafar","doi":"10.3390/diagnostics15192505","DOIUrl":null,"url":null,"abstract":"<p><p><b>Background/Objectives:</b> Mpox, a viral disease marked by distinctive skin lesions, has emerged as a global health concern, underscoring the need for scalable, accessible, and accurate diagnostic tools to strengthen public health responses. This study introduces ITMA'INN, an AI-driven healthcare system designed to detect Mpox from skin lesion images using advanced deep learning. <b>Methods:</b> The system integrates three key components: an AI model pipeline, a cross-platform mobile application, and a real-time public health dashboard. We leveraged transfer learning on publicly available datasets to evaluate pretrained deep learning models. <b>Results</b>: For binary classification (Mpox vs. non-Mpox), Vision Transformer, MobileViT, Transformer-in-Transformer, and VGG16 achieved peak performance, each with 97.8% accuracy and F1-score. For multiclass classification (Mpox, chickenpox, measles, hand-foot-mouth disease, cowpox, and healthy skin), ResNetViT and ViT Hybrid models attained 92% accuracy (F1-scores: 92.24% and 92.19%, respectively). The lightweight MobileViT was deployed in a mobile app that enables users to analyze skin lesions, track symptoms, and locate nearby healthcare centers via GPS. Complementing this, the dashboard equips health authorities with real-time case monitoring, symptom trend analysis, and intervention guidance. <b>Conclusions</b>: By bridging AI diagnostics with mobile technology and real-time analytics, ITMA'INN advances responsive healthcare infrastructure in smart cities, contributing to the future of proactive public health management.</p>","PeriodicalId":11225,"journal":{"name":"Diagnostics","volume":"15 19","pages":""},"PeriodicalIF":3.3000,"publicationDate":"2025-10-01","publicationTypes":"Journal Article","fieldsOfStudy":null,"isOpenAccess":false,"openAccessPdf":"https://www.ncbi.nlm.nih.gov/pmc/articles/PMC12523520/pdf/","citationCount":"0","resultStr":"{\"title\":\"Deep Learning-Based Mpox Skin Lesion Detection and Real-Time Monitoring in a Smart Healthcare System.\",\"authors\":\"Huda Alghoraibi, Nuha Alqurashi, Sarah Alotaibi, Renad Alkhudaydi, Bdoor Aldajani, Joud Batawil, Lubna Alqurashi, Azza Althagafi, Maha A Thafar\",\"doi\":\"10.3390/diagnostics15192505\",\"DOIUrl\":null,\"url\":null,\"abstract\":\"<p><p><b>Background/Objectives:</b> Mpox, a viral disease marked by distinctive skin lesions, has emerged as a global health concern, underscoring the need for scalable, accessible, and accurate diagnostic tools to strengthen public health responses. This study introduces ITMA'INN, an AI-driven healthcare system designed to detect Mpox from skin lesion images using advanced deep learning. <b>Methods:</b> The system integrates three key components: an AI model pipeline, a cross-platform mobile application, and a real-time public health dashboard. We leveraged transfer learning on publicly available datasets to evaluate pretrained deep learning models. <b>Results</b>: For binary classification (Mpox vs. non-Mpox), Vision Transformer, MobileViT, Transformer-in-Transformer, and VGG16 achieved peak performance, each with 97.8% accuracy and F1-score. For multiclass classification (Mpox, chickenpox, measles, hand-foot-mouth disease, cowpox, and healthy skin), ResNetViT and ViT Hybrid models attained 92% accuracy (F1-scores: 92.24% and 92.19%, respectively). The lightweight MobileViT was deployed in a mobile app that enables users to analyze skin lesions, track symptoms, and locate nearby healthcare centers via GPS. Complementing this, the dashboard equips health authorities with real-time case monitoring, symptom trend analysis, and intervention guidance. <b>Conclusions</b>: By bridging AI diagnostics with mobile technology and real-time analytics, ITMA'INN advances responsive healthcare infrastructure in smart cities, contributing to the future of proactive public health management.</p>\",\"PeriodicalId\":11225,\"journal\":{\"name\":\"Diagnostics\",\"volume\":\"15 19\",\"pages\":\"\"},\"PeriodicalIF\":3.3000,\"publicationDate\":\"2025-10-01\",\"publicationTypes\":\"Journal Article\",\"fieldsOfStudy\":null,\"isOpenAccess\":false,\"openAccessPdf\":\"https://www.ncbi.nlm.nih.gov/pmc/articles/PMC12523520/pdf/\",\"citationCount\":\"0\",\"resultStr\":null,\"platform\":\"Semanticscholar\",\"paperid\":null,\"PeriodicalName\":\"Diagnostics\",\"FirstCategoryId\":\"3\",\"ListUrlMain\":\"https://doi.org/10.3390/diagnostics15192505\",\"RegionNum\":3,\"RegionCategory\":\"医学\",\"ArticlePicture\":[],\"TitleCN\":null,\"AbstractTextCN\":null,\"PMCID\":null,\"EPubDate\":\"\",\"PubModel\":\"\",\"JCR\":\"Q1\",\"JCRName\":\"MEDICINE, GENERAL & INTERNAL\",\"Score\":null,\"Total\":0}","platform":"Semanticscholar","paperid":null,"PeriodicalName":"Diagnostics","FirstCategoryId":"3","ListUrlMain":"https://doi.org/10.3390/diagnostics15192505","RegionNum":3,"RegionCategory":"医学","ArticlePicture":[],"TitleCN":null,"AbstractTextCN":null,"PMCID":null,"EPubDate":"","PubModel":"","JCR":"Q1","JCRName":"MEDICINE, GENERAL & INTERNAL","Score":null,"Total":0}
引用次数: 0

摘要

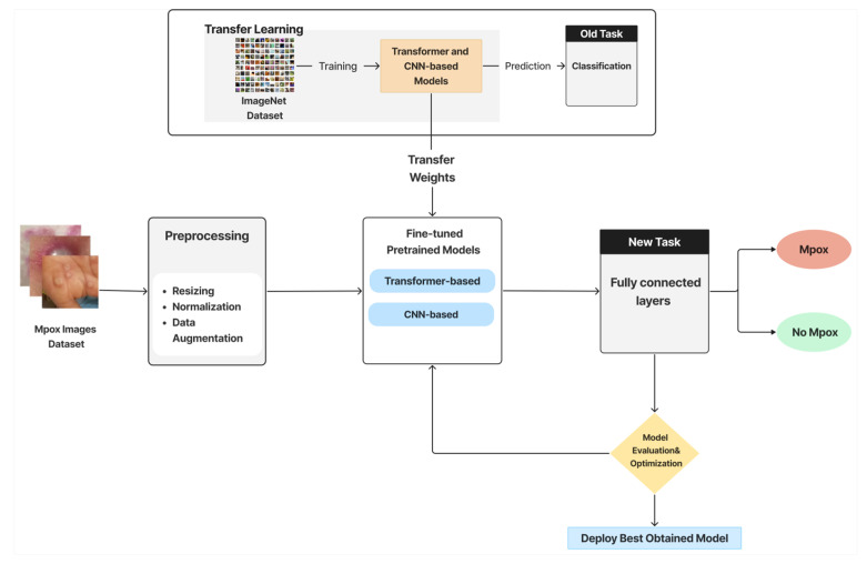
背景/目的:痘是一种以独特皮肤病变为特征的病毒性疾病,已成为全球卫生关注的问题,强调需要可扩展、可获得和准确的诊断工具,以加强公共卫生应对。本研究介绍了ITMA'INN,这是一个人工智能驱动的医疗保健系统,旨在通过先进的深度学习从皮肤病变图像中检测m痘。方法:该系统集成了人工智能模型管道、跨平台移动应用程序和实时公共卫生仪表板三个关键组件。我们在公开可用的数据集上利用迁移学习来评估预训练的深度学习模型。结果:对于二元分类(Mpox vs. non-Mpox), Vision Transformer、MobileViT、Transformer-in-Transformer和VGG16达到了最高的性能,准确率为97.8%,得分为f1。对于多类别分类(Mpox、水痘、麻疹、手足口病、牛痘和健康皮肤),ResNetViT和ViT Hybrid模型的准确率达到92% (f1得分分别为92.24%和92.19%)。轻便的MobileViT被部署在一个移动应用程序中,使用户能够分析皮肤病变,跟踪症状,并通过GPS定位附近的医疗中心。除此之外,仪表板还为卫生当局提供了实时病例监测、症状趋势分析和干预指导。结论:通过将人工智能诊断与移动技术和实时分析相结合,ITMA'INN在智慧城市中推进了响应式医疗保健基础设施,为主动公共卫生管理的未来做出了贡献。
本文章由计算机程序翻译,如有差异,请以英文原文为准。

Deep Learning-Based Mpox Skin Lesion Detection and Real-Time Monitoring in a Smart Healthcare System.

Deep Learning-Based Mpox Skin Lesion Detection and Real-Time Monitoring in a Smart Healthcare System.

Deep Learning-Based Mpox Skin Lesion Detection and Real-Time Monitoring in a Smart Healthcare System.

Deep Learning-Based Mpox Skin Lesion Detection and Real-Time Monitoring in a Smart Healthcare System.

Background/Objectives: Mpox, a viral disease marked by distinctive skin lesions, has emerged as a global health concern, underscoring the need for scalable, accessible, and accurate diagnostic tools to strengthen public health responses. This study introduces ITMA'INN, an AI-driven healthcare system designed to detect Mpox from skin lesion images using advanced deep learning. Methods: The system integrates three key components: an AI model pipeline, a cross-platform mobile application, and a real-time public health dashboard. We leveraged transfer learning on publicly available datasets to evaluate pretrained deep learning models. Results: For binary classification (Mpox vs. non-Mpox), Vision Transformer, MobileViT, Transformer-in-Transformer, and VGG16 achieved peak performance, each with 97.8% accuracy and F1-score. For multiclass classification (Mpox, chickenpox, measles, hand-foot-mouth disease, cowpox, and healthy skin), ResNetViT and ViT Hybrid models attained 92% accuracy (F1-scores: 92.24% and 92.19%, respectively). The lightweight MobileViT was deployed in a mobile app that enables users to analyze skin lesions, track symptoms, and locate nearby healthcare centers via GPS. Complementing this, the dashboard equips health authorities with real-time case monitoring, symptom trend analysis, and intervention guidance. Conclusions: By bridging AI diagnostics with mobile technology and real-time analytics, ITMA'INN advances responsive healthcare infrastructure in smart cities, contributing to the future of proactive public health management.

求助全文
通过发布文献求助,成功后即可免费获取论文全文。 去求助
来源期刊
Diagnostics
Diagnostics Biochemistry, Genetics and Molecular Biology-Clinical Biochemistry
CiteScore
4.70
自引率
8.30%
发文量
2699
审稿时长
19.64 days
期刊介绍: Diagnostics (ISSN 2075-4418) is an international scholarly open access journal on medical diagnostics. It publishes original research articles, reviews, communications and short notes on the research and development of medical diagnostics. There is no restriction on the length of the papers. Our aim is to encourage scientists to publish their experimental and theoretical research in as much detail as possible. Full experimental and/or methodological details must be provided for research articles.
×
引用
GB/T 7714-2015
复制
MLA
复制
APA
复制
导出至
BibTeX EndNote RefMan NoteFirst NoteExpress
×
提示
您的信息不完整,为了账户安全,请先补充。
现在去补充
×
提示
您因"违规操作"
具体请查看互助需知
我知道了
×
提示
确定
请完成安全验证×
copy
已复制链接
快去分享给好友吧!
我知道了
右上角分享
点击右上角分享
0
联系我们:info@booksci.cn Book学术提供免费学术资源搜索服务,方便国内外学者检索中英文文献。致力于提供最便捷和优质的服务体验。 Copyright © 2023 布克学术 All rights reserved.
京ICP备2023020795号-1
ghs 京公网安备 11010802042870号
Book学术文献互助
Book学术文献互助群
群 号:604180095
Book学术官方微信