SPD在线过滤器工作负荷管理系统

IF 0.4 Q4 PHYSICS, PARTICLES & FIELDS
N. Greben, D. Oleynik, L. Romanychev
{"title":"SPD在线过滤器工作负荷管理系统","authors":"N. Greben,&nbsp;D. Oleynik,&nbsp;L. Romanychev","doi":"10.1134/S1547477125701067","DOIUrl":null,"url":null,"abstract":"<p>The paper provides details and an update on the Workload Management System Middleware along-side Pilot Agent, that are part of SPD Online Filter—computing system dedicated for multi-step high- throughput processing of data from Data Acquisition System of SPD NICA detector.</p>","PeriodicalId":730,"journal":{"name":"Physics of Particles and Nuclei Letters","volume":"22 5","pages":"1044 - 1047"},"PeriodicalIF":0.4000,"publicationDate":"2025-10-03","publicationTypes":"Journal Article","fieldsOfStudy":null,"isOpenAccess":false,"openAccessPdf":"","citationCount":"0","resultStr":"{\"title\":\"Workload Management System for SPD Online Filter\",\"authors\":\"N. Greben,&nbsp;D. Oleynik,&nbsp;L. Romanychev\",\"doi\":\"10.1134/S1547477125701067\",\"DOIUrl\":null,\"url\":null,\"abstract\":\"<p>The paper provides details and an update on the Workload Management System Middleware along-side Pilot Agent, that are part of SPD Online Filter—computing system dedicated for multi-step high- throughput processing of data from Data Acquisition System of SPD NICA detector.</p>\",\"PeriodicalId\":730,\"journal\":{\"name\":\"Physics of Particles and Nuclei Letters\",\"volume\":\"22 5\",\"pages\":\"1044 - 1047\"},\"PeriodicalIF\":0.4000,\"publicationDate\":\"2025-10-03\",\"publicationTypes\":\"Journal Article\",\"fieldsOfStudy\":null,\"isOpenAccess\":false,\"openAccessPdf\":\"\",\"citationCount\":\"0\",\"resultStr\":null,\"platform\":\"Semanticscholar\",\"paperid\":null,\"PeriodicalName\":\"Physics of Particles and Nuclei Letters\",\"FirstCategoryId\":\"1085\",\"ListUrlMain\":\"https://link.springer.com/article/10.1134/S1547477125701067\",\"RegionNum\":0,\"RegionCategory\":null,\"ArticlePicture\":[],\"TitleCN\":null,\"AbstractTextCN\":null,\"PMCID\":null,\"EPubDate\":\"\",\"PubModel\":\"\",\"JCR\":\"Q4\",\"JCRName\":\"PHYSICS, PARTICLES & FIELDS\",\"Score\":null,\"Total\":0}","platform":"Semanticscholar","paperid":null,"PeriodicalName":"Physics of Particles and Nuclei Letters","FirstCategoryId":"1085","ListUrlMain":"https://link.springer.com/article/10.1134/S1547477125701067","RegionNum":0,"RegionCategory":null,"ArticlePicture":[],"TitleCN":null,"AbstractTextCN":null,"PMCID":null,"EPubDate":"","PubModel":"","JCR":"Q4","JCRName":"PHYSICS, PARTICLES & FIELDS","Score":null,"Total":0}
引用次数: 0

摘要

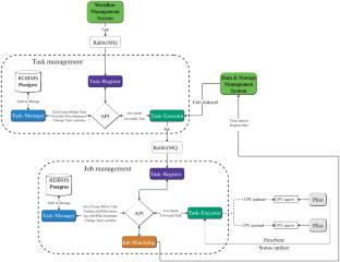
本文详细介绍了工作负载管理系统中间件和试点代理,它们是SPD在线过滤计算系统的一部分,专门用于对SPD NICA探测器数据采集系统的数据进行多步高吞吐量处理。
本文章由计算机程序翻译,如有差异,请以英文原文为准。

Workload Management System for SPD Online Filter

Workload Management System for SPD Online Filter

The paper provides details and an update on the Workload Management System Middleware along-side Pilot Agent, that are part of SPD Online Filter—computing system dedicated for multi-step high- throughput processing of data from Data Acquisition System of SPD NICA detector.

求助全文
通过发布文献求助,成功后即可免费获取论文全文。 去求助
来源期刊
Physics of Particles and Nuclei Letters
Physics of Particles and Nuclei Letters PHYSICS, PARTICLES & FIELDS-
CiteScore
0.80
自引率
20.00%
发文量
108
期刊介绍: The journal Physics of Particles and Nuclei Letters, brief name Particles and Nuclei Letters, publishes the articles with results of the original theoretical, experimental, scientific-technical, methodological and applied research. Subject matter of articles covers: theoretical physics, elementary particle physics, relativistic nuclear physics, nuclear physics and related problems in other branches of physics, neutron physics, condensed matter physics, physics and engineering at low temperatures, physics and engineering of accelerators, physical experimental instruments and methods, physical computation experiments, applied research in these branches of physics and radiology, ecology and nuclear medicine.
×
引用
GB/T 7714-2015
复制
MLA
复制
APA
复制
导出至
BibTeX EndNote RefMan NoteFirst NoteExpress
×
提示
您的信息不完整,为了账户安全,请先补充。
现在去补充
×
提示
您因"违规操作"
具体请查看互助需知
我知道了
×
提示
确定
请完成安全验证×
copy
已复制链接
快去分享给好友吧!
我知道了
右上角分享
点击右上角分享
0
联系我们:info@booksci.cn Book学术提供免费学术资源搜索服务,方便国内外学者检索中英文文献。致力于提供最便捷和优质的服务体验。 Copyright © 2023 布克学术 All rights reserved.
京ICP备2023020795号-1
ghs 京公网安备 11010802042870号
Book学术文献互助
Book学术文献互助群
群 号:604180095
Book学术官方微信