儿童肥胖的纵向临床体重指数分类及其验证。

IF 3.8 2区 医学 Q1 ENDOCRINOLOGY & METABOLISM
Nia Ebrahim, Apruva Khadegi, Shuliang Deng, Kun Qian, Zonghui Yao, Shaleen Thaker, Benjamin May, Nandan Patibandala, Sara Lopez-Pintado, Vidhu V. Thaker
{"title":"儿童肥胖的纵向临床体重指数分类及其验证。","authors":"Nia Ebrahim, Apruva Khadegi, Shuliang Deng, Kun Qian, Zonghui Yao, Shaleen Thaker, Benjamin May, Nandan Patibandala, Sara Lopez-Pintado, Vidhu V. Thaker","doi":"10.1038/s41366-025-01836-z","DOIUrl":null,"url":null,"abstract":"Persistence of childhood adiposity is known to be associated with long-term adverse cardiometabolic risks. Yet, cross-sectional body mass index (BMI) is often used to classify obesity in clinical care and research. This study aimed to develop and validate a childhood BMI classification system using real life longitudinal clinical data. This observational study used electronic health record data from a tertiary care hospital, with replication in an independent cohort. For individuals with ≥ 3 BMI measurements, the median BMI percentile and persistence in the obesity class were used for longitudinal classification. The association between longitudinal BMI class and early onset obesity, socioeconomic status (SES), and adverse cardiometabolic risk was analyzed. Height, weight, and cardiometabolic risk measures were obtained for 22,352 children from 2014–18 in the primary cohort and 24,444 children in the replication cohort. Obesity (BMI ≥ 95th percentile [BMIpct95]) was observed in 24.1% and severe obesity (BMI ≥ 120% of BMIpct95) in 10.6%. Individuals with early onset obesity (age ≤ 6 years) remained in the same or higher obesity class; those in the high-SES group had lower odds of obesity. The proportion of individuals with cardiometabolic risk increased with obesity severity (p-value 0.01 - < 0.001). The AUC for cardiometabolic risk by longitudinal BMI class was higher compared to that for cross-sectional BMI (80.0% vs. 75.8%, p < 0.001). The Longitudinal BMI classification may better reflect long-term cardiometabolic risk in children. This classification can be useful for focused intervention strategies and for profiling of individuals for genetic testing.","PeriodicalId":14183,"journal":{"name":"International Journal of Obesity","volume":"49 9","pages":"1-10"},"PeriodicalIF":3.8000,"publicationDate":"2025-07-17","publicationTypes":"Journal Article","fieldsOfStudy":null,"isOpenAccess":false,"openAccessPdf":"","citationCount":"0","resultStr":"{\"title\":\"Classification of childhood obesity using longitudinal clinical body mass index and its validation\",\"authors\":\"Nia Ebrahim, Apruva Khadegi, Shuliang Deng, Kun Qian, Zonghui Yao, Shaleen Thaker, Benjamin May, Nandan Patibandala, Sara Lopez-Pintado, Vidhu V. Thaker\",\"doi\":\"10.1038/s41366-025-01836-z\",\"DOIUrl\":null,\"url\":null,\"abstract\":\"Persistence of childhood adiposity is known to be associated with long-term adverse cardiometabolic risks. Yet, cross-sectional body mass index (BMI) is often used to classify obesity in clinical care and research. This study aimed to develop and validate a childhood BMI classification system using real life longitudinal clinical data. This observational study used electronic health record data from a tertiary care hospital, with replication in an independent cohort. For individuals with ≥ 3 BMI measurements, the median BMI percentile and persistence in the obesity class were used for longitudinal classification. The association between longitudinal BMI class and early onset obesity, socioeconomic status (SES), and adverse cardiometabolic risk was analyzed. Height, weight, and cardiometabolic risk measures were obtained for 22,352 children from 2014–18 in the primary cohort and 24,444 children in the replication cohort. Obesity (BMI ≥ 95th percentile [BMIpct95]) was observed in 24.1% and severe obesity (BMI ≥ 120% of BMIpct95) in 10.6%. Individuals with early onset obesity (age ≤ 6 years) remained in the same or higher obesity class; those in the high-SES group had lower odds of obesity. The proportion of individuals with cardiometabolic risk increased with obesity severity (p-value 0.01 - < 0.001). The AUC for cardiometabolic risk by longitudinal BMI class was higher compared to that for cross-sectional BMI (80.0% vs. 75.8%, p < 0.001). The Longitudinal BMI classification may better reflect long-term cardiometabolic risk in children. This classification can be useful for focused intervention strategies and for profiling of individuals for genetic testing.\",\"PeriodicalId\":14183,\"journal\":{\"name\":\"International Journal of Obesity\",\"volume\":\"49 9\",\"pages\":\"1-10\"},\"PeriodicalIF\":3.8000,\"publicationDate\":\"2025-07-17\",\"publicationTypes\":\"Journal Article\",\"fieldsOfStudy\":null,\"isOpenAccess\":false,\"openAccessPdf\":\"\",\"citationCount\":\"0\",\"resultStr\":null,\"platform\":\"Semanticscholar\",\"paperid\":null,\"PeriodicalName\":\"International Journal of Obesity\",\"FirstCategoryId\":\"3\",\"ListUrlMain\":\"https://www.nature.com/articles/s41366-025-01836-z\",\"RegionNum\":2,\"RegionCategory\":\"医学\",\"ArticlePicture\":[],\"TitleCN\":null,\"AbstractTextCN\":null,\"PMCID\":null,\"EPubDate\":\"\",\"PubModel\":\"\",\"JCR\":\"Q1\",\"JCRName\":\"ENDOCRINOLOGY & METABOLISM\",\"Score\":null,\"Total\":0}","platform":"Semanticscholar","paperid":null,"PeriodicalName":"International Journal of Obesity","FirstCategoryId":"3","ListUrlMain":"https://www.nature.com/articles/s41366-025-01836-z","RegionNum":2,"RegionCategory":"医学","ArticlePicture":[],"TitleCN":null,"AbstractTextCN":null,"PMCID":null,"EPubDate":"","PubModel":"","JCR":"Q1","JCRName":"ENDOCRINOLOGY & METABOLISM","Score":null,"Total":0}
引用次数: 0

摘要

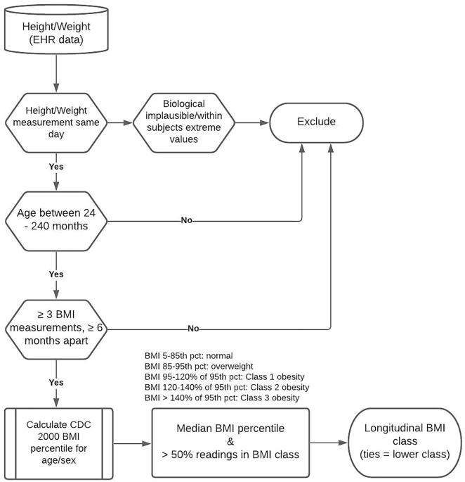
目的:儿童期持续肥胖与长期不良心脏代谢风险相关。然而,在临床护理和研究中,经常使用横断面体重指数(BMI)来对肥胖进行分类。本研究旨在利用真实生活的纵向临床数据开发和验证儿童BMI分类系统。方法:这项观察性研究使用了一家三级医院的电子健康记录数据,并在一个独立队列中进行了重复研究。对于BMI≥3的个体,采用BMI百分位数中位数和肥胖类别持续时间进行纵向分类。分析纵向BMI等级与早发性肥胖、社会经济地位(SES)和不良心脏代谢风险之间的关系。结果:获得了2014-18年主要队列22352名儿童的身高、体重和心脏代谢风险指标,复制队列24444名儿童的身高、体重和心脏代谢风险指标。肥胖(BMI≥95百分位[BMIpct95])占24.1%,重度肥胖(BMI≥120% [BMIpct95])占10.6%。早发性肥胖个体(年龄≤6岁)仍处于相同或更高的肥胖级别;高社会经济地位组的人肥胖的几率较低。有心脏代谢危险的个体比例随着肥胖严重程度的增加而增加(p值0.01 - < 0.001)。纵向BMI分类的心脏代谢风险AUC高于横断面BMI (80.0% vs. 75.8%, p)结论:纵向BMI分类可能更好地反映儿童的长期心脏代谢风险。这种分类可以用于集中干预策略和基因检测的个体分析。
本文章由计算机程序翻译,如有差异,请以英文原文为准。

Classification of childhood obesity using longitudinal clinical body mass index and its validation

Classification of childhood obesity using longitudinal clinical body mass index and its validation
Persistence of childhood adiposity is known to be associated with long-term adverse cardiometabolic risks. Yet, cross-sectional body mass index (BMI) is often used to classify obesity in clinical care and research. This study aimed to develop and validate a childhood BMI classification system using real life longitudinal clinical data. This observational study used electronic health record data from a tertiary care hospital, with replication in an independent cohort. For individuals with ≥ 3 BMI measurements, the median BMI percentile and persistence in the obesity class were used for longitudinal classification. The association between longitudinal BMI class and early onset obesity, socioeconomic status (SES), and adverse cardiometabolic risk was analyzed. Height, weight, and cardiometabolic risk measures were obtained for 22,352 children from 2014–18 in the primary cohort and 24,444 children in the replication cohort. Obesity (BMI ≥ 95th percentile [BMIpct95]) was observed in 24.1% and severe obesity (BMI ≥ 120% of BMIpct95) in 10.6%. Individuals with early onset obesity (age ≤ 6 years) remained in the same or higher obesity class; those in the high-SES group had lower odds of obesity. The proportion of individuals with cardiometabolic risk increased with obesity severity (p-value 0.01 - < 0.001). The AUC for cardiometabolic risk by longitudinal BMI class was higher compared to that for cross-sectional BMI (80.0% vs. 75.8%, p < 0.001). The Longitudinal BMI classification may better reflect long-term cardiometabolic risk in children. This classification can be useful for focused intervention strategies and for profiling of individuals for genetic testing.
求助全文
通过发布文献求助,成功后即可免费获取论文全文。 去求助
来源期刊
International Journal of Obesity
International Journal of Obesity 医学-内分泌学与代谢
CiteScore
10.00
自引率
2.00%
发文量
221
审稿时长
3 months
期刊介绍: The International Journal of Obesity is a multi-disciplinary forum for research describing basic, clinical and applied studies in biochemistry, physiology, genetics and nutrition, molecular, metabolic, psychological and epidemiological aspects of obesity and related disorders. We publish a range of content types including original research articles, technical reports, reviews, correspondence and brief communications that elaborate on significant advances in the field and cover topical issues.
×
引用
GB/T 7714-2015
复制
MLA
复制
APA
复制
导出至
BibTeX EndNote RefMan NoteFirst NoteExpress
×
提示
您的信息不完整,为了账户安全,请先补充。
现在去补充
×
提示
您因"违规操作"
具体请查看互助需知
我知道了
×
提示
确定
请完成安全验证×
copy
已复制链接
快去分享给好友吧!
我知道了
右上角分享
点击右上角分享
0
联系我们:info@booksci.cn Book学术提供免费学术资源搜索服务,方便国内外学者检索中英文文献。致力于提供最便捷和优质的服务体验。 Copyright © 2023 布克学术 All rights reserved.
京ICP备2023020795号-1
ghs 京公网安备 11010802042870号
Book学术文献互助
Book学术文献互助群
群 号:604180095
Book学术官方微信