乳腺癌肿瘤微环境的异质性评估:DCE-MRI多参数定量分析和放射组学生物标志物的发现。

IF 3.4 4区 医学 Q2 ONCOLOGY
Breast Cancer : Targets and Therapy Pub Date : 2025-07-08 eCollection Date: 2025-01-01 DOI:10.2147/BCTT.S530834
Wenhui Ma, Lu Yang, Yu Zhang, Yuan Gao, Huan Jie, Cong Huang
{"title":"乳腺癌肿瘤微环境的异质性评估:DCE-MRI多参数定量分析和放射组学生物标志物的发现。","authors":"Wenhui Ma, Lu Yang, Yu Zhang, Yuan Gao, Huan Jie, Cong Huang","doi":"10.2147/BCTT.S530834","DOIUrl":null,"url":null,"abstract":"<p><p>The heterogeneity of the tumor microenvironment (TME) in breast cancer significantly influences therapeutic response and prognosis, yet noninvasive evaluation remains a clinical challenge. Dynamic contrast-enhanced magnetic resonance imaging (DCE-MRI), through multiparametric quantitative analysis (eg, K<sup>trans</sup>, V<sub>e</sub>, K<sub>ep</sub>), enables dynamic characterization of tumor vascularization and perfusion heterogeneity. Concurrently, radiomics technology, leveraging high-throughput feature extraction and machine learning modeling, identifies potential biomarkers associated with TME biological properties. This review systematically examines the integration strategies of DCE-MRI multiparametric quantification and radiomics: first, elucidating the capability of DCE-MRI pharmacokinetic models to quantify microvascular heterogeneity, and delineating radiomics feature screening and predictive model construction based on 3D segmentation. Furthermore, it explores the combined application of these techniques in evaluating angiogenesis, resolving immune microenvironment dynamics, and mapping metabolic heterogeneity, with emphasis on clinical translational evidence in molecular subtype discrimination, treatment response prediction, and prognostic assessment. Key limitations persist in technical standardization (eg, 37% variability in Ktrans values across 1.5T/3.0T systems) and biological interpretability, with fewer than 40% of radiomics features linked to known molecular pathways. Future advancements demand multicenter data harmonization, radiogenomics integration, and digital twin technology to optimize personalized therapeutic navigation systems. This work provides methodological insights and technical innovation pathways for noninvasive TME heterogeneity assessment in breast cancer.</p>","PeriodicalId":9106,"journal":{"name":"Breast Cancer : Targets and Therapy","volume":"17 ","pages":"573-581"},"PeriodicalIF":3.4000,"publicationDate":"2025-07-08","publicationTypes":"Journal Article","fieldsOfStudy":null,"isOpenAccess":false,"openAccessPdf":"https://www.ncbi.nlm.nih.gov/pmc/articles/PMC12255257/pdf/","citationCount":"0","resultStr":"{\"title\":\"Heterogeneity Assessment of Breast Cancer Tumor Microenvironment: Multiparametric Quantitative Analysis with DCE-MRI and Discovery of Radiomics Biomarkers.\",\"authors\":\"Wenhui Ma, Lu Yang, Yu Zhang, Yuan Gao, Huan Jie, Cong Huang\",\"doi\":\"10.2147/BCTT.S530834\",\"DOIUrl\":null,\"url\":null,\"abstract\":\"<p><p>The heterogeneity of the tumor microenvironment (TME) in breast cancer significantly influences therapeutic response and prognosis, yet noninvasive evaluation remains a clinical challenge. Dynamic contrast-enhanced magnetic resonance imaging (DCE-MRI), through multiparametric quantitative analysis (eg, K<sup>trans</sup>, V<sub>e</sub>, K<sub>ep</sub>), enables dynamic characterization of tumor vascularization and perfusion heterogeneity. Concurrently, radiomics technology, leveraging high-throughput feature extraction and machine learning modeling, identifies potential biomarkers associated with TME biological properties. This review systematically examines the integration strategies of DCE-MRI multiparametric quantification and radiomics: first, elucidating the capability of DCE-MRI pharmacokinetic models to quantify microvascular heterogeneity, and delineating radiomics feature screening and predictive model construction based on 3D segmentation. Furthermore, it explores the combined application of these techniques in evaluating angiogenesis, resolving immune microenvironment dynamics, and mapping metabolic heterogeneity, with emphasis on clinical translational evidence in molecular subtype discrimination, treatment response prediction, and prognostic assessment. Key limitations persist in technical standardization (eg, 37% variability in Ktrans values across 1.5T/3.0T systems) and biological interpretability, with fewer than 40% of radiomics features linked to known molecular pathways. Future advancements demand multicenter data harmonization, radiogenomics integration, and digital twin technology to optimize personalized therapeutic navigation systems. This work provides methodological insights and technical innovation pathways for noninvasive TME heterogeneity assessment in breast cancer.</p>\",\"PeriodicalId\":9106,\"journal\":{\"name\":\"Breast Cancer : Targets and Therapy\",\"volume\":\"17 \",\"pages\":\"573-581\"},\"PeriodicalIF\":3.4000,\"publicationDate\":\"2025-07-08\",\"publicationTypes\":\"Journal Article\",\"fieldsOfStudy\":null,\"isOpenAccess\":false,\"openAccessPdf\":\"https://www.ncbi.nlm.nih.gov/pmc/articles/PMC12255257/pdf/\",\"citationCount\":\"0\",\"resultStr\":null,\"platform\":\"Semanticscholar\",\"paperid\":null,\"PeriodicalName\":\"Breast Cancer : Targets and Therapy\",\"FirstCategoryId\":\"3\",\"ListUrlMain\":\"https://doi.org/10.2147/BCTT.S530834\",\"RegionNum\":4,\"RegionCategory\":\"医学\",\"ArticlePicture\":[],\"TitleCN\":null,\"AbstractTextCN\":null,\"PMCID\":null,\"EPubDate\":\"2025/1/1 0:00:00\",\"PubModel\":\"eCollection\",\"JCR\":\"Q2\",\"JCRName\":\"ONCOLOGY\",\"Score\":null,\"Total\":0}","platform":"Semanticscholar","paperid":null,"PeriodicalName":"Breast Cancer : Targets and Therapy","FirstCategoryId":"3","ListUrlMain":"https://doi.org/10.2147/BCTT.S530834","RegionNum":4,"RegionCategory":"医学","ArticlePicture":[],"TitleCN":null,"AbstractTextCN":null,"PMCID":null,"EPubDate":"2025/1/1 0:00:00","PubModel":"eCollection","JCR":"Q2","JCRName":"ONCOLOGY","Score":null,"Total":0}
引用次数: 0

摘要

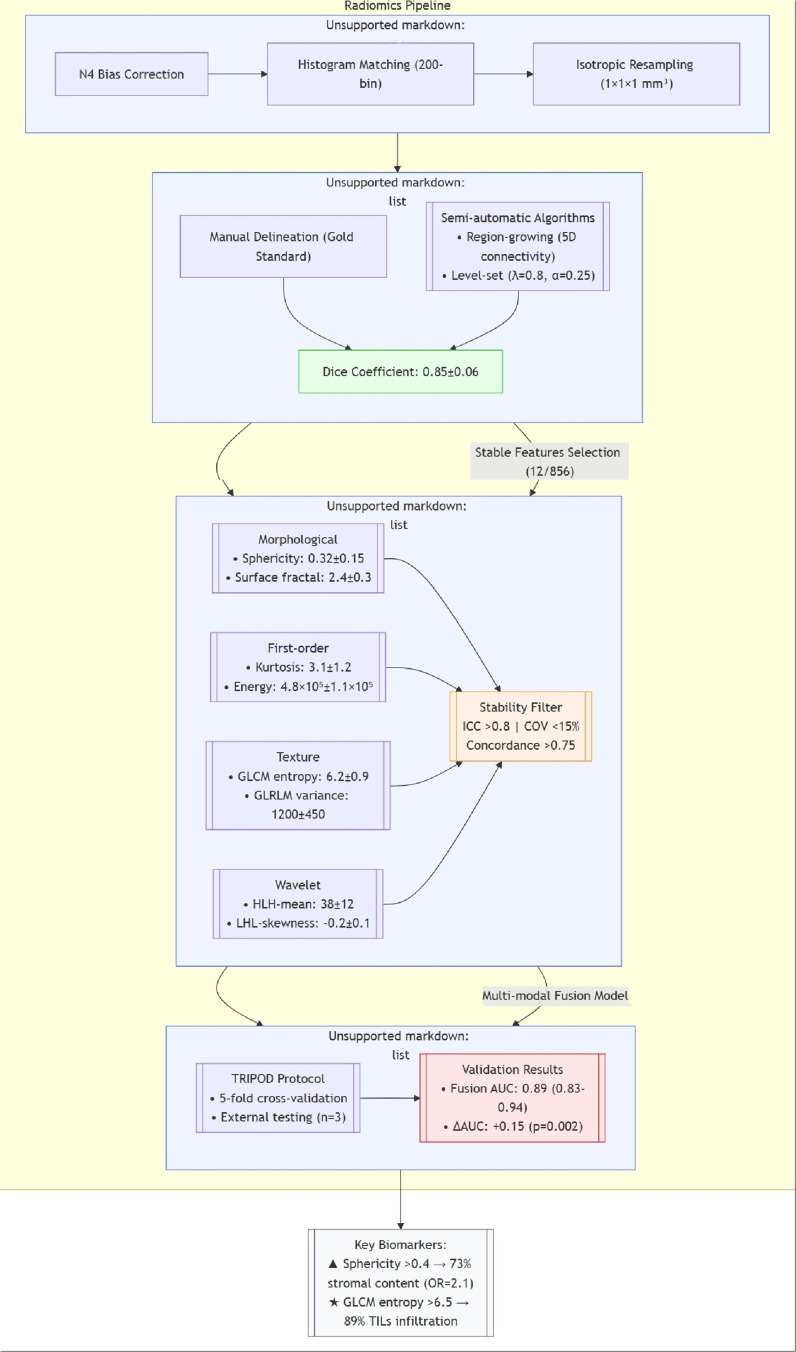
乳腺癌肿瘤微环境(TME)的异质性显著影响治疗反应和预后,但无创评估仍然是一个临床挑战。动态对比增强磁共振成像(DCE-MRI)通过多参数定量分析(如Ktrans, Ve, Kep),可以动态表征肿瘤血管化和灌注异质性。同时,放射组学技术利用高通量特征提取和机器学习建模,识别与TME生物学特性相关的潜在生物标志物。本文系统探讨了DCE-MRI多参数量化与放射组学的整合策略:首先,阐明了DCE-MRI药代动力学模型量化微血管异质性的能力,并描述了基于三维分割的放射组学特征筛选和预测模型构建。此外,它探讨了这些技术在评估血管生成,解决免疫微环境动力学和代谢异质性制图中的综合应用,重点是分子亚型区分,治疗反应预测和预后评估的临床转化证据。关键的限制仍然存在于技术标准化(例如,在1.5T/3.0T系统中,Ktrans值有37%的可变性)和生物学可解释性,只有不到40%的放射组学特征与已知的分子途径相关。未来的发展需要多中心数据协调、放射基因组学整合和数字孪生技术来优化个性化治疗导航系统。这项工作为乳腺癌非侵入性TME异质性评估提供了方法学见解和技术创新途径。
本文章由计算机程序翻译,如有差异,请以英文原文为准。

Heterogeneity Assessment of Breast Cancer Tumor Microenvironment: Multiparametric Quantitative Analysis with DCE-MRI and Discovery of Radiomics Biomarkers.

Heterogeneity Assessment of Breast Cancer Tumor Microenvironment: Multiparametric Quantitative Analysis with DCE-MRI and Discovery of Radiomics Biomarkers.

Heterogeneity Assessment of Breast Cancer Tumor Microenvironment: Multiparametric Quantitative Analysis with DCE-MRI and Discovery of Radiomics Biomarkers.

The heterogeneity of the tumor microenvironment (TME) in breast cancer significantly influences therapeutic response and prognosis, yet noninvasive evaluation remains a clinical challenge. Dynamic contrast-enhanced magnetic resonance imaging (DCE-MRI), through multiparametric quantitative analysis (eg, Ktrans, Ve, Kep), enables dynamic characterization of tumor vascularization and perfusion heterogeneity. Concurrently, radiomics technology, leveraging high-throughput feature extraction and machine learning modeling, identifies potential biomarkers associated with TME biological properties. This review systematically examines the integration strategies of DCE-MRI multiparametric quantification and radiomics: first, elucidating the capability of DCE-MRI pharmacokinetic models to quantify microvascular heterogeneity, and delineating radiomics feature screening and predictive model construction based on 3D segmentation. Furthermore, it explores the combined application of these techniques in evaluating angiogenesis, resolving immune microenvironment dynamics, and mapping metabolic heterogeneity, with emphasis on clinical translational evidence in molecular subtype discrimination, treatment response prediction, and prognostic assessment. Key limitations persist in technical standardization (eg, 37% variability in Ktrans values across 1.5T/3.0T systems) and biological interpretability, with fewer than 40% of radiomics features linked to known molecular pathways. Future advancements demand multicenter data harmonization, radiogenomics integration, and digital twin technology to optimize personalized therapeutic navigation systems. This work provides methodological insights and technical innovation pathways for noninvasive TME heterogeneity assessment in breast cancer.

求助全文
通过发布文献求助,成功后即可免费获取论文全文。 去求助
来源期刊
CiteScore
4.10
自引率
0.00%
发文量
40
审稿时长
16 weeks
×
引用
GB/T 7714-2015
复制
MLA
复制
APA
复制
导出至
BibTeX EndNote RefMan NoteFirst NoteExpress
×
提示
您的信息不完整,为了账户安全,请先补充。
现在去补充
×
提示
您因"违规操作"
具体请查看互助需知
我知道了
×
提示
确定
请完成安全验证×
copy
已复制链接
快去分享给好友吧!
我知道了
右上角分享
点击右上角分享
0
联系我们:info@booksci.cn Book学术提供免费学术资源搜索服务,方便国内外学者检索中英文文献。致力于提供最便捷和优质的服务体验。 Copyright © 2023 布克学术 All rights reserved.
京ICP备2023020795号-1
ghs 京公网安备 11010802042870号
Book学术文献互助
Book学术文献互助群
群 号:604180095
Book学术官方微信