VloV的可接受性,这是一款在拉丁美洲为药物使用障碍患者开发的移动应用程序。

IF 1.6 4区 医学 Q4 NEUROSCIENCES
Diana Milena Berrio Cuartas, Carola Cassinelli, Luciana Noemi Garcia, Federico Pavlovsky
{"title":"VloV的可接受性,这是一款在拉丁美洲为药物使用障碍患者开发的移动应用程序。","authors":"Diana Milena Berrio Cuartas, Carola Cassinelli, Luciana Noemi Garcia, Federico Pavlovsky","doi":"10.62641/aep.v53i2.1701","DOIUrl":null,"url":null,"abstract":"<p><strong>Background: </strong>Digital therapeutic tools seem to be helpful for substance use disorders (SUD), but there are few studies in Latin America about this approach. Our group of therapists developed VloV (an abbreviation for Pavlovsky), a mobile app that attempts to digitize practical tools along with strengthening the therapeutic alliance and user practice.</p><p><strong>Method: </strong>We conducted a mixed-method pilot study between August 2021 and January 2022 to collect data about the patient experience using VloV and the therapeutic alliance among 23 patients. VloV is a Spanish mobile app available for free that focuses on SUD and covers therapeutic elements and tools from an intensive outpatient treatment program. A monthly PDF report containing the patient's daily interactions is generated and can be shared via e-mail with the therapist for follow-up. We run three questionnaires (Q), Q1 regarding technology use indications Q2 to review content information and the utility of the different elements of VloV, and Q3 to collect qualitative data about participants' experiences and perceptions. Several aspects of the therapeutic alliance were evaluated using the patient version of the Working Alliance Inventory in its short version (WAI-S-P). Several aspects of the therapeutic alliance were assessed using the patient version of the Working Alliance Inventory in its short version (WAI-S-P). The level of agreement between the raters-provider and monthly VloV reports-was calculated for treatment variables in patients and their mood state records. For some sub-analysis, patients were divided into two categories, those who have a daily app's use and those who have a weekly or sporadic use.</p><p><strong>Results: </strong>Patient characteristics were similar to the statistics of the treatment center data, including the dropout rate; only 15 out of 23 (65.2%) patients completed the 12 weeks of the pilot study. Participants reported daily use of the technology, but only 5.0% searched for health topic information on the web. Patients expressed positive feedback by using the app and found some functional aspects in VloV that contributed to their treatments and self-care as mood scale record, money earned display, sobriety calculator, and treatment skill functions. However, the \"red button\" function, which allows the patient to ask for help, was not found to be of much use. We found a correlation between the frequency app's use and a higher accuracy in the provider register of treatment related to variables. Although working alliance therapeutic scores were mainly high and non-differences were found.</p><p><strong>Conclusion: </strong>This is the first study on a mobile application for SUD developed in our region, and although it is only a preliminary study, it pointed out important lessons about incorporating digital therapeutic tools into mental health treatment in an intensive outpatient treatments (IOT) setting.</p><p><strong>Clinical trial registration: </strong>Sistema Integrado de Información Sanitaria Argentino (IS004799).</p>","PeriodicalId":7251,"journal":{"name":"Actas espanolas de psiquiatria","volume":"53 2","pages":"304-314"},"PeriodicalIF":1.6000,"publicationDate":"2025-03-01","publicationTypes":"Journal Article","fieldsOfStudy":null,"isOpenAccess":false,"openAccessPdf":"https://www.ncbi.nlm.nih.gov/pmc/articles/PMC11898254/pdf/","citationCount":"0","resultStr":"{\"title\":\"Acceptability of VloV, a Mobile App Developed in Latin America for People with Substance Use Disorder among an Intensive Outpatient Treatment.\",\"authors\":\"Diana Milena Berrio Cuartas, Carola Cassinelli, Luciana Noemi Garcia, Federico Pavlovsky\",\"doi\":\"10.62641/aep.v53i2.1701\",\"DOIUrl\":null,\"url\":null,\"abstract\":\"<p><strong>Background: </strong>Digital therapeutic tools seem to be helpful for substance use disorders (SUD), but there are few studies in Latin America about this approach. Our group of therapists developed VloV (an abbreviation for Pavlovsky), a mobile app that attempts to digitize practical tools along with strengthening the therapeutic alliance and user practice.</p><p><strong>Method: </strong>We conducted a mixed-method pilot study between August 2021 and January 2022 to collect data about the patient experience using VloV and the therapeutic alliance among 23 patients. VloV is a Spanish mobile app available for free that focuses on SUD and covers therapeutic elements and tools from an intensive outpatient treatment program. A monthly PDF report containing the patient's daily interactions is generated and can be shared via e-mail with the therapist for follow-up. We run three questionnaires (Q), Q1 regarding technology use indications Q2 to review content information and the utility of the different elements of VloV, and Q3 to collect qualitative data about participants' experiences and perceptions. Several aspects of the therapeutic alliance were evaluated using the patient version of the Working Alliance Inventory in its short version (WAI-S-P). Several aspects of the therapeutic alliance were assessed using the patient version of the Working Alliance Inventory in its short version (WAI-S-P). The level of agreement between the raters-provider and monthly VloV reports-was calculated for treatment variables in patients and their mood state records. For some sub-analysis, patients were divided into two categories, those who have a daily app's use and those who have a weekly or sporadic use.</p><p><strong>Results: </strong>Patient characteristics were similar to the statistics of the treatment center data, including the dropout rate; only 15 out of 23 (65.2%) patients completed the 12 weeks of the pilot study. Participants reported daily use of the technology, but only 5.0% searched for health topic information on the web. Patients expressed positive feedback by using the app and found some functional aspects in VloV that contributed to their treatments and self-care as mood scale record, money earned display, sobriety calculator, and treatment skill functions. However, the \\\"red button\\\" function, which allows the patient to ask for help, was not found to be of much use. We found a correlation between the frequency app's use and a higher accuracy in the provider register of treatment related to variables. Although working alliance therapeutic scores were mainly high and non-differences were found.</p><p><strong>Conclusion: </strong>This is the first study on a mobile application for SUD developed in our region, and although it is only a preliminary study, it pointed out important lessons about incorporating digital therapeutic tools into mental health treatment in an intensive outpatient treatments (IOT) setting.</p><p><strong>Clinical trial registration: </strong>Sistema Integrado de Información Sanitaria Argentino (IS004799).</p>\",\"PeriodicalId\":7251,\"journal\":{\"name\":\"Actas espanolas de psiquiatria\",\"volume\":\"53 2\",\"pages\":\"304-314\"},\"PeriodicalIF\":1.6000,\"publicationDate\":\"2025-03-01\",\"publicationTypes\":\"Journal Article\",\"fieldsOfStudy\":null,\"isOpenAccess\":false,\"openAccessPdf\":\"https://www.ncbi.nlm.nih.gov/pmc/articles/PMC11898254/pdf/\",\"citationCount\":\"0\",\"resultStr\":null,\"platform\":\"Semanticscholar\",\"paperid\":null,\"PeriodicalName\":\"Actas espanolas de psiquiatria\",\"FirstCategoryId\":\"3\",\"ListUrlMain\":\"https://doi.org/10.62641/aep.v53i2.1701\",\"RegionNum\":4,\"RegionCategory\":\"医学\",\"ArticlePicture\":[],\"TitleCN\":null,\"AbstractTextCN\":null,\"PMCID\":null,\"EPubDate\":\"\",\"PubModel\":\"\",\"JCR\":\"Q4\",\"JCRName\":\"NEUROSCIENCES\",\"Score\":null,\"Total\":0}","platform":"Semanticscholar","paperid":null,"PeriodicalName":"Actas espanolas de psiquiatria","FirstCategoryId":"3","ListUrlMain":"https://doi.org/10.62641/aep.v53i2.1701","RegionNum":4,"RegionCategory":"医学","ArticlePicture":[],"TitleCN":null,"AbstractTextCN":null,"PMCID":null,"EPubDate":"","PubModel":"","JCR":"Q4","JCRName":"NEUROSCIENCES","Score":null,"Total":0}
引用次数: 0

摘要

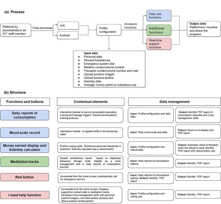
背景:数字治疗工具似乎对物质使用障碍(SUD)有帮助,但在拉丁美洲关于这种方法的研究很少。我们的治疗师团队开发了VloV (Pavlovsky的缩写),这是一个移动应用程序,试图将实用工具数字化,同时加强治疗联盟和用户实践。方法:我们在2021年8月至2022年1月期间进行了一项混合方法的试点研究,收集了23名患者使用VloV的患者体验和治疗联盟的数据。VloV是一款免费的西班牙移动应用程序,专注于SUD,涵盖强化门诊治疗项目的治疗元素和工具。每月生成一份PDF报告,其中包含患者的日常互动情况,并可通过电子邮件与治疗师共享,以便后续跟进。我们进行了三份问卷调查(Q), Q1关于技术使用指示,Q2审查内容信息和VloV不同元素的效用,Q3收集关于参与者体验和感知的定性数据。使用短版工作联盟量表(WAI-S-P)对治疗联盟的几个方面进行评估。使用短版工作联盟量表(WAI-S-P)对治疗联盟的几个方面进行了评估。评估提供者和每月VloV报告之间的一致程度是根据患者的治疗变量和他们的情绪状态记录来计算的。在一些亚分析中,患者被分为两类,一类是每天使用一次应用程序,另一类是每周或偶尔使用一次。结果:患者特征与治疗中心数据统计相似,包括辍学率;23例患者中只有15例(65.2%)完成了12周的初步研究。参与者报告每天使用该技术,但只有5.0%的人在网上搜索健康主题信息。患者通过使用该应用程序表达了积极的反馈,并发现VloV中的一些功能方面有助于他们的治疗和自我护理,如情绪量表记录、赚到的钱显示、清醒计算器和治疗技能功能。然而,允许病人寻求帮助的“红色按钮”功能并没有多大用处。我们发现,应用程序的使用频率与供应商注册的治疗相关变量的更高准确性之间存在相关性。工作联盟治疗评分以高为主,无差异。结论:这是我们地区开发的首个关于SUD移动应用程序的研究,尽管这只是一项初步研究,但它指出了将数字治疗工具纳入重症门诊治疗(IOT)环境中的心理健康治疗的重要经验教训。临床试验注册:Sistema Integrado de Información Argentino (IS004799)。
本文章由计算机程序翻译,如有差异,请以英文原文为准。

Acceptability of VloV, a Mobile App Developed in Latin America for People with Substance Use Disorder among an Intensive Outpatient Treatment.

Acceptability of VloV, a Mobile App Developed in Latin America for People with Substance Use Disorder among an Intensive Outpatient Treatment.

Acceptability of VloV, a Mobile App Developed in Latin America for People with Substance Use Disorder among an Intensive Outpatient Treatment.

Acceptability of VloV, a Mobile App Developed in Latin America for People with Substance Use Disorder among an Intensive Outpatient Treatment.

Background: Digital therapeutic tools seem to be helpful for substance use disorders (SUD), but there are few studies in Latin America about this approach. Our group of therapists developed VloV (an abbreviation for Pavlovsky), a mobile app that attempts to digitize practical tools along with strengthening the therapeutic alliance and user practice.

Method: We conducted a mixed-method pilot study between August 2021 and January 2022 to collect data about the patient experience using VloV and the therapeutic alliance among 23 patients. VloV is a Spanish mobile app available for free that focuses on SUD and covers therapeutic elements and tools from an intensive outpatient treatment program. A monthly PDF report containing the patient's daily interactions is generated and can be shared via e-mail with the therapist for follow-up. We run three questionnaires (Q), Q1 regarding technology use indications Q2 to review content information and the utility of the different elements of VloV, and Q3 to collect qualitative data about participants' experiences and perceptions. Several aspects of the therapeutic alliance were evaluated using the patient version of the Working Alliance Inventory in its short version (WAI-S-P). Several aspects of the therapeutic alliance were assessed using the patient version of the Working Alliance Inventory in its short version (WAI-S-P). The level of agreement between the raters-provider and monthly VloV reports-was calculated for treatment variables in patients and their mood state records. For some sub-analysis, patients were divided into two categories, those who have a daily app's use and those who have a weekly or sporadic use.

Results: Patient characteristics were similar to the statistics of the treatment center data, including the dropout rate; only 15 out of 23 (65.2%) patients completed the 12 weeks of the pilot study. Participants reported daily use of the technology, but only 5.0% searched for health topic information on the web. Patients expressed positive feedback by using the app and found some functional aspects in VloV that contributed to their treatments and self-care as mood scale record, money earned display, sobriety calculator, and treatment skill functions. However, the "red button" function, which allows the patient to ask for help, was not found to be of much use. We found a correlation between the frequency app's use and a higher accuracy in the provider register of treatment related to variables. Although working alliance therapeutic scores were mainly high and non-differences were found.

Conclusion: This is the first study on a mobile application for SUD developed in our region, and although it is only a preliminary study, it pointed out important lessons about incorporating digital therapeutic tools into mental health treatment in an intensive outpatient treatments (IOT) setting.

Clinical trial registration: Sistema Integrado de Información Sanitaria Argentino (IS004799).

求助全文
通过发布文献求助,成功后即可免费获取论文全文。 去求助
来源期刊
Actas espanolas de psiquiatria
Actas espanolas de psiquiatria 医学-精神病学
CiteScore
1.70
自引率
6.70%
发文量
46
审稿时长
>12 weeks
期刊介绍: Actas Españolas de Psiquiatría publicará de manera preferente trabajos relacionados con investigación clínica en el área de la Psiquiatría, la Psicología Clínica y la Salud Mental.
×
引用
GB/T 7714-2015
复制
MLA
复制
APA
复制
导出至
BibTeX EndNote RefMan NoteFirst NoteExpress
×
提示
您的信息不完整,为了账户安全,请先补充。
现在去补充
×
提示
您因"违规操作"
具体请查看互助需知
我知道了
×
提示
确定
请完成安全验证×
copy
已复制链接
快去分享给好友吧!
我知道了
右上角分享
点击右上角分享
0
联系我们:info@booksci.cn Book学术提供免费学术资源搜索服务,方便国内外学者检索中英文文献。致力于提供最便捷和优质的服务体验。 Copyright © 2023 布克学术 All rights reserved.
京ICP备2023020795号-1
ghs 京公网安备 11010802042870号
Book学术文献互助
Book学术文献互助群
群 号:604180095
Book学术官方微信