采用联合损失函数的优化 UNet 框架,用于水下图像增强。

IF 3.9 2区 综合性期刊 Q1 MULTIDISCIPLINARY SCIENCES
Xin Wang, Zhonghua Luo, Wei Huang, Yizhou Zhang, Rongqun Hu
{"title":"采用联合损失函数的优化 UNet 框架,用于水下图像增强。","authors":"Xin Wang, Zhonghua Luo, Wei Huang, Yizhou Zhang, Rongqun Hu","doi":"10.1038/s41598-025-91839-7","DOIUrl":null,"url":null,"abstract":"<p><p>As the water economy advances and the concepts of water ecology protection and sustainable development take root in people's minds, underwater imaging equipment has made remarkable progress. However, due to various factors, underwater images still suffer from low quality. How to enhance the quality of underwater images so that people can understand them quickly has become a crucial issue. Therefore, aiming at the degradation problems such as detail blurring, color imbalance, and noise interference in low-quality underwater images, this paper proposes an optimized UNet framework with a joint loss function (OUNet-JL). Firstly, to alleviate the problem of detail blurring, we construct a multi-residual module (MRM) to enhance the ability to represent detail features by using serially stacked convolutional blocks and residual connections. Secondly, we build a spatial multi-scale feature extraction module fused with channel attention (SMFM) to address the color imbalance issue through multi-scale dilated convolution and channel attention. Thirdly, to improve the signal-to-noise ratio of the enhanced image and solve the problem of blurring distortion, a strengthen-operate-subtract feature reconstruction module (SOSFM) is presented. Fourthly, to guide the network to perform training more efficiently and help it converge rapidly, a joint loss function is designed by integrating four different loss functions. Extensive experiments conducted on the well-known UIEB and UFO-120 datasets have shown the superiority of our OUNet-JL compared with several state-of-the-art algorithms. Moreover, ablation studies have also verified the effectiveness of the proposed modules. Our source code is publicly available at https://github.com/WangXin81/OUNet_JL .</p>","PeriodicalId":21811,"journal":{"name":"Scientific Reports","volume":"15 1","pages":"7327"},"PeriodicalIF":3.9000,"publicationDate":"2025-03-01","publicationTypes":"Journal Article","fieldsOfStudy":null,"isOpenAccess":false,"openAccessPdf":"https://www.ncbi.nlm.nih.gov/pmc/articles/PMC11873204/pdf/","citationCount":"0","resultStr":"{\"title\":\"Optimized UNet framework with a joint loss function for underwater image enhancement.\",\"authors\":\"Xin Wang, Zhonghua Luo, Wei Huang, Yizhou Zhang, Rongqun Hu\",\"doi\":\"10.1038/s41598-025-91839-7\",\"DOIUrl\":null,\"url\":null,\"abstract\":\"<p><p>As the water economy advances and the concepts of water ecology protection and sustainable development take root in people's minds, underwater imaging equipment has made remarkable progress. However, due to various factors, underwater images still suffer from low quality. How to enhance the quality of underwater images so that people can understand them quickly has become a crucial issue. Therefore, aiming at the degradation problems such as detail blurring, color imbalance, and noise interference in low-quality underwater images, this paper proposes an optimized UNet framework with a joint loss function (OUNet-JL). Firstly, to alleviate the problem of detail blurring, we construct a multi-residual module (MRM) to enhance the ability to represent detail features by using serially stacked convolutional blocks and residual connections. Secondly, we build a spatial multi-scale feature extraction module fused with channel attention (SMFM) to address the color imbalance issue through multi-scale dilated convolution and channel attention. Thirdly, to improve the signal-to-noise ratio of the enhanced image and solve the problem of blurring distortion, a strengthen-operate-subtract feature reconstruction module (SOSFM) is presented. Fourthly, to guide the network to perform training more efficiently and help it converge rapidly, a joint loss function is designed by integrating four different loss functions. Extensive experiments conducted on the well-known UIEB and UFO-120 datasets have shown the superiority of our OUNet-JL compared with several state-of-the-art algorithms. Moreover, ablation studies have also verified the effectiveness of the proposed modules. Our source code is publicly available at https://github.com/WangXin81/OUNet_JL .</p>\",\"PeriodicalId\":21811,\"journal\":{\"name\":\"Scientific Reports\",\"volume\":\"15 1\",\"pages\":\"7327\"},\"PeriodicalIF\":3.9000,\"publicationDate\":\"2025-03-01\",\"publicationTypes\":\"Journal Article\",\"fieldsOfStudy\":null,\"isOpenAccess\":false,\"openAccessPdf\":\"https://www.ncbi.nlm.nih.gov/pmc/articles/PMC11873204/pdf/\",\"citationCount\":\"0\",\"resultStr\":null,\"platform\":\"Semanticscholar\",\"paperid\":null,\"PeriodicalName\":\"Scientific Reports\",\"FirstCategoryId\":\"103\",\"ListUrlMain\":\"https://doi.org/10.1038/s41598-025-91839-7\",\"RegionNum\":2,\"RegionCategory\":\"综合性期刊\",\"ArticlePicture\":[],\"TitleCN\":null,\"AbstractTextCN\":null,\"PMCID\":null,\"EPubDate\":\"\",\"PubModel\":\"\",\"JCR\":\"Q1\",\"JCRName\":\"MULTIDISCIPLINARY SCIENCES\",\"Score\":null,\"Total\":0}","platform":"Semanticscholar","paperid":null,"PeriodicalName":"Scientific Reports","FirstCategoryId":"103","ListUrlMain":"https://doi.org/10.1038/s41598-025-91839-7","RegionNum":2,"RegionCategory":"综合性期刊","ArticlePicture":[],"TitleCN":null,"AbstractTextCN":null,"PMCID":null,"EPubDate":"","PubModel":"","JCR":"Q1","JCRName":"MULTIDISCIPLINARY SCIENCES","Score":null,"Total":0}
引用次数: 0

摘要

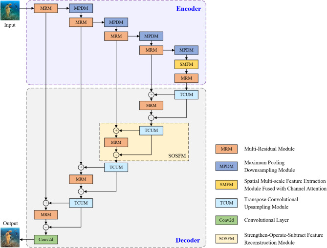
随着水经济的发展和水生态保护与可持续发展理念的深入人心,水下成像设备取得了令人瞩目的进步。然而,由于各种因素的影响,水下图像的质量仍然不高。如何提高水下图像的质量,使人们能够快速理解水下图像,成为一个至关重要的问题。因此,针对低质量水下图像中存在的细节模糊、色彩失衡、噪声干扰等退化问题,本文提出了一种带有联合损失函数的优化UNet框架(OUNet-JL)。首先,为了缓解细节模糊问题,我们构建了一个多残差模块(MRM),通过使用连续堆叠的卷积块和残差连接来增强细节特征的表示能力。其次,构建融合通道关注(SMFM)的空间多尺度特征提取模块,通过多尺度扩展卷积和通道关注来解决色彩不平衡问题;第三,为了提高增强图像的信噪比,解决模糊失真问题,提出了增强-运算-相减特征重构模块(SOSFM)。第四,为了指导网络更有效地进行训练并使其快速收敛,通过对四种不同的损失函数进行积分,设计了一个联合损失函数。在著名的UIEB和UFO-120数据集上进行的大量实验表明,与几种最先进的算法相比,我们的OUNet-JL具有优势。此外,烧蚀研究也验证了所提出模块的有效性。我们的源代码可以在https://github.com/WangXin81/OUNet_JL上公开获得。
本文章由计算机程序翻译,如有差异,请以英文原文为准。

Optimized UNet framework with a joint loss function for underwater image enhancement.

Optimized UNet framework with a joint loss function for underwater image enhancement.

Optimized UNet framework with a joint loss function for underwater image enhancement.

Optimized UNet framework with a joint loss function for underwater image enhancement.

As the water economy advances and the concepts of water ecology protection and sustainable development take root in people's minds, underwater imaging equipment has made remarkable progress. However, due to various factors, underwater images still suffer from low quality. How to enhance the quality of underwater images so that people can understand them quickly has become a crucial issue. Therefore, aiming at the degradation problems such as detail blurring, color imbalance, and noise interference in low-quality underwater images, this paper proposes an optimized UNet framework with a joint loss function (OUNet-JL). Firstly, to alleviate the problem of detail blurring, we construct a multi-residual module (MRM) to enhance the ability to represent detail features by using serially stacked convolutional blocks and residual connections. Secondly, we build a spatial multi-scale feature extraction module fused with channel attention (SMFM) to address the color imbalance issue through multi-scale dilated convolution and channel attention. Thirdly, to improve the signal-to-noise ratio of the enhanced image and solve the problem of blurring distortion, a strengthen-operate-subtract feature reconstruction module (SOSFM) is presented. Fourthly, to guide the network to perform training more efficiently and help it converge rapidly, a joint loss function is designed by integrating four different loss functions. Extensive experiments conducted on the well-known UIEB and UFO-120 datasets have shown the superiority of our OUNet-JL compared with several state-of-the-art algorithms. Moreover, ablation studies have also verified the effectiveness of the proposed modules. Our source code is publicly available at https://github.com/WangXin81/OUNet_JL .

求助全文
通过发布文献求助,成功后即可免费获取论文全文。 去求助
来源期刊
Scientific Reports
Scientific Reports Natural Science Disciplines-
CiteScore
7.50
自引率
4.30%
发文量
19567
审稿时长
3.9 months
期刊介绍: We publish original research from all areas of the natural sciences, psychology, medicine and engineering. You can learn more about what we publish by browsing our specific scientific subject areas below or explore Scientific Reports by browsing all articles and collections. Scientific Reports has a 2-year impact factor: 4.380 (2021), and is the 6th most-cited journal in the world, with more than 540,000 citations in 2020 (Clarivate Analytics, 2021). •Engineering Engineering covers all aspects of engineering, technology, and applied science. It plays a crucial role in the development of technologies to address some of the world''s biggest challenges, helping to save lives and improve the way we live. •Physical sciences Physical sciences are those academic disciplines that aim to uncover the underlying laws of nature — often written in the language of mathematics. It is a collective term for areas of study including astronomy, chemistry, materials science and physics. •Earth and environmental sciences Earth and environmental sciences cover all aspects of Earth and planetary science and broadly encompass solid Earth processes, surface and atmospheric dynamics, Earth system history, climate and climate change, marine and freshwater systems, and ecology. It also considers the interactions between humans and these systems. •Biological sciences Biological sciences encompass all the divisions of natural sciences examining various aspects of vital processes. The concept includes anatomy, physiology, cell biology, biochemistry and biophysics, and covers all organisms from microorganisms, animals to plants. •Health sciences The health sciences study health, disease and healthcare. This field of study aims to develop knowledge, interventions and technology for use in healthcare to improve the treatment of patients.
×
引用
GB/T 7714-2015
复制
MLA
复制
APA
复制
导出至
BibTeX EndNote RefMan NoteFirst NoteExpress
×
提示
您的信息不完整,为了账户安全,请先补充。
现在去补充
×
提示
您因"违规操作"
具体请查看互助需知
我知道了
×
提示
确定
请完成安全验证×
copy
已复制链接
快去分享给好友吧!
我知道了
右上角分享
点击右上角分享
0
联系我们:info@booksci.cn Book学术提供免费学术资源搜索服务,方便国内外学者检索中英文文献。致力于提供最便捷和优质的服务体验。 Copyright © 2023 布克学术 All rights reserved.
京ICP备2023020795号-1
ghs 京公网安备 11010802042870号
Book学术文献互助
Book学术文献互助群
群 号:604180095
Book学术官方微信