基于改进YOLOv8n的棉田杂草检测模型

IF 3.9 2区 综合性期刊 Q1 MULTIDISCIPLINARY SCIENCES
Jun Wang, Zhengyuan Qi, Yanlong Wang, Yanyang Liu
{"title":"基于改进YOLOv8n的棉田杂草检测模型","authors":"Jun Wang, Zhengyuan Qi, Yanlong Wang, Yanyang Liu","doi":"10.1038/s41598-024-84748-8","DOIUrl":null,"url":null,"abstract":"<p><p>In modern agriculture, the proliferation of weeds in cotton fields poses a significant threat to the healthy growth and yield of crops. Therefore, efficient detection and control of cotton field weeds are of paramount importance. In recent years, deep learning models have shown great potential in the detection of cotton field weeds, achieving high-precision weed recognition. However, existing deep learning models, despite their high accuracy, often have complex computations and high resource consumption, making them difficult to apply in practical scenarios. To address this issue, developing efficient and lightweight detection methods for weed recognition in cotton fields is crucial for effective weed control. This study proposes the YOLO-Weed Nano algorithm based on the improved YOLOv8n model. First, the Depthwise Separable Convolution (DSC) structure is used to improve the HGNetV2 network, creating the DS_HGNetV2 network to replace the backbone of the YOLOv8n model. Secondly, the Bidirectional Feature Pyramid Network (BiFPN) is introduced to enhance the feature fusion layer, further optimizing the model's ability to recognize weed features in complex backgrounds. Finally, a lightweight detection head, LiteDetect, suitable for the BiFPN structure, is designed to streamline the model structure and reduce computational load. Experimental results show that compared to the original YOLOv8n model, YOLO-Weed Nano improves mAP by 1%, while reducing the number of parameters, computation, and weights by 63.8%, 42%, and 60.7%, respectively.</p>","PeriodicalId":21811,"journal":{"name":"Scientific Reports","volume":"15 1","pages":"457"},"PeriodicalIF":3.9000,"publicationDate":"2025-01-02","publicationTypes":"Journal Article","fieldsOfStudy":null,"isOpenAccess":false,"openAccessPdf":"https://www.ncbi.nlm.nih.gov/pmc/articles/PMC11696358/pdf/","citationCount":"0","resultStr":"{\"title\":\"A lightweight weed detection model for cotton fields based on an improved YOLOv8n.\",\"authors\":\"Jun Wang, Zhengyuan Qi, Yanlong Wang, Yanyang Liu\",\"doi\":\"10.1038/s41598-024-84748-8\",\"DOIUrl\":null,\"url\":null,\"abstract\":\"<p><p>In modern agriculture, the proliferation of weeds in cotton fields poses a significant threat to the healthy growth and yield of crops. Therefore, efficient detection and control of cotton field weeds are of paramount importance. In recent years, deep learning models have shown great potential in the detection of cotton field weeds, achieving high-precision weed recognition. However, existing deep learning models, despite their high accuracy, often have complex computations and high resource consumption, making them difficult to apply in practical scenarios. To address this issue, developing efficient and lightweight detection methods for weed recognition in cotton fields is crucial for effective weed control. This study proposes the YOLO-Weed Nano algorithm based on the improved YOLOv8n model. First, the Depthwise Separable Convolution (DSC) structure is used to improve the HGNetV2 network, creating the DS_HGNetV2 network to replace the backbone of the YOLOv8n model. Secondly, the Bidirectional Feature Pyramid Network (BiFPN) is introduced to enhance the feature fusion layer, further optimizing the model's ability to recognize weed features in complex backgrounds. Finally, a lightweight detection head, LiteDetect, suitable for the BiFPN structure, is designed to streamline the model structure and reduce computational load. Experimental results show that compared to the original YOLOv8n model, YOLO-Weed Nano improves mAP by 1%, while reducing the number of parameters, computation, and weights by 63.8%, 42%, and 60.7%, respectively.</p>\",\"PeriodicalId\":21811,\"journal\":{\"name\":\"Scientific Reports\",\"volume\":\"15 1\",\"pages\":\"457\"},\"PeriodicalIF\":3.9000,\"publicationDate\":\"2025-01-02\",\"publicationTypes\":\"Journal Article\",\"fieldsOfStudy\":null,\"isOpenAccess\":false,\"openAccessPdf\":\"https://www.ncbi.nlm.nih.gov/pmc/articles/PMC11696358/pdf/\",\"citationCount\":\"0\",\"resultStr\":null,\"platform\":\"Semanticscholar\",\"paperid\":null,\"PeriodicalName\":\"Scientific Reports\",\"FirstCategoryId\":\"103\",\"ListUrlMain\":\"https://doi.org/10.1038/s41598-024-84748-8\",\"RegionNum\":2,\"RegionCategory\":\"综合性期刊\",\"ArticlePicture\":[],\"TitleCN\":null,\"AbstractTextCN\":null,\"PMCID\":null,\"EPubDate\":\"\",\"PubModel\":\"\",\"JCR\":\"Q1\",\"JCRName\":\"MULTIDISCIPLINARY SCIENCES\",\"Score\":null,\"Total\":0}","platform":"Semanticscholar","paperid":null,"PeriodicalName":"Scientific Reports","FirstCategoryId":"103","ListUrlMain":"https://doi.org/10.1038/s41598-024-84748-8","RegionNum":2,"RegionCategory":"综合性期刊","ArticlePicture":[],"TitleCN":null,"AbstractTextCN":null,"PMCID":null,"EPubDate":"","PubModel":"","JCR":"Q1","JCRName":"MULTIDISCIPLINARY SCIENCES","Score":null,"Total":0}
引用次数: 0

摘要

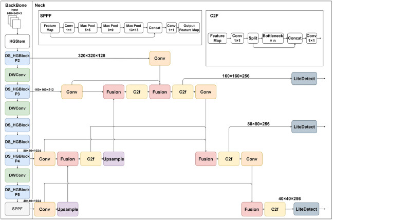
在现代农业中,棉田杂草的泛滥严重威胁着作物的健康生长和产量。因此,有效地检测和控制棉田杂草是至关重要的。近年来,深度学习模型在棉田杂草检测中显示出巨大的潜力,实现了高精度的杂草识别。然而,现有的深度学习模型虽然精度很高,但往往计算复杂,资源消耗高,难以在实际场景中应用。为了解决这一问题,开发高效、轻量级的棉田杂草识别检测方法是有效控制棉田杂草的关键。本研究提出了基于改进的YOLOv8n模型的YOLO-Weed纳米算法。首先,利用深度可分卷积(DSC)结构对HGNetV2网络进行改进,形成DS_HGNetV2网络,取代YOLOv8n模型的主干。其次,引入双向特征金字塔网络(Bidirectional Feature Pyramid Network, BiFPN)增强特征融合层,进一步优化模型在复杂背景下识别杂草特征的能力;最后,为了简化模型结构,减少计算量,设计了适合于BiFPN结构的轻量级检测头LiteDetect。实验结果表明,与原始的YOLOv8n模型相比,YOLO-Weed Nano模型的mAP提高了1%,参数数量、计算量和权重分别减少了63.8%、42%和60.7%。
本文章由计算机程序翻译,如有差异,请以英文原文为准。

A lightweight weed detection model for cotton fields based on an improved YOLOv8n.

A lightweight weed detection model for cotton fields based on an improved YOLOv8n.

A lightweight weed detection model for cotton fields based on an improved YOLOv8n.

A lightweight weed detection model for cotton fields based on an improved YOLOv8n.

In modern agriculture, the proliferation of weeds in cotton fields poses a significant threat to the healthy growth and yield of crops. Therefore, efficient detection and control of cotton field weeds are of paramount importance. In recent years, deep learning models have shown great potential in the detection of cotton field weeds, achieving high-precision weed recognition. However, existing deep learning models, despite their high accuracy, often have complex computations and high resource consumption, making them difficult to apply in practical scenarios. To address this issue, developing efficient and lightweight detection methods for weed recognition in cotton fields is crucial for effective weed control. This study proposes the YOLO-Weed Nano algorithm based on the improved YOLOv8n model. First, the Depthwise Separable Convolution (DSC) structure is used to improve the HGNetV2 network, creating the DS_HGNetV2 network to replace the backbone of the YOLOv8n model. Secondly, the Bidirectional Feature Pyramid Network (BiFPN) is introduced to enhance the feature fusion layer, further optimizing the model's ability to recognize weed features in complex backgrounds. Finally, a lightweight detection head, LiteDetect, suitable for the BiFPN structure, is designed to streamline the model structure and reduce computational load. Experimental results show that compared to the original YOLOv8n model, YOLO-Weed Nano improves mAP by 1%, while reducing the number of parameters, computation, and weights by 63.8%, 42%, and 60.7%, respectively.

求助全文
通过发布文献求助,成功后即可免费获取论文全文。 去求助
来源期刊
Scientific Reports
Scientific Reports Natural Science Disciplines-
CiteScore
7.50
自引率
4.30%
发文量
19567
审稿时长
3.9 months
期刊介绍: We publish original research from all areas of the natural sciences, psychology, medicine and engineering. You can learn more about what we publish by browsing our specific scientific subject areas below or explore Scientific Reports by browsing all articles and collections. Scientific Reports has a 2-year impact factor: 4.380 (2021), and is the 6th most-cited journal in the world, with more than 540,000 citations in 2020 (Clarivate Analytics, 2021). •Engineering Engineering covers all aspects of engineering, technology, and applied science. It plays a crucial role in the development of technologies to address some of the world''s biggest challenges, helping to save lives and improve the way we live. •Physical sciences Physical sciences are those academic disciplines that aim to uncover the underlying laws of nature — often written in the language of mathematics. It is a collective term for areas of study including astronomy, chemistry, materials science and physics. •Earth and environmental sciences Earth and environmental sciences cover all aspects of Earth and planetary science and broadly encompass solid Earth processes, surface and atmospheric dynamics, Earth system history, climate and climate change, marine and freshwater systems, and ecology. It also considers the interactions between humans and these systems. •Biological sciences Biological sciences encompass all the divisions of natural sciences examining various aspects of vital processes. The concept includes anatomy, physiology, cell biology, biochemistry and biophysics, and covers all organisms from microorganisms, animals to plants. •Health sciences The health sciences study health, disease and healthcare. This field of study aims to develop knowledge, interventions and technology for use in healthcare to improve the treatment of patients.
×
引用
GB/T 7714-2015
复制
MLA
复制
APA
复制
导出至
BibTeX EndNote RefMan NoteFirst NoteExpress
×
提示
您的信息不完整,为了账户安全,请先补充。
现在去补充
×
提示
您因"违规操作"
具体请查看互助需知
我知道了
×
提示
确定
请完成安全验证×
copy
已复制链接
快去分享给好友吧!
我知道了
右上角分享
点击右上角分享
0
联系我们:info@booksci.cn Book学术提供免费学术资源搜索服务,方便国内外学者检索中英文文献。致力于提供最便捷和优质的服务体验。 Copyright © 2023 布克学术 All rights reserved.
京ICP备2023020795号-1
ghs 京公网安备 11010802042870号
Book学术文献互助
Book学术文献互助群
群 号:604180095
Book学术官方微信