Development and Evaluation of a Novel IoT Testbed for Enhancing Security with Machine Learning-Based Threat Detection.

IF 3.5 3区 综合性期刊 Q2 CHEMISTRY, ANALYTICAL
Sensors Pub Date : 2025-09-19 DOI:10.3390/s25185870
Waleed Farag, Xin-Wen Wu, Soundararajan Ezekiel, Drew Rado, Jaylee Lassinger
{"title":"Development and Evaluation of a Novel IoT Testbed for Enhancing Security with Machine Learning-Based Threat Detection.","authors":"Waleed Farag, Xin-Wen Wu, Soundararajan Ezekiel, Drew Rado, Jaylee Lassinger","doi":"10.3390/s25185870","DOIUrl":null,"url":null,"abstract":"<p><p>The Internet of Things (IoT) has revolutionized industries by enabling seamless data exchange between billions of connected devices. However, the rapid proliferation of IoT devices has introduced significant security challenges, as many of these devices lack robust protection against cyber threats such as data breaches and denial-of-service attacks. Addressing these vulnerabilities is critical to maintaining the integrity and trust of IoT ecosystems. Traditional cybersecurity solutions often fail in dynamic, heterogeneous IoT environments due to device diversity, limited computational resources, and inconsistent communication protocols, which hinder the deployment of uniform and scalable security mechanisms. Moreover, there is a notable lack of realistic, high-quality datasets for training and evaluating machine learning (ML) models for IoT security, limiting their effectiveness in detecting complex and evolving threats. This paper presents the development and implementation of a novel physical smart office/home testbed designed to evaluate ML algorithms for detecting and mitigating IoT security vulnerabilities. The testbed replicates a real-world office environment, integrating a variety of IoT devices, such as different types of sensors, cameras, smart plugs, and workstations, within a network generating authentic traffic patterns. By simulating diverse attack scenarios including unauthorized access and network intrusions, the testbed provides a controlled platform to train, test, and validate ML-based anomaly detection systems. Experimental results show that the XGBoost model achieved a balanced accuracy of up to 99.977% on testbed-generated data, comparable to 99.985% on the benchmark IoT-23 dataset. Notably, the SVM model achieved up to 96.71% accuracy using our testbed data, outperforming its results on IoT-23, which peaked at 94.572%. The findings demonstrate the testbed's effectiveness in enabling realistic security evaluations and ability to generate real-world datasets, highlighting its potential as a valuable tool for advancing IoT security research. This work contributes to the development of more resilient and adaptive security frameworks, offering valuable insights for safeguarding critical IoT infrastructures against evolving threats.</p>","PeriodicalId":21698,"journal":{"name":"Sensors","volume":"25 18","pages":""},"PeriodicalIF":3.5000,"publicationDate":"2025-09-19","publicationTypes":"Journal Article","fieldsOfStudy":null,"isOpenAccess":false,"openAccessPdf":"https://www.ncbi.nlm.nih.gov/pmc/articles/PMC12473166/pdf/","citationCount":"0","resultStr":null,"platform":"Semanticscholar","paperid":null,"PeriodicalName":"Sensors","FirstCategoryId":"103","ListUrlMain":"https://doi.org/10.3390/s25185870","RegionNum":3,"RegionCategory":"综合性期刊","ArticlePicture":[],"TitleCN":null,"AbstractTextCN":null,"PMCID":null,"EPubDate":"","PubModel":"","JCR":"Q2","JCRName":"CHEMISTRY, ANALYTICAL","Score":null,"Total":0}
引用次数: 0

Abstract

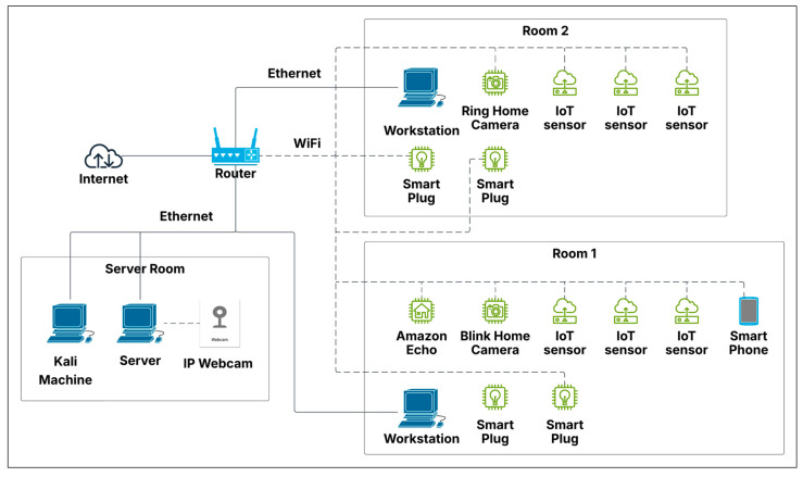
The Internet of Things (IoT) has revolutionized industries by enabling seamless data exchange between billions of connected devices. However, the rapid proliferation of IoT devices has introduced significant security challenges, as many of these devices lack robust protection against cyber threats such as data breaches and denial-of-service attacks. Addressing these vulnerabilities is critical to maintaining the integrity and trust of IoT ecosystems. Traditional cybersecurity solutions often fail in dynamic, heterogeneous IoT environments due to device diversity, limited computational resources, and inconsistent communication protocols, which hinder the deployment of uniform and scalable security mechanisms. Moreover, there is a notable lack of realistic, high-quality datasets for training and evaluating machine learning (ML) models for IoT security, limiting their effectiveness in detecting complex and evolving threats. This paper presents the development and implementation of a novel physical smart office/home testbed designed to evaluate ML algorithms for detecting and mitigating IoT security vulnerabilities. The testbed replicates a real-world office environment, integrating a variety of IoT devices, such as different types of sensors, cameras, smart plugs, and workstations, within a network generating authentic traffic patterns. By simulating diverse attack scenarios including unauthorized access and network intrusions, the testbed provides a controlled platform to train, test, and validate ML-based anomaly detection systems. Experimental results show that the XGBoost model achieved a balanced accuracy of up to 99.977% on testbed-generated data, comparable to 99.985% on the benchmark IoT-23 dataset. Notably, the SVM model achieved up to 96.71% accuracy using our testbed data, outperforming its results on IoT-23, which peaked at 94.572%. The findings demonstrate the testbed's effectiveness in enabling realistic security evaluations and ability to generate real-world datasets, highlighting its potential as a valuable tool for advancing IoT security research. This work contributes to the development of more resilient and adaptive security frameworks, offering valuable insights for safeguarding critical IoT infrastructures against evolving threats.

Abstract Image

Abstract Image

Abstract Image

基于机器学习的威胁检测增强安全性的新型物联网测试平台的开发与评估。
物联网(IoT)通过实现数十亿连接设备之间的无缝数据交换,彻底改变了行业。然而,物联网设备的快速扩散带来了重大的安全挑战,因为许多这些设备缺乏针对数据泄露和拒绝服务攻击等网络威胁的强大保护。解决这些漏洞对于维护物联网生态系统的完整性和信任至关重要。由于设备的多样性、有限的计算资源和不一致的通信协议,传统的网络安全解决方案往往在动态、异构的物联网环境中失败,从而阻碍了统一和可扩展的安全机制的部署。此外,明显缺乏用于训练和评估物联网安全机器学习(ML)模型的现实、高质量数据集,限制了它们在检测复杂和不断发展的威胁方面的有效性。本文介绍了一种新型物理智能办公室/家庭测试平台的开发和实现,旨在评估用于检测和减轻物联网安全漏洞的ML算法。测试平台复制了现实世界的办公环境,在网络中集成了各种物联网设备,如不同类型的传感器、摄像头、智能插头和工作站,生成真实的流量模式。通过模拟各种攻击场景,包括未经授权的访问和网络入侵,该测试平台为训练、测试和验证基于ml的异常检测系统提供了一个受控平台。实验结果表明,XGBoost模型在试验台生成的数据上实现了高达99.97%的平衡精度,与基准IoT-23数据集上的99.985%相当。值得注意的是,使用我们的测试平台数据,SVM模型达到了96.71%的准确率,优于其在IoT-23上的结果,其峰值为94.572%。研究结果表明,该测试平台在实现现实安全评估和生成真实数据集方面的有效性,突出了其作为推进物联网安全研究的宝贵工具的潜力。这项工作有助于开发更具弹性和适应性的安全框架,为保护关键的物联网基础设施免受不断变化的威胁提供有价值的见解。
本文章由计算机程序翻译,如有差异,请以英文原文为准。
求助全文
约1分钟内获得全文 求助全文
来源期刊
Sensors
Sensors 工程技术-电化学
CiteScore
7.30
自引率
12.80%
发文量
8430
审稿时长
1.7 months
期刊介绍: Sensors (ISSN 1424-8220) provides an advanced forum for the science and technology of sensors and biosensors. It publishes reviews (including comprehensive reviews on the complete sensors products), regular research papers and short notes. Our aim is to encourage scientists to publish their experimental and theoretical results in as much detail as possible. There is no restriction on the length of the papers. The full experimental details must be provided so that the results can be reproduced.
×
引用
GB/T 7714-2015
复制
MLA
复制
APA
复制
导出至
BibTeX EndNote RefMan NoteFirst NoteExpress
×
提示
您的信息不完整,为了账户安全,请先补充。
现在去补充
×
提示
您因"违规操作"
具体请查看互助需知
我知道了
×
提示
确定
请完成安全验证×
copy
已复制链接
快去分享给好友吧!
我知道了
右上角分享
点击右上角分享
0
联系我们:info@booksci.cn Book学术提供免费学术资源搜索服务,方便国内外学者检索中英文文献。致力于提供最便捷和优质的服务体验。 Copyright © 2023 布克学术 All rights reserved.
京ICP备2023020795号-1
ghs 京公网安备 11010802042870号
Book学术文献互助
Book学术文献互助群
群 号:604180095
Book学术官方微信