A Bayesian network analysis of the Pfizer COVID-19 vaccine in the paediatric population.

IF 6.5 1区 医学 Q1 IMMUNOLOGY
Tej Shukla, Helen J Mayfield, John C B Litt, Samuel J Brown, Jane Sinclair, Sophie Wen, Philip N Britton, Rajesh Puranik, Kirsty R Short, Tina Moghaddam, Olivia Williams, Colleen L Lau, Amalie Dyda
{"title":"A Bayesian network analysis of the Pfizer COVID-19 vaccine in the paediatric population.","authors":"Tej Shukla, Helen J Mayfield, John C B Litt, Samuel J Brown, Jane Sinclair, Sophie Wen, Philip N Britton, Rajesh Puranik, Kirsty R Short, Tina Moghaddam, Olivia Williams, Colleen L Lau, Amalie Dyda","doi":"10.1038/s41541-025-01237-3","DOIUrl":null,"url":null,"abstract":"<p><p>The Pfizer COVID-19 vaccines have been associated with an increased risk of myocarditis. However, COVID-19 infection is also associated with complications. A Bayesian network (BN), informed by Australian and international data, was created to determine individual risks and benefits of the Pfizer COVID-19 vaccine in the paediatric. The risk of myocarditis between vaccine-associated, COVID-19 and background rates was compared, as well as secondary outcomes such as hospitalization, and MIS-C. At a population level, hospitalizations, intensive care admissions and MIS-C cases prevented at differing transmission rates and vaccine coverage were analyzed. The model estimated that teenage males were 4.47 times more likely to develop myocarditis from COVID-19 compared to the vaccine. Furthermore, the risk of hospitalizations and MIS-C were more likely in the unvaccinated cohort for all ages. The population level benefits of COVID-19 Pfizer vaccine at mitigating myocarditis are more nuanced, contingent on age, transmission rates and vaccination coverage.</p>","PeriodicalId":19335,"journal":{"name":"NPJ Vaccines","volume":"10 1","pages":"174"},"PeriodicalIF":6.5000,"publicationDate":"2025-07-29","publicationTypes":"Journal Article","fieldsOfStudy":null,"isOpenAccess":false,"openAccessPdf":"https://www.ncbi.nlm.nih.gov/pmc/articles/PMC12307593/pdf/","citationCount":"0","resultStr":null,"platform":"Semanticscholar","paperid":null,"PeriodicalName":"NPJ Vaccines","FirstCategoryId":"3","ListUrlMain":"https://doi.org/10.1038/s41541-025-01237-3","RegionNum":1,"RegionCategory":"医学","ArticlePicture":[],"TitleCN":null,"AbstractTextCN":null,"PMCID":null,"EPubDate":"","PubModel":"","JCR":"Q1","JCRName":"IMMUNOLOGY","Score":null,"Total":0}
引用次数: 0

Abstract

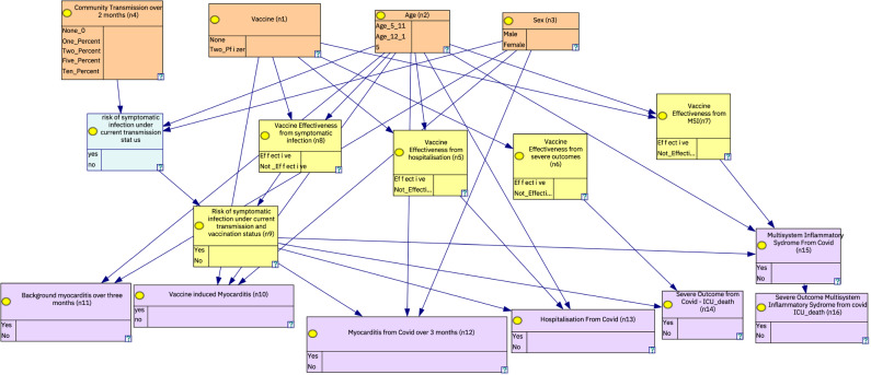
The Pfizer COVID-19 vaccines have been associated with an increased risk of myocarditis. However, COVID-19 infection is also associated with complications. A Bayesian network (BN), informed by Australian and international data, was created to determine individual risks and benefits of the Pfizer COVID-19 vaccine in the paediatric. The risk of myocarditis between vaccine-associated, COVID-19 and background rates was compared, as well as secondary outcomes such as hospitalization, and MIS-C. At a population level, hospitalizations, intensive care admissions and MIS-C cases prevented at differing transmission rates and vaccine coverage were analyzed. The model estimated that teenage males were 4.47 times more likely to develop myocarditis from COVID-19 compared to the vaccine. Furthermore, the risk of hospitalizations and MIS-C were more likely in the unvaccinated cohort for all ages. The population level benefits of COVID-19 Pfizer vaccine at mitigating myocarditis are more nuanced, contingent on age, transmission rates and vaccination coverage.

Abstract Image

Abstract Image

Abstract Image

辉瑞COVID-19疫苗在儿科人群中的贝叶斯网络分析
辉瑞公司的COVID-19疫苗与心肌炎风险增加有关。然而,COVID-19感染也与并发症有关。根据澳大利亚和国际数据,建立了一个贝叶斯网络(BN),以确定辉瑞COVID-19疫苗在儿科中的个体风险和益处。比较了疫苗相关、COVID-19和背景率之间心肌炎的风险,以及住院和MIS-C等次要结局。在人口水平上,分析了在不同传播率和疫苗覆盖率下预防的住院、重症监护住院和misc病例。该模型估计,与接种疫苗相比,青少年男性患COVID-19心肌炎的可能性高出4.47倍。此外,在所有年龄段未接种疫苗的队列中,住院和misc的风险更大。辉瑞COVID-19疫苗在缓解心肌炎方面的人群水平益处更为微妙,取决于年龄、传播率和疫苗接种覆盖率。
本文章由计算机程序翻译,如有差异,请以英文原文为准。
求助全文
约1分钟内获得全文 求助全文
来源期刊
NPJ Vaccines
NPJ Vaccines Immunology and Microbiology-Immunology
CiteScore
11.90
自引率
4.30%
发文量
146
审稿时长
11 weeks
期刊介绍: Online-only and open access, npj Vaccines is dedicated to highlighting the most important scientific advances in vaccine research and development.
×
引用
GB/T 7714-2015
复制
MLA
复制
APA
复制
导出至
BibTeX EndNote RefMan NoteFirst NoteExpress
×
提示
您的信息不完整,为了账户安全,请先补充。
现在去补充
×
提示
您因"违规操作"
具体请查看互助需知
我知道了
×
提示
确定
请完成安全验证×
copy
已复制链接
快去分享给好友吧!
我知道了
右上角分享
点击右上角分享
0
联系我们:info@booksci.cn Book学术提供免费学术资源搜索服务,方便国内外学者检索中英文文献。致力于提供最便捷和优质的服务体验。 Copyright © 2023 布克学术 All rights reserved.
京ICP备2023020795号-1
ghs 京公网安备 11010802042870号
Book学术文献互助
Book学术文献互助群
群 号:604180095
Book学术官方微信