Multimodal fusion image enhancement technique and CFEC-YOLOv7 for underwater target detection algorithm research.

IF 2.8 4区 计算机科学 Q3 COMPUTER SCIENCE, ARTIFICIAL INTELLIGENCE
Frontiers in Neurorobotics Pub Date : 2025-06-19 eCollection Date: 2025-01-01 DOI:10.3389/fnbot.2025.1616919
Xiaorong Qiu, Yingzhong Shi
{"title":"Multimodal fusion image enhancement technique and CFEC-YOLOv7 for underwater target detection algorithm research.","authors":"Xiaorong Qiu, Yingzhong Shi","doi":"10.3389/fnbot.2025.1616919","DOIUrl":null,"url":null,"abstract":"<p><p>The underwater environment is more complex than that on land, resulting in severe static and dynamic blurring in underwater images, reducing the recognition accuracy of underwater targets and failing to meet the needs of underwater environment detection. Firstly, for the static blurring problem, we propose an adaptive color compensation algorithm and an improved MSR algorithm. Secondly, for the problem of dynamic blur, we adopt the Restormer network to eliminate the dynamic blur caused by the combined effects of camera shake, camera out-of-focus and relative motion displacement, etc. then, through qualitative analysis, quantitative analysis and underwater target detection on the enhanced dataset, the feasibility of our underwater enhancement method is verified. Finally, we propose a target recognition network suitable for the complex underwater environment. The local and global information is fused through the CCBC module and the ECLOU loss function to improve the positioning accuracy. The FasterNet module is introduced to reduce redundant computations and parameter counting. The experimental results show that the CFEC-YOLOv7 model and the underwater image enhancement method proposed by us exhibit excellent performance, can better adapt to the underwater target recognition task, and have a good application prospect.</p>","PeriodicalId":12628,"journal":{"name":"Frontiers in Neurorobotics","volume":"19 ","pages":"1616919"},"PeriodicalIF":2.8000,"publicationDate":"2025-06-19","publicationTypes":"Journal Article","fieldsOfStudy":null,"isOpenAccess":false,"openAccessPdf":"https://www.ncbi.nlm.nih.gov/pmc/articles/PMC12222134/pdf/","citationCount":"0","resultStr":null,"platform":"Semanticscholar","paperid":null,"PeriodicalName":"Frontiers in Neurorobotics","FirstCategoryId":"94","ListUrlMain":"https://doi.org/10.3389/fnbot.2025.1616919","RegionNum":4,"RegionCategory":"计算机科学","ArticlePicture":[],"TitleCN":null,"AbstractTextCN":null,"PMCID":null,"EPubDate":"2025/1/1 0:00:00","PubModel":"eCollection","JCR":"Q3","JCRName":"COMPUTER SCIENCE, ARTIFICIAL INTELLIGENCE","Score":null,"Total":0}
引用次数: 0

Abstract

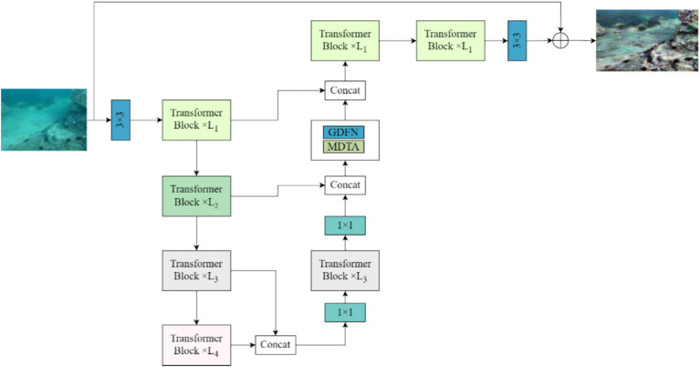
The underwater environment is more complex than that on land, resulting in severe static and dynamic blurring in underwater images, reducing the recognition accuracy of underwater targets and failing to meet the needs of underwater environment detection. Firstly, for the static blurring problem, we propose an adaptive color compensation algorithm and an improved MSR algorithm. Secondly, for the problem of dynamic blur, we adopt the Restormer network to eliminate the dynamic blur caused by the combined effects of camera shake, camera out-of-focus and relative motion displacement, etc. then, through qualitative analysis, quantitative analysis and underwater target detection on the enhanced dataset, the feasibility of our underwater enhancement method is verified. Finally, we propose a target recognition network suitable for the complex underwater environment. The local and global information is fused through the CCBC module and the ECLOU loss function to improve the positioning accuracy. The FasterNet module is introduced to reduce redundant computations and parameter counting. The experimental results show that the CFEC-YOLOv7 model and the underwater image enhancement method proposed by us exhibit excellent performance, can better adapt to the underwater target recognition task, and have a good application prospect.

Abstract Image

Abstract Image

Abstract Image

多模态融合图像增强技术与CFEC-YOLOv7水下目标检测算法研究。
水下环境比陆地环境复杂,导致水下图像静态和动态模糊严重,降低了水下目标的识别精度,不能满足水下环境检测的需要。首先,针对静态模糊问题,提出了一种自适应颜色补偿算法和改进的MSR算法。其次,针对动态模糊问题,采用Restormer网络消除由相机抖动、相机失焦和相对运动位移等综合影响引起的动态模糊,然后通过对增强数据集的定性分析、定量分析和水下目标检测,验证了我们的水下增强方法的可行性。最后,提出了一种适用于复杂水下环境的目标识别网络。通过CCBC模块和ECLOU损失函数融合局部和全局信息,提高定位精度。引入FasterNet模块,减少冗余计算和参数计数。实验结果表明,CFEC-YOLOv7模型和我们提出的水下图像增强方法表现出优异的性能,能更好地适应水下目标识别任务,具有良好的应用前景。
本文章由计算机程序翻译,如有差异,请以英文原文为准。
求助全文
约1分钟内获得全文 求助全文
来源期刊
Frontiers in Neurorobotics
Frontiers in Neurorobotics COMPUTER SCIENCE, ARTIFICIAL INTELLIGENCER-ROBOTICS
CiteScore
5.20
自引率
6.50%
发文量
250
审稿时长
14 weeks
期刊介绍: Frontiers in Neurorobotics publishes rigorously peer-reviewed research in the science and technology of embodied autonomous neural systems. Specialty Chief Editors Alois C. Knoll and Florian Röhrbein at the Technische Universität München are supported by an outstanding Editorial Board of international experts. This multidisciplinary open-access journal is at the forefront of disseminating and communicating scientific knowledge and impactful discoveries to researchers, academics and the public worldwide. Neural systems include brain-inspired algorithms (e.g. connectionist networks), computational models of biological neural networks (e.g. artificial spiking neural nets, large-scale simulations of neural microcircuits) and actual biological systems (e.g. in vivo and in vitro neural nets). The focus of the journal is the embodiment of such neural systems in artificial software and hardware devices, machines, robots or any other form of physical actuation. This also includes prosthetic devices, brain machine interfaces, wearable systems, micro-machines, furniture, home appliances, as well as systems for managing micro and macro infrastructures. Frontiers in Neurorobotics also aims to publish radically new tools and methods to study plasticity and development of autonomous self-learning systems that are capable of acquiring knowledge in an open-ended manner. Models complemented with experimental studies revealing self-organizing principles of embodied neural systems are welcome. Our journal also publishes on the micro and macro engineering and mechatronics of robotic devices driven by neural systems, as well as studies on the impact that such systems will have on our daily life.
×
引用
GB/T 7714-2015
复制
MLA
复制
APA
复制
导出至
BibTeX EndNote RefMan NoteFirst NoteExpress
×
提示
您的信息不完整,为了账户安全,请先补充。
现在去补充
×
提示
您因"违规操作"
具体请查看互助需知
我知道了
×
提示
确定
请完成安全验证×
copy
已复制链接
快去分享给好友吧!
我知道了
右上角分享
点击右上角分享
0
联系我们:info@booksci.cn Book学术提供免费学术资源搜索服务,方便国内外学者检索中英文文献。致力于提供最便捷和优质的服务体验。 Copyright © 2023 布克学术 All rights reserved.
京ICP备2023020795号-1
ghs 京公网安备 11010802042870号
Book学术文献互助
Book学术文献互助群
群 号:604180095
Book学术官方微信