DMPat-based SOXFE: investigations of the violence detection using EEG signals.

IF 3.9 3区 工程技术 Q2 NEUROSCIENCES
Cognitive Neurodynamics Pub Date : 2025-12-01 Epub Date: 2025-06-05 DOI:10.1007/s11571-025-10266-6
Kubra Yildirim, Tugce Keles, Sengul Dogan, Turker Tuncer, Irem Tasci, Abdul Hafeez-Baig, Prabal Datta Barua, U R Acharya
{"title":"DMPat-based SOXFE: investigations of the violence detection using EEG signals.","authors":"Kubra Yildirim, Tugce Keles, Sengul Dogan, Turker Tuncer, Irem Tasci, Abdul Hafeez-Baig, Prabal Datta Barua, U R Acharya","doi":"10.1007/s11571-025-10266-6","DOIUrl":null,"url":null,"abstract":"<p><p>Automatic violence detection is one of the most important research areas at the intersection of machine learning and information security. Moreover, we aimed to investigate violence detection in the context of neuroscience. Therefore, we have collected a new electroencephalography (EEG) violence detection dataset and presented a self-organized explainable feature engineering (SOXFE) approach. In the first phase of this research, we collected a new EEG violence dataset. This dataset contains two classes: (i) resting, (ii) violence. To detect violence automatically, we proposed a new SOXFE approach, which contains five main phases: (1) feature extraction with the proposed distance matrix pattern (DMPat), which generates three feature vectors, (2) feature selection with iterative neighborhood component analysis (INCA), and three selected feature vectors were created, (3) explainable results generation using Directed Lobish (DLob) and statistical analysis of the generated DLob string, (4) classification deploying t algorithm-based k-nearest neighbors (tkNN), and (5) information fusion employing mode operator and selecting the best outcome via greedy algorithm. By deploying the proposed model, classification and explainable results were generated. To obtain the classification results, tenfold cross-validation (CV), leave-one-record-out (LORO) CV were utilized, and the presented model attained 100% classification accuracy with tenfold CV and reached 98.49% classification accuracy with LORO CV. Moreover, we demonstrated the cortical connectome map related to violence. These results and findings clearly indicated that the proposed model is a good violence detection model. Moreover, this model contributes to feature engineering, neuroscience and social security.</p>","PeriodicalId":10500,"journal":{"name":"Cognitive Neurodynamics","volume":"19 1","pages":"86"},"PeriodicalIF":3.9000,"publicationDate":"2025-12-01","publicationTypes":"Journal Article","fieldsOfStudy":null,"isOpenAccess":false,"openAccessPdf":"https://www.ncbi.nlm.nih.gov/pmc/articles/PMC12141701/pdf/","citationCount":"0","resultStr":null,"platform":"Semanticscholar","paperid":null,"PeriodicalName":"Cognitive Neurodynamics","FirstCategoryId":"5","ListUrlMain":"https://doi.org/10.1007/s11571-025-10266-6","RegionNum":3,"RegionCategory":"工程技术","ArticlePicture":[],"TitleCN":null,"AbstractTextCN":null,"PMCID":null,"EPubDate":"2025/6/5 0:00:00","PubModel":"Epub","JCR":"Q2","JCRName":"NEUROSCIENCES","Score":null,"Total":0}
引用次数: 0

Abstract

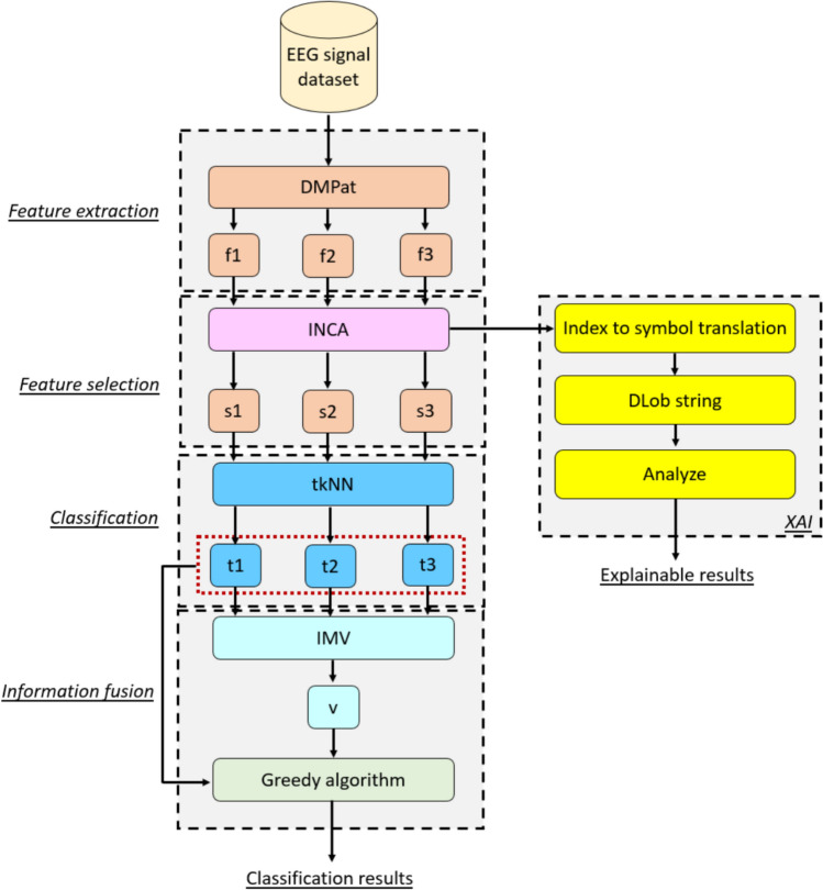
Automatic violence detection is one of the most important research areas at the intersection of machine learning and information security. Moreover, we aimed to investigate violence detection in the context of neuroscience. Therefore, we have collected a new electroencephalography (EEG) violence detection dataset and presented a self-organized explainable feature engineering (SOXFE) approach. In the first phase of this research, we collected a new EEG violence dataset. This dataset contains two classes: (i) resting, (ii) violence. To detect violence automatically, we proposed a new SOXFE approach, which contains five main phases: (1) feature extraction with the proposed distance matrix pattern (DMPat), which generates three feature vectors, (2) feature selection with iterative neighborhood component analysis (INCA), and three selected feature vectors were created, (3) explainable results generation using Directed Lobish (DLob) and statistical analysis of the generated DLob string, (4) classification deploying t algorithm-based k-nearest neighbors (tkNN), and (5) information fusion employing mode operator and selecting the best outcome via greedy algorithm. By deploying the proposed model, classification and explainable results were generated. To obtain the classification results, tenfold cross-validation (CV), leave-one-record-out (LORO) CV were utilized, and the presented model attained 100% classification accuracy with tenfold CV and reached 98.49% classification accuracy with LORO CV. Moreover, we demonstrated the cortical connectome map related to violence. These results and findings clearly indicated that the proposed model is a good violence detection model. Moreover, this model contributes to feature engineering, neuroscience and social security.

Abstract Image

Abstract Image

Abstract Image

基于dmpat的SOXFE:基于脑电图信号的暴力检测研究。
暴力自动检测是机器学习与信息安全交叉领域的重要研究方向之一。此外,我们旨在研究神经科学背景下的暴力检测。因此,我们收集了一个新的脑电图(EEG)暴力检测数据集,并提出了一种自组织可解释特征工程(SOXFE)方法。在本研究的第一阶段,我们收集了一个新的EEG暴力数据集。该数据集包含两类:(i)休息,(ii)暴力。为了自动检测暴力,我们提出了一种新的SOXFE方法,它包含五个主要阶段:(1)利用提出的距离矩阵模式(DMPat)进行特征提取,生成3个特征向量;(2)利用迭代邻域分量分析(INCA)进行特征选择,生成3个选定的特征向量;(3)利用有向Lobish (DLob)生成可解释的结果,并对生成的DLob字符串进行统计分析;(5)采用模式算子进行信息融合,通过贪心算法选择最优结果。通过部署所提出的模型,生成了分类和可解释的结果。为了获得分类结果,利用十倍交叉验证(CV)和留一条记录(LORO) CV,该模型在十倍交叉验证(CV)下达到100%的分类准确率,在LORO CV下达到98.49%的分类准确率。此外,我们还展示了与暴力相关的皮质连接体图。这些结果和发现清楚地表明,所提出的模型是一个很好的暴力检测模型。此外,该模型对特征工程、神经科学和社会安全都有贡献。
本文章由计算机程序翻译,如有差异,请以英文原文为准。
求助全文
约1分钟内获得全文 求助全文
来源期刊
Cognitive Neurodynamics
Cognitive Neurodynamics 医学-神经科学
CiteScore
6.90
自引率
18.90%
发文量
140
审稿时长
12 months
期刊介绍: Cognitive Neurodynamics provides a unique forum of communication and cooperation for scientists and engineers working in the field of cognitive neurodynamics, intelligent science and applications, bridging the gap between theory and application, without any preference for pure theoretical, experimental or computational models. The emphasis is to publish original models of cognitive neurodynamics, novel computational theories and experimental results. In particular, intelligent science inspired by cognitive neuroscience and neurodynamics is also very welcome. The scope of Cognitive Neurodynamics covers cognitive neuroscience, neural computation based on dynamics, computer science, intelligent science as well as their interdisciplinary applications in the natural and engineering sciences. Papers that are appropriate for non-specialist readers are encouraged. 1. There is no page limit for manuscripts submitted to Cognitive Neurodynamics. Research papers should clearly represent an important advance of especially broad interest to researchers and technologists in neuroscience, biophysics, BCI, neural computer and intelligent robotics. 2. Cognitive Neurodynamics also welcomes brief communications: short papers reporting results that are of genuinely broad interest but that for one reason and another do not make a sufficiently complete story to justify a full article publication. Brief Communications should consist of approximately four manuscript pages. 3. Cognitive Neurodynamics publishes review articles in which a specific field is reviewed through an exhaustive literature survey. There are no restrictions on the number of pages. Review articles are usually invited, but submitted reviews will also be considered.
×
引用
GB/T 7714-2015
复制
MLA
复制
APA
复制
导出至
BibTeX EndNote RefMan NoteFirst NoteExpress
×
提示
您的信息不完整,为了账户安全,请先补充。
现在去补充
×
提示
您因"违规操作"
具体请查看互助需知
我知道了
×
提示
确定
请完成安全验证×
copy
已复制链接
快去分享给好友吧!
我知道了
右上角分享
点击右上角分享
0
联系我们:info@booksci.cn Book学术提供免费学术资源搜索服务,方便国内外学者检索中英文文献。致力于提供最便捷和优质的服务体验。 Copyright © 2023 布克学术 All rights reserved.
京ICP备2023020795号-1
ghs 京公网安备 11010802042870号
Book学术文献互助
Book学术文献互助群
群 号:604180095
Book学术官方微信