Impacts of industrial actions, protests, strikes and lockouts by health and care workers during COVID-19 and other pandemic contexts: a systematic review.

IF 4.3 2区 医学 Q1 HEALTH POLICY & SERVICES
Isabel Craveiro, Pradeep Kumar Choudhury, Ana Paula Cavalcante de OLiveira, Alessandra Pereira, Inês Fronteira, Raphael Chança, Giorgio Cometto, Mario Roberto Dal Poz, Paulo Ferrinho
{"title":"Impacts of industrial actions, protests, strikes and lockouts by health and care workers during COVID-19 and other pandemic contexts: a systematic review.","authors":"Isabel Craveiro, Pradeep Kumar Choudhury, Ana Paula Cavalcante de OLiveira, Alessandra Pereira, Inês Fronteira, Raphael Chança, Giorgio Cometto, Mario Roberto Dal Poz, Paulo Ferrinho","doi":"10.1186/s12960-024-00923-y","DOIUrl":null,"url":null,"abstract":"<p><strong>Background: </strong>Public health emergencies of international concern (PHEICs) as the COVID-19 pandemic and others that have occurred since the early 2000s put enormous pressure on health and care systems. This is being a context for protests by health and care workers (HCWs) because of additional workload, working conditions and effects on mental and physical health. In this paper, we intended to analyze the demands of HCWs associated with industrial actions, protests, strikes and lockouts (IAPSLs) which occurred during COVID-19 pandemic and other PHEICs; to identify the impact of these grievances; and describe the relevant interventions to address these IAPSLs.</p><p><strong>Methods: </strong>We included studies published between January 2000 and March 2022 in PubMed, Embase, Scopus, BVS/LILACS, WHO's COVID-19 Research Database, ILO, OECD, HSRM, and Google Scholar for grey literature. Eligibility criteria were HCWs as participants, IAPSLs as phenomenon of interest occurring in the context of COVID-19 and other PHEICs. GRADE CERQual was used to assess risk of bias and confidence of evidence.</p><p><strong>Results: </strong>1656 records were retrieved, and 91 were selected for full-text screening. We included 18 publications. A system-wide approach, rather than a limited approach to institutions on strike, makes it possible to understand the full impact of the strike on health and care services. PHEICs tend to aggravate already adverse working conditions of HCWs, acting as drivers for HCWs strikes, leading to staff shortages, and financial issues, both in the North and in the Global South, particularly evident in Asia and Africa. In addition, issues related to deficiencies in leadership and governance in heath sector and lack of medical products and technologies (e.g., lack of personal protective equipment) were the main drivers of strikes, each contributing 25% of the total drivers identified.</p><p><strong>Conclusions: </strong>It is necessary to focus on the preparedness of health and care systems to respond adequately to PHEICs, and this includes being prepared for HCWs' IAPSLs, talked much in the context of COVID-19 pandemic. Evidence to assist policymakers in defining strategies to respond adequately to the health and care needs of the population during IAPSLs is crucial. The main impact of strikes is on the disruption of health care services' provision. Gender inequality being a major issue among HCWs, a proper understanding of the full impact of the strike on health and care services will only be possible if gender lens is combined with a systemic approach, rather than gender-undifferentiated approaches limited to the institutions on strike.</p>","PeriodicalId":39823,"journal":{"name":"Human Resources for Health","volume":"22 1","pages":"47"},"PeriodicalIF":4.3000,"publicationDate":"2024-07-02","publicationTypes":"Journal Article","fieldsOfStudy":null,"isOpenAccess":false,"openAccessPdf":"https://www.ncbi.nlm.nih.gov/pmc/articles/PMC11221126/pdf/","citationCount":"0","resultStr":null,"platform":"Semanticscholar","paperid":null,"PeriodicalName":"Human Resources for Health","FirstCategoryId":"3","ListUrlMain":"https://doi.org/10.1186/s12960-024-00923-y","RegionNum":2,"RegionCategory":"医学","ArticlePicture":[],"TitleCN":null,"AbstractTextCN":null,"PMCID":null,"EPubDate":"","PubModel":"","JCR":"Q1","JCRName":"HEALTH POLICY & SERVICES","Score":null,"Total":0}
引用次数: 0

Abstract

Background: Public health emergencies of international concern (PHEICs) as the COVID-19 pandemic and others that have occurred since the early 2000s put enormous pressure on health and care systems. This is being a context for protests by health and care workers (HCWs) because of additional workload, working conditions and effects on mental and physical health. In this paper, we intended to analyze the demands of HCWs associated with industrial actions, protests, strikes and lockouts (IAPSLs) which occurred during COVID-19 pandemic and other PHEICs; to identify the impact of these grievances; and describe the relevant interventions to address these IAPSLs.

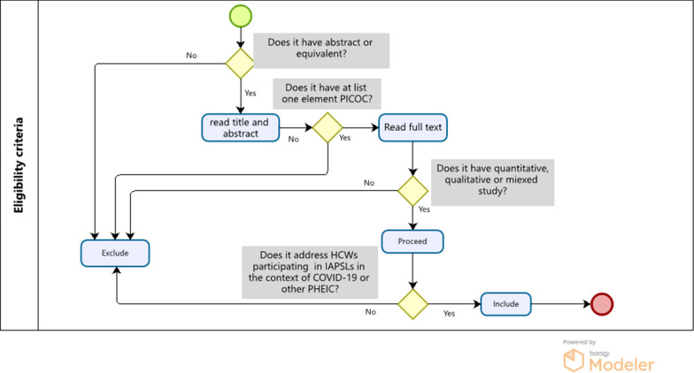
Methods: We included studies published between January 2000 and March 2022 in PubMed, Embase, Scopus, BVS/LILACS, WHO's COVID-19 Research Database, ILO, OECD, HSRM, and Google Scholar for grey literature. Eligibility criteria were HCWs as participants, IAPSLs as phenomenon of interest occurring in the context of COVID-19 and other PHEICs. GRADE CERQual was used to assess risk of bias and confidence of evidence.

Results: 1656 records were retrieved, and 91 were selected for full-text screening. We included 18 publications. A system-wide approach, rather than a limited approach to institutions on strike, makes it possible to understand the full impact of the strike on health and care services. PHEICs tend to aggravate already adverse working conditions of HCWs, acting as drivers for HCWs strikes, leading to staff shortages, and financial issues, both in the North and in the Global South, particularly evident in Asia and Africa. In addition, issues related to deficiencies in leadership and governance in heath sector and lack of medical products and technologies (e.g., lack of personal protective equipment) were the main drivers of strikes, each contributing 25% of the total drivers identified.

Conclusions: It is necessary to focus on the preparedness of health and care systems to respond adequately to PHEICs, and this includes being prepared for HCWs' IAPSLs, talked much in the context of COVID-19 pandemic. Evidence to assist policymakers in defining strategies to respond adequately to the health and care needs of the population during IAPSLs is crucial. The main impact of strikes is on the disruption of health care services' provision. Gender inequality being a major issue among HCWs, a proper understanding of the full impact of the strike on health and care services will only be possible if gender lens is combined with a systemic approach, rather than gender-undifferentiated approaches limited to the institutions on strike.

Abstract Image

Abstract Image

Abstract Image

在 COVID-19 和其他大流行病期间卫生和护理工作者的工业行动、抗议、罢工和停工的影响:系统回顾。
背景:自 21 世纪初以来发生的 COVID-19 大流行病等国际关注的公共卫生突发事件(PHEIC)给卫生和护理系统带来了巨大压力。由于额外的工作量、工作条件以及对身心健康的影响,卫生和护理工作者(HCWs)对此提出了抗议。在本文中,我们打算分析在 COVID-19 大流行和其他 PHEIC 期间发生的与工业行动、抗议、罢工和停工(IAPSLs)相关的医护人员的需求;确定这些不满情绪的影响;并描述解决这些 IAPSLs 的相关干预措施:我们纳入了 2000 年 1 月至 2022 年 3 月期间在 PubMed、Embase、Scopus、BVS/LILACS、WHO 的 COVID-19 研究数据库、ILO、OECD、HSRM 和 Google Scholar 灰色文献中发表的研究。资格标准是高危工作者作为参与者,IAPSLs 作为 COVID-19 和其他 PHEICs 背景下发生的相关现象。GRADE CERQual用于评估偏倚风险和证据可信度:检索到 1656 条记录,其中 91 条被选中进行全文筛选。我们纳入了 18 篇出版物。采用全系统方法,而不是仅限于罢工机构的方法,可以了解罢工对医疗和护理服务的全面影响。无论是在北方还是在全球南部,PHEIC 往往会加剧医护人员本已不利的工作条件,成为医护人员罢工的驱动力,导致人员短缺和财务问题,这一点在亚洲和非洲尤为明显。此外,与卫生部门领导和治理缺陷有关的问题以及缺乏医疗产品和技术(如缺乏个人防护设备)也是罢工的主要驱动因素,各占已确定驱动因素总数的 25%:结论:有必要重点关注卫生和医疗系统的准备情况,以充分应对 PHEIC,其中包括为医护人员的 IAPSL 做好准备,在 COVID-19 大流行的背景下也是如此。协助政策制定者确定战略以充分满足人口在 IAPSL 期间的健康和护理需求的证据至关重要。罢工的主要影响是中断医疗保健服务的提供。性别不平等是医护人员中的一个主要问题,只有将性别视角与系统方法相结合,而不是仅限于对罢工机构采取不分性别的方法,才能正确理解罢工对医疗和护理服务的全面影响。
本文章由计算机程序翻译,如有差异,请以英文原文为准。
求助全文
约1分钟内获得全文 求助全文
来源期刊
Human Resources for Health
Human Resources for Health Social Sciences-Public Administration
CiteScore
8.10
自引率
4.40%
发文量
102
审稿时长
34 weeks
期刊介绍: Human Resources for Health is an open access, peer-reviewed, online journal covering all aspects of planning, producing and managing the health workforce - all those who provide health services worldwide. Human Resources for Health aims to disseminate research on health workforce policy, the health labour market, health workforce practice, development of knowledge tools and implementation mechanisms nationally and internationally; as well as specific features of the health workforce, such as the impact of management of health workers" performance and its link with health outcomes. The journal encourages debate on health sector reforms and their link with human resources issues, a hitherto-neglected area.
×
引用
GB/T 7714-2015
复制
MLA
复制
APA
复制
导出至
BibTeX EndNote RefMan NoteFirst NoteExpress
×
提示
您的信息不完整,为了账户安全,请先补充。
现在去补充
×
提示
您因"违规操作"
具体请查看互助需知
我知道了
×
提示
确定
请完成安全验证×
copy
已复制链接
快去分享给好友吧!
我知道了
右上角分享
点击右上角分享
0
联系我们:info@booksci.cn Book学术提供免费学术资源搜索服务,方便国内外学者检索中英文文献。致力于提供最便捷和优质的服务体验。 Copyright © 2023 布克学术 All rights reserved.
京ICP备2023020795号-1
ghs 京公网安备 11010802042870号
Book学术文献互助
Book学术文献互助群
群 号:604180095
Book学术官方微信