秀丽隐杆线虫神经回路知识的语义表示。

IF 4.5 Q1 Computer Science
Sharan J Prakash, Kimberly M Van Auken, David P Hill, Paul W Sternberg
{"title":"秀丽隐杆线虫神经回路知识的语义表示。","authors":"Sharan J Prakash, Kimberly M Van Auken, David P Hill, Paul W Sternberg","doi":"10.1186/s40708-023-00208-5","DOIUrl":null,"url":null,"abstract":"<p><p>In modern biology, new knowledge is generated quickly, making it challenging for researchers to efficiently acquire and synthesise new information from the large volume of primary publications. To address this problem, computational approaches that generate machine-readable representations of scientific findings in the form of knowledge graphs have been developed. These representations can integrate different types of experimental data from multiple papers and biological knowledge bases in a unifying data model, providing a complementary method to manual review for interacting with published knowledge. The Gene Ontology Consortium (GOC) has created a semantic modelling framework that extends individual functional gene annotations to structured descriptions of causal networks representing biological processes (Gene Ontology-Causal Activity Modelling, or GO-CAM). In this study, we explored whether the GO-CAM framework could represent knowledge of the causal relationships between environmental inputs, neural circuits and behavior in the model nematode C. elegans [C. elegans Neural-Circuit Causal Activity Modelling (CeN-CAM)]. We found that, given extensions to several relevant ontologies, a wide variety of author statements from the literature about the neural circuit basis of egg-laying and carbon dioxide (CO<sub>2</sub>) avoidance behaviors could be faithfully represented with CeN-CAM. Through this process, we were able to generate generic data models for several categories of experimental results. We also discuss how semantic modelling may be used to functionally annotate the C. elegans connectome. Thus, Gene Ontology-based semantic modelling has the potential to support various machine-readable representations of neurobiological knowledge.</p>","PeriodicalId":37465,"journal":{"name":"Brain Informatics","volume":"10 1","pages":"30"},"PeriodicalIF":4.5000,"publicationDate":"2023-11-10","publicationTypes":"Journal Article","fieldsOfStudy":null,"isOpenAccess":false,"openAccessPdf":"https://www.ncbi.nlm.nih.gov/pmc/articles/PMC10638142/pdf/","citationCount":"0","resultStr":"{\"title\":\"Semantic representation of neural circuit knowledge in Caenorhabditis elegans.\",\"authors\":\"Sharan J Prakash, Kimberly M Van Auken, David P Hill, Paul W Sternberg\",\"doi\":\"10.1186/s40708-023-00208-5\",\"DOIUrl\":null,\"url\":null,\"abstract\":\"<p><p>In modern biology, new knowledge is generated quickly, making it challenging for researchers to efficiently acquire and synthesise new information from the large volume of primary publications. To address this problem, computational approaches that generate machine-readable representations of scientific findings in the form of knowledge graphs have been developed. These representations can integrate different types of experimental data from multiple papers and biological knowledge bases in a unifying data model, providing a complementary method to manual review for interacting with published knowledge. The Gene Ontology Consortium (GOC) has created a semantic modelling framework that extends individual functional gene annotations to structured descriptions of causal networks representing biological processes (Gene Ontology-Causal Activity Modelling, or GO-CAM). In this study, we explored whether the GO-CAM framework could represent knowledge of the causal relationships between environmental inputs, neural circuits and behavior in the model nematode C. elegans [C. elegans Neural-Circuit Causal Activity Modelling (CeN-CAM)]. We found that, given extensions to several relevant ontologies, a wide variety of author statements from the literature about the neural circuit basis of egg-laying and carbon dioxide (CO<sub>2</sub>) avoidance behaviors could be faithfully represented with CeN-CAM. Through this process, we were able to generate generic data models for several categories of experimental results. We also discuss how semantic modelling may be used to functionally annotate the C. elegans connectome. Thus, Gene Ontology-based semantic modelling has the potential to support various machine-readable representations of neurobiological knowledge.</p>\",\"PeriodicalId\":37465,\"journal\":{\"name\":\"Brain Informatics\",\"volume\":\"10 1\",\"pages\":\"30\"},\"PeriodicalIF\":4.5000,\"publicationDate\":\"2023-11-10\",\"publicationTypes\":\"Journal Article\",\"fieldsOfStudy\":null,\"isOpenAccess\":false,\"openAccessPdf\":\"https://www.ncbi.nlm.nih.gov/pmc/articles/PMC10638142/pdf/\",\"citationCount\":\"0\",\"resultStr\":null,\"platform\":\"Semanticscholar\",\"paperid\":null,\"PeriodicalName\":\"Brain Informatics\",\"FirstCategoryId\":\"1085\",\"ListUrlMain\":\"https://doi.org/10.1186/s40708-023-00208-5\",\"RegionNum\":0,\"RegionCategory\":null,\"ArticlePicture\":[],\"TitleCN\":null,\"AbstractTextCN\":null,\"PMCID\":null,\"EPubDate\":\"\",\"PubModel\":\"\",\"JCR\":\"Q1\",\"JCRName\":\"Computer Science\",\"Score\":null,\"Total\":0}","platform":"Semanticscholar","paperid":null,"PeriodicalName":"Brain Informatics","FirstCategoryId":"1085","ListUrlMain":"https://doi.org/10.1186/s40708-023-00208-5","RegionNum":0,"RegionCategory":null,"ArticlePicture":[],"TitleCN":null,"AbstractTextCN":null,"PMCID":null,"EPubDate":"","PubModel":"","JCR":"Q1","JCRName":"Computer Science","Score":null,"Total":0}
引用次数: 0

摘要

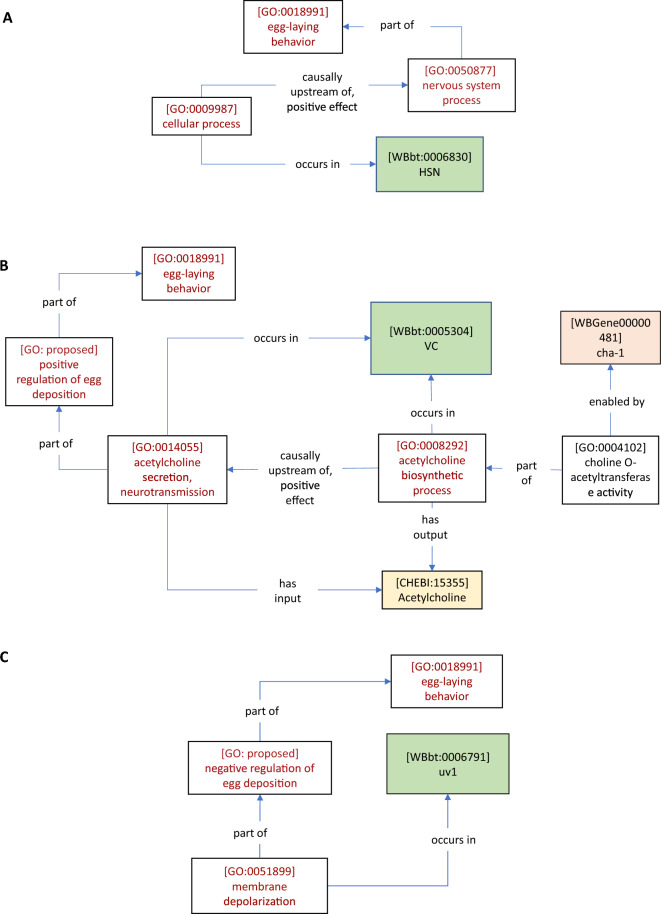
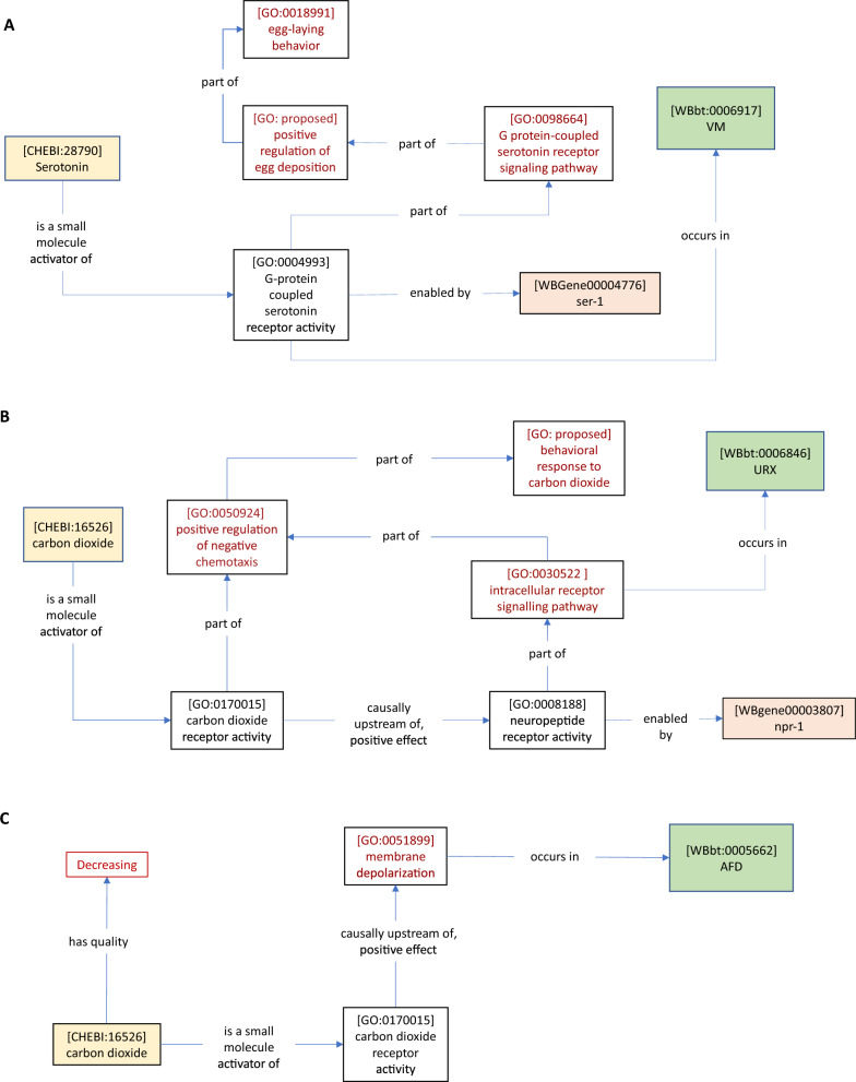
在现代生物学中,新知识产生得很快,这使得研究人员很难从大量的初级出版物中有效地获取和综合新信息。为了解决这个问题,已经开发了以知识图的形式生成科学发现的机器可读表示的计算方法。这些表示可以将来自多篇论文和生物知识库的不同类型的实验数据集成到一个统一的数据模型中,为与已发表的知识交互的手动审查提供了一种补充方法。基因本体联盟(GOC)创建了一个语义建模框架,将个体功能基因注释扩展到表示生物过程的因果网络的结构化描述(基因本体因果活动建模,简称GO-CAM)。在这项研究中,我们探讨了GO-CAM框架是否可以代表线虫模型中环境输入、神经回路和行为之间因果关系的知识。我们发现,如果扩展到几个相关的本体论,文献中关于产卵和二氧化碳(CO2)规避行为的神经回路基础的各种作者陈述都可以用CeN-CAM忠实地表达。通过这个过程,我们能够为几个类别的实验结果生成通用数据模型。我们还讨论了如何使用语义建模来对秀丽隐杆线虫连接体进行功能注释。因此,基于基因本体论的语义建模有可能支持神经生物学知识的各种机器可读表示。
本文章由计算机程序翻译,如有差异,请以英文原文为准。

Semantic representation of neural circuit knowledge in Caenorhabditis elegans.

Semantic representation of neural circuit knowledge in Caenorhabditis elegans.

Semantic representation of neural circuit knowledge in Caenorhabditis elegans.

Semantic representation of neural circuit knowledge in Caenorhabditis elegans.

In modern biology, new knowledge is generated quickly, making it challenging for researchers to efficiently acquire and synthesise new information from the large volume of primary publications. To address this problem, computational approaches that generate machine-readable representations of scientific findings in the form of knowledge graphs have been developed. These representations can integrate different types of experimental data from multiple papers and biological knowledge bases in a unifying data model, providing a complementary method to manual review for interacting with published knowledge. The Gene Ontology Consortium (GOC) has created a semantic modelling framework that extends individual functional gene annotations to structured descriptions of causal networks representing biological processes (Gene Ontology-Causal Activity Modelling, or GO-CAM). In this study, we explored whether the GO-CAM framework could represent knowledge of the causal relationships between environmental inputs, neural circuits and behavior in the model nematode C. elegans [C. elegans Neural-Circuit Causal Activity Modelling (CeN-CAM)]. We found that, given extensions to several relevant ontologies, a wide variety of author statements from the literature about the neural circuit basis of egg-laying and carbon dioxide (CO2) avoidance behaviors could be faithfully represented with CeN-CAM. Through this process, we were able to generate generic data models for several categories of experimental results. We also discuss how semantic modelling may be used to functionally annotate the C. elegans connectome. Thus, Gene Ontology-based semantic modelling has the potential to support various machine-readable representations of neurobiological knowledge.

求助全文
通过发布文献求助,成功后即可免费获取论文全文。 去求助
来源期刊
Brain Informatics
Brain Informatics Computer Science-Computer Science Applications
CiteScore
9.50
自引率
0.00%
发文量
27
审稿时长
13 weeks
期刊介绍: Brain Informatics is an international, peer-reviewed, interdisciplinary open-access journal published under the brand SpringerOpen, which provides a unique platform for researchers and practitioners to disseminate original research on computational and informatics technologies related to brain. This journal addresses the computational, cognitive, physiological, biological, physical, ecological and social perspectives of brain informatics. It also welcomes emerging information technologies and advanced neuro-imaging technologies, such as big data analytics and interactive knowledge discovery related to various large-scale brain studies and their applications. This journal will publish high-quality original research papers, brief reports and critical reviews in all theoretical, technological, clinical and interdisciplinary studies that make up the field of brain informatics and its applications in brain-machine intelligence, brain-inspired intelligent systems, mental health and brain disorders, etc. The scope of papers includes the following five tracks: Track 1: Cognitive and Computational Foundations of Brain Science Track 2: Human Information Processing Systems Track 3: Brain Big Data Analytics, Curation and Management Track 4: Informatics Paradigms for Brain and Mental Health Research Track 5: Brain-Machine Intelligence and Brain-Inspired Computing
×
引用
GB/T 7714-2015
复制
MLA
复制
APA
复制
导出至
BibTeX EndNote RefMan NoteFirst NoteExpress
×
提示
您的信息不完整,为了账户安全,请先补充。
现在去补充
×
提示
您因"违规操作"
具体请查看互助需知
我知道了
×
提示
确定
请完成安全验证×
copy
已复制链接
快去分享给好友吧!
我知道了
右上角分享
点击右上角分享
0
联系我们:info@booksci.cn Book学术提供免费学术资源搜索服务,方便国内外学者检索中英文文献。致力于提供最便捷和优质的服务体验。 Copyright © 2023 布克学术 All rights reserved.
京ICP备2023020795号-1
ghs 京公网安备 11010802042870号
Book学术文献互助
Book学术文献互助群
群 号:604180095
Book学术官方微信