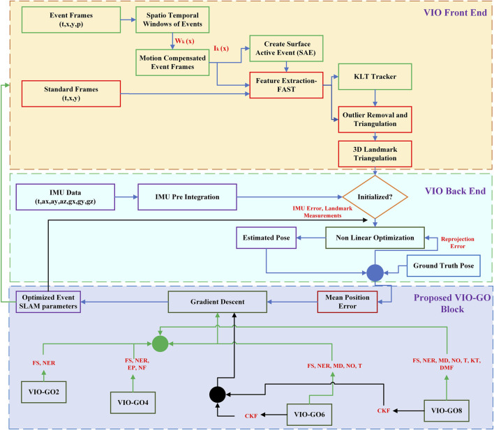
VIO-GO:优化基于事件的SLAM参数,以实现高动态范围场景下的稳健性能。

IF 3 Q2 ROBOTICS
Frontiers in Robotics and AI Pub Date : 2025-09-18 eCollection Date: 2025-01-01 DOI:10.3389/frobt.2025.1541017
Saber Sakhrieh, Abhilasha Singh, Jinane Mounsef, Bilal Arain, Noel Maalouf
{"title":"VIO-GO:优化基于事件的SLAM参数,以实现高动态范围场景下的稳健性能。","authors":"Saber Sakhrieh, Abhilasha Singh, Jinane Mounsef, Bilal Arain, Noel Maalouf","doi":"10.3389/frobt.2025.1541017","DOIUrl":null,"url":null,"abstract":"<p><p>This paper addresses a critical challenge in Industry 4.0 robotics by enhancing Visual Inertial Odometry (VIO) systems to operate effectively in dynamic and low-light industrial environments, which are common in sectors like warehousing, logistics, and manufacturing. Inspired by biological sensing mechanisms, we integrate bio-inspired event cameras to improve state estimation systems performance in both dynamic and low-light conditions, enabling reliable localization and mapping. The proposed state estimation framework integrates events, conventional video frames, and inertial data to achieve reliable and precise localization with specific emphasis on real-world challenges posed by high-speed and cluttered settings typical in Industry 4.0. Despite advancements in event-based sensing, there is a noteworthy gap in optimizing Event Simultaneous Localization and Mapping (SLAM) parameters for practical applications. To address this, we introduce a novel VIO-Gradient-based Optimization (VIO-GO) method that employs Batch Gradient Descent (BGD) for efficient parameter tuning. This automated approach determines optimal parameters for Event SLAM algorithms by using motion-compensated images to represent event data. Experimental validation on the Event Camera Dataset shows a remarkable 60% improvement in Mean Position Error (MPE) over fixed-parameter methods. Our results demonstrate that VIO-GO consistently identifies optimal parameters, enabling precise VIO performance in complex, dynamic scenarios essential for Industry 4.0 applications. Additionally, as parameter complexity scales, VIO-GO achieves a 24% reduction in MPE when using the most comprehensive parameter set (VIO-GO8) compared to a minimal set (VIO-GO2), highlighting the method's scalability and robustness for adaptive robotic systems in challenging industrial environments.</p>","PeriodicalId":47597,"journal":{"name":"Frontiers in Robotics and AI","volume":"12 ","pages":"1541017"},"PeriodicalIF":3.0000,"publicationDate":"2025-09-18","publicationTypes":"Journal Article","fieldsOfStudy":null,"isOpenAccess":false,"openAccessPdf":"https://www.ncbi.nlm.nih.gov/pmc/articles/PMC12490131/pdf/","citationCount":"0","resultStr":"{\"title\":\"VIO-GO: optimizing event-based SLAM parameters for robust performance in high dynamic range scenarios.\",\"authors\":\"Saber Sakhrieh, Abhilasha Singh, Jinane Mounsef, Bilal Arain, Noel Maalouf\",\"doi\":\"10.3389/frobt.2025.1541017\",\"DOIUrl\":null,\"url\":null,\"abstract\":\"<p><p>This paper addresses a critical challenge in Industry 4.0 robotics by enhancing Visual Inertial Odometry (VIO) systems to operate effectively in dynamic and low-light industrial environments, which are common in sectors like warehousing, logistics, and manufacturing. Inspired by biological sensing mechanisms, we integrate bio-inspired event cameras to improve state estimation systems performance in both dynamic and low-light conditions, enabling reliable localization and mapping. The proposed state estimation framework integrates events, conventional video frames, and inertial data to achieve reliable and precise localization with specific emphasis on real-world challenges posed by high-speed and cluttered settings typical in Industry 4.0. Despite advancements in event-based sensing, there is a noteworthy gap in optimizing Event Simultaneous Localization and Mapping (SLAM) parameters for practical applications. To address this, we introduce a novel VIO-Gradient-based Optimization (VIO-GO) method that employs Batch Gradient Descent (BGD) for efficient parameter tuning. This automated approach determines optimal parameters for Event SLAM algorithms by using motion-compensated images to represent event data. Experimental validation on the Event Camera Dataset shows a remarkable 60% improvement in Mean Position Error (MPE) over fixed-parameter methods. Our results demonstrate that VIO-GO consistently identifies optimal parameters, enabling precise VIO performance in complex, dynamic scenarios essential for Industry 4.0 applications. Additionally, as parameter complexity scales, VIO-GO achieves a 24% reduction in MPE when using the most comprehensive parameter set (VIO-GO8) compared to a minimal set (VIO-GO2), highlighting the method's scalability and robustness for adaptive robotic systems in challenging industrial environments.</p>\",\"PeriodicalId\":47597,\"journal\":{\"name\":\"Frontiers in Robotics and AI\",\"volume\":\"12 \",\"pages\":\"1541017\"},\"PeriodicalIF\":3.0000,\"publicationDate\":\"2025-09-18\",\"publicationTypes\":\"Journal Article\",\"fieldsOfStudy\":null,\"isOpenAccess\":false,\"openAccessPdf\":\"https://www.ncbi.nlm.nih.gov/pmc/articles/PMC12490131/pdf/\",\"citationCount\":\"0\",\"resultStr\":null,\"platform\":\"Semanticscholar\",\"paperid\":null,\"PeriodicalName\":\"Frontiers in Robotics and AI\",\"FirstCategoryId\":\"1085\",\"ListUrlMain\":\"https://doi.org/10.3389/frobt.2025.1541017\",\"RegionNum\":0,\"RegionCategory\":null,\"ArticlePicture\":[],\"TitleCN\":null,\"AbstractTextCN\":null,\"PMCID\":null,\"EPubDate\":\"2025/1/1 0:00:00\",\"PubModel\":\"eCollection\",\"JCR\":\"Q2\",\"JCRName\":\"ROBOTICS\",\"Score\":null,\"Total\":0}","platform":"Semanticscholar","paperid":null,"PeriodicalName":"Frontiers in Robotics and AI","FirstCategoryId":"1085","ListUrlMain":"https://doi.org/10.3389/frobt.2025.1541017","RegionNum":0,"RegionCategory":null,"ArticlePicture":[],"TitleCN":null,"AbstractTextCN":null,"PMCID":null,"EPubDate":"2025/1/1 0:00:00","PubModel":"eCollection","JCR":"Q2","JCRName":"ROBOTICS","Score":null,"Total":0}
引用次数: 0

摘要

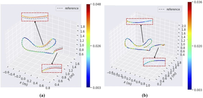
本文通过增强视觉惯性里程计(VIO)系统在动态和低光工业环境中有效运行,解决了工业4.0机器人的关键挑战,这些环境在仓储,物流和制造业等领域很常见。受生物传感机制的启发,我们集成了仿生事件相机,以改善动态和低光条件下的状态估计系统性能,实现可靠的定位和绘图。所提出的状态估计框架集成了事件、传统视频帧和惯性数据,以实现可靠、精确的定位,并特别强调了工业4.0中典型的高速和混乱环境所带来的现实挑战。尽管基于事件的传感技术取得了进步,但在实际应用中优化事件同步定位和映射(SLAM)参数方面存在显著差距。为了解决这个问题,我们引入了一种新的基于vio梯度的优化(VIO-GO)方法,该方法采用批梯度下降(BGD)进行有效的参数调整。这种自动化方法通过使用运动补偿图像来表示事件数据来确定Event SLAM算法的最佳参数。在事件相机数据集上的实验验证表明,与固定参数方法相比,该方法的平均位置误差(MPE)提高了60%。我们的研究结果表明,VIO- go能够始终识别最佳参数,从而在工业4.0应用所需的复杂动态场景中实现精确的VIO性能。此外,随着参数复杂度的增加,与最小参数集(VIO-GO2)相比,使用最全面的参数集(VIO-GO8)时,VIO-GO的MPE降低了24%,突出了该方法在具有挑战性的工业环境中对自适应机器人系统的可扩展性和鲁棒性。
本文章由计算机程序翻译,如有差异,请以英文原文为准。

VIO-GO: optimizing event-based SLAM parameters for robust performance in high dynamic range scenarios.

VIO-GO: optimizing event-based SLAM parameters for robust performance in high dynamic range scenarios.

VIO-GO: optimizing event-based SLAM parameters for robust performance in high dynamic range scenarios.

VIO-GO: optimizing event-based SLAM parameters for robust performance in high dynamic range scenarios.

This paper addresses a critical challenge in Industry 4.0 robotics by enhancing Visual Inertial Odometry (VIO) systems to operate effectively in dynamic and low-light industrial environments, which are common in sectors like warehousing, logistics, and manufacturing. Inspired by biological sensing mechanisms, we integrate bio-inspired event cameras to improve state estimation systems performance in both dynamic and low-light conditions, enabling reliable localization and mapping. The proposed state estimation framework integrates events, conventional video frames, and inertial data to achieve reliable and precise localization with specific emphasis on real-world challenges posed by high-speed and cluttered settings typical in Industry 4.0. Despite advancements in event-based sensing, there is a noteworthy gap in optimizing Event Simultaneous Localization and Mapping (SLAM) parameters for practical applications. To address this, we introduce a novel VIO-Gradient-based Optimization (VIO-GO) method that employs Batch Gradient Descent (BGD) for efficient parameter tuning. This automated approach determines optimal parameters for Event SLAM algorithms by using motion-compensated images to represent event data. Experimental validation on the Event Camera Dataset shows a remarkable 60% improvement in Mean Position Error (MPE) over fixed-parameter methods. Our results demonstrate that VIO-GO consistently identifies optimal parameters, enabling precise VIO performance in complex, dynamic scenarios essential for Industry 4.0 applications. Additionally, as parameter complexity scales, VIO-GO achieves a 24% reduction in MPE when using the most comprehensive parameter set (VIO-GO8) compared to a minimal set (VIO-GO2), highlighting the method's scalability and robustness for adaptive robotic systems in challenging industrial environments.

求助全文
通过发布文献求助,成功后即可免费获取论文全文。 去求助
来源期刊
CiteScore
6.50
自引率
5.90%
发文量
355
审稿时长
14 weeks
期刊介绍: Frontiers in Robotics and AI publishes rigorously peer-reviewed research covering all theory and applications of robotics, technology, and artificial intelligence, from biomedical to space robotics.
×
引用
GB/T 7714-2015
复制
MLA
复制
APA
复制
导出至
BibTeX EndNote RefMan NoteFirst NoteExpress
×
提示
您的信息不完整,为了账户安全,请先补充。
现在去补充
×
提示
您因"违规操作"
具体请查看互助需知
我知道了
×
提示
确定
请完成安全验证×
copy
已复制链接
快去分享给好友吧!
我知道了
右上角分享
点击右上角分享
0
联系我们:info@booksci.cn Book学术提供免费学术资源搜索服务,方便国内外学者检索中英文文献。致力于提供最便捷和优质的服务体验。 Copyright © 2023 布克学术 All rights reserved.
京ICP备2023020795号-1
ghs 京公网安备 11010802042870号
Book学术文献互助
Book学术文献互助群
群 号:604180095
Book学术官方微信