consHLA:下一代基于测序共识的HLA分型工作流程。

IF 3.3 3区 生物学 Q2 BIOCHEMICAL RESEARCH METHODS
Rachel Bowen-James, Weilin Wu, Marie Wong-Erasmus, Julian M W Quinn, Chelsea Mayoh, Mark J Cowley
{"title":"consHLA:下一代基于测序共识的HLA分型工作流程。","authors":"Rachel Bowen-James, Weilin Wu, Marie Wong-Erasmus, Julian M W Quinn, Chelsea Mayoh, Mark J Cowley","doi":"10.1186/s12859-025-06223-z","DOIUrl":null,"url":null,"abstract":"<p><strong>Background: </strong>Human Leukocyte Antigens (HLA) play central roles in histocompatibility and immune system functions, including antigen presentation. Accurate typing of Class I and II HLA genes is crucial for transplant tissue matching, characterising autoimmune diseases and informing cancer immunotherapy. Clinical serology and PCR-based testing are the gold standards for HLA typing, but offer only single-field resolution (e.g., HLA-A*11). Whole genome sequencing (WGS) and RNA sequencing (RNA-seq) can achieve higher, three-field resolution (e.g., HLA-A∗11:01:01), although some HLA genes can be challenging to type from sequencing data. With the increasing use of germline WGS, tumour WGS and tumour RNA-seq in cancer patient care, there is an opportunity to combine these three dataset types to improve HLA typing accuracy and confidence, and to identify clinically relevant HLA type changes in tumours. To achieve this, we developed consHLA, a tool that employs this consensus HLA typing approach.</p><p><strong>Results: </strong>We obtained matched germline and tumour WGS and RNA-seq data from 86 high-risk paediatric cancer patients (76 brain cancers, 10 leukaemias) from the ZERO Childhood Cancer precision medicine program. We examined 10 HLA typing packages, selecting HLA-HD to develop our consHLA workflow as HLA-HD can employ all three dataset types, analysing both Class I and II HLA genes at three field resolution. Using consHLA we achieved 97.9% concordance with gold standard HLA test results. We observed 90.5% allele consistency across the three sequencing NGS inputs. Typing inconsistencies in at least one of 12 clinically relevant HLA genes were observed in 29 of the brain tumour cases. 32% of these had clinically relevant explanations. To assist clinically, we implemented consHLA as a fully automated workflow producing a clinician-friendly HLA-typing report.</p><p><strong>Conclusions: </strong>To leverage cancer patient germline and tumour WGS and tumour RNA-seq data we developed an automated workflow, consHLA, that produces consensus typing of HLA genes in a clinically relevant timeframe. This workflow provides higher resolution patient HLA-typing than current gold standard approaches, identifies HLA alterations arising in patient tumours and generates clear, simple reports.</p>","PeriodicalId":8958,"journal":{"name":"BMC Bioinformatics","volume":"26 1","pages":"215"},"PeriodicalIF":3.3000,"publicationDate":"2025-08-19","publicationTypes":"Journal Article","fieldsOfStudy":null,"isOpenAccess":false,"openAccessPdf":"https://www.ncbi.nlm.nih.gov/pmc/articles/PMC12363109/pdf/","citationCount":"0","resultStr":"{\"title\":\"consHLA: a next generation sequencing consensus-based HLA typing workflow.\",\"authors\":\"Rachel Bowen-James, Weilin Wu, Marie Wong-Erasmus, Julian M W Quinn, Chelsea Mayoh, Mark J Cowley\",\"doi\":\"10.1186/s12859-025-06223-z\",\"DOIUrl\":null,\"url\":null,\"abstract\":\"<p><strong>Background: </strong>Human Leukocyte Antigens (HLA) play central roles in histocompatibility and immune system functions, including antigen presentation. Accurate typing of Class I and II HLA genes is crucial for transplant tissue matching, characterising autoimmune diseases and informing cancer immunotherapy. Clinical serology and PCR-based testing are the gold standards for HLA typing, but offer only single-field resolution (e.g., HLA-A*11). Whole genome sequencing (WGS) and RNA sequencing (RNA-seq) can achieve higher, three-field resolution (e.g., HLA-A∗11:01:01), although some HLA genes can be challenging to type from sequencing data. With the increasing use of germline WGS, tumour WGS and tumour RNA-seq in cancer patient care, there is an opportunity to combine these three dataset types to improve HLA typing accuracy and confidence, and to identify clinically relevant HLA type changes in tumours. To achieve this, we developed consHLA, a tool that employs this consensus HLA typing approach.</p><p><strong>Results: </strong>We obtained matched germline and tumour WGS and RNA-seq data from 86 high-risk paediatric cancer patients (76 brain cancers, 10 leukaemias) from the ZERO Childhood Cancer precision medicine program. We examined 10 HLA typing packages, selecting HLA-HD to develop our consHLA workflow as HLA-HD can employ all three dataset types, analysing both Class I and II HLA genes at three field resolution. Using consHLA we achieved 97.9% concordance with gold standard HLA test results. We observed 90.5% allele consistency across the three sequencing NGS inputs. Typing inconsistencies in at least one of 12 clinically relevant HLA genes were observed in 29 of the brain tumour cases. 32% of these had clinically relevant explanations. To assist clinically, we implemented consHLA as a fully automated workflow producing a clinician-friendly HLA-typing report.</p><p><strong>Conclusions: </strong>To leverage cancer patient germline and tumour WGS and tumour RNA-seq data we developed an automated workflow, consHLA, that produces consensus typing of HLA genes in a clinically relevant timeframe. This workflow provides higher resolution patient HLA-typing than current gold standard approaches, identifies HLA alterations arising in patient tumours and generates clear, simple reports.</p>\",\"PeriodicalId\":8958,\"journal\":{\"name\":\"BMC Bioinformatics\",\"volume\":\"26 1\",\"pages\":\"215\"},\"PeriodicalIF\":3.3000,\"publicationDate\":\"2025-08-19\",\"publicationTypes\":\"Journal Article\",\"fieldsOfStudy\":null,\"isOpenAccess\":false,\"openAccessPdf\":\"https://www.ncbi.nlm.nih.gov/pmc/articles/PMC12363109/pdf/\",\"citationCount\":\"0\",\"resultStr\":null,\"platform\":\"Semanticscholar\",\"paperid\":null,\"PeriodicalName\":\"BMC Bioinformatics\",\"FirstCategoryId\":\"99\",\"ListUrlMain\":\"https://doi.org/10.1186/s12859-025-06223-z\",\"RegionNum\":3,\"RegionCategory\":\"生物学\",\"ArticlePicture\":[],\"TitleCN\":null,\"AbstractTextCN\":null,\"PMCID\":null,\"EPubDate\":\"\",\"PubModel\":\"\",\"JCR\":\"Q2\",\"JCRName\":\"BIOCHEMICAL RESEARCH METHODS\",\"Score\":null,\"Total\":0}","platform":"Semanticscholar","paperid":null,"PeriodicalName":"BMC Bioinformatics","FirstCategoryId":"99","ListUrlMain":"https://doi.org/10.1186/s12859-025-06223-z","RegionNum":3,"RegionCategory":"生物学","ArticlePicture":[],"TitleCN":null,"AbstractTextCN":null,"PMCID":null,"EPubDate":"","PubModel":"","JCR":"Q2","JCRName":"BIOCHEMICAL RESEARCH METHODS","Score":null,"Total":0}
引用次数: 0

摘要

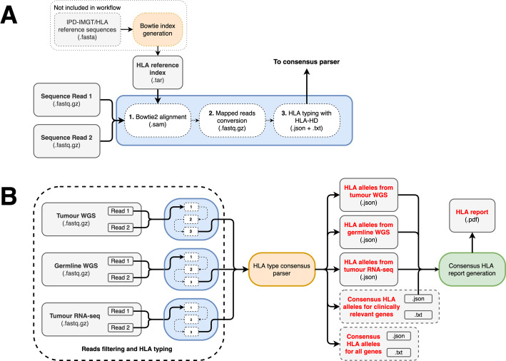
背景:人类白细胞抗原(HLA)在组织相容性和免疫系统功能中发挥核心作用,包括抗原递呈。HLA I类和II类基因的准确分型对于移植组织匹配、自身免疫性疾病特征和癌症免疫治疗至关重要。临床血清学和基于pcr的检测是HLA分型的金标准,但只能提供单场分辨率(例如HLA- a *11)。全基因组测序(WGS)和RNA测序(RNA-seq)可以实现更高的三场分辨率(例如HLA- a∗11:01:01),尽管一些HLA基因可能难以从测序数据中分型。随着生殖系WGS、肿瘤WGS和肿瘤RNA-seq在癌症患者护理中的应用越来越多,有机会将这三种数据集类型结合起来,以提高HLA分型的准确性和可信度,并识别肿瘤中临床相关的HLA分型变化。为了实现这一目标,我们开发了consHLA,这是一种采用这种共识HLA分型方法的工具。结果:我们从ZERO儿童癌症精准医疗项目中获得了86例高危儿童癌症患者(76例脑癌,10例白血病)的生殖系和肿瘤WGS和RNA-seq数据。我们检查了10个HLA分型包,选择HLA- hd来开发我们的consHLA工作流程,因为HLA- hd可以使用所有三种数据集类型,以三种场分辨率分析I类和II类HLA基因。使用consHLA,我们与金标准HLA检测结果的一致性达到97.9%。我们在三个测序NGS输入中观察到90.5%的等位基因一致性。在29例脑肿瘤病例中观察到12个临床相关HLA基因中至少有一个分型不一致。其中32%有临床相关的解释。为了协助临床,我们将consHLA作为一种全自动的工作流程来实施,产生一份对临床医生友好的hla分型报告。结论:为了利用癌症患者生殖系和肿瘤WGS以及肿瘤RNA-seq数据,我们开发了一个自动化的工作流程,consHLA,在临床相关的时间框架内产生一致的HLA基因分型。与目前的金标准方法相比,该工作流程提供了更高分辨率的患者HLA分型,识别患者肿瘤中出现的HLA改变,并生成清晰、简单的报告。
本文章由计算机程序翻译,如有差异,请以英文原文为准。

consHLA: a next generation sequencing consensus-based HLA typing workflow.

consHLA: a next generation sequencing consensus-based HLA typing workflow.

consHLA: a next generation sequencing consensus-based HLA typing workflow.

consHLA: a next generation sequencing consensus-based HLA typing workflow.

Background: Human Leukocyte Antigens (HLA) play central roles in histocompatibility and immune system functions, including antigen presentation. Accurate typing of Class I and II HLA genes is crucial for transplant tissue matching, characterising autoimmune diseases and informing cancer immunotherapy. Clinical serology and PCR-based testing are the gold standards for HLA typing, but offer only single-field resolution (e.g., HLA-A*11). Whole genome sequencing (WGS) and RNA sequencing (RNA-seq) can achieve higher, three-field resolution (e.g., HLA-A∗11:01:01), although some HLA genes can be challenging to type from sequencing data. With the increasing use of germline WGS, tumour WGS and tumour RNA-seq in cancer patient care, there is an opportunity to combine these three dataset types to improve HLA typing accuracy and confidence, and to identify clinically relevant HLA type changes in tumours. To achieve this, we developed consHLA, a tool that employs this consensus HLA typing approach.

Results: We obtained matched germline and tumour WGS and RNA-seq data from 86 high-risk paediatric cancer patients (76 brain cancers, 10 leukaemias) from the ZERO Childhood Cancer precision medicine program. We examined 10 HLA typing packages, selecting HLA-HD to develop our consHLA workflow as HLA-HD can employ all three dataset types, analysing both Class I and II HLA genes at three field resolution. Using consHLA we achieved 97.9% concordance with gold standard HLA test results. We observed 90.5% allele consistency across the three sequencing NGS inputs. Typing inconsistencies in at least one of 12 clinically relevant HLA genes were observed in 29 of the brain tumour cases. 32% of these had clinically relevant explanations. To assist clinically, we implemented consHLA as a fully automated workflow producing a clinician-friendly HLA-typing report.

Conclusions: To leverage cancer patient germline and tumour WGS and tumour RNA-seq data we developed an automated workflow, consHLA, that produces consensus typing of HLA genes in a clinically relevant timeframe. This workflow provides higher resolution patient HLA-typing than current gold standard approaches, identifies HLA alterations arising in patient tumours and generates clear, simple reports.

求助全文
通过发布文献求助,成功后即可免费获取论文全文。 去求助
来源期刊
BMC Bioinformatics
BMC Bioinformatics 生物-生化研究方法
CiteScore
5.70
自引率
3.30%
发文量
506
审稿时长
4.3 months
期刊介绍: BMC Bioinformatics is an open access, peer-reviewed journal that considers articles on all aspects of the development, testing and novel application of computational and statistical methods for the modeling and analysis of all kinds of biological data, as well as other areas of computational biology. BMC Bioinformatics is part of the BMC series which publishes subject-specific journals focused on the needs of individual research communities across all areas of biology and medicine. We offer an efficient, fair and friendly peer review service, and are committed to publishing all sound science, provided that there is some advance in knowledge presented by the work.
×
引用
GB/T 7714-2015
复制
MLA
复制
APA
复制
导出至
BibTeX EndNote RefMan NoteFirst NoteExpress
×
提示
您的信息不完整,为了账户安全,请先补充。
现在去补充
×
提示
您因"违规操作"
具体请查看互助需知
我知道了
×
提示
确定
请完成安全验证×
copy
已复制链接
快去分享给好友吧!
我知道了
右上角分享
点击右上角分享
0
联系我们:info@booksci.cn Book学术提供免费学术资源搜索服务,方便国内外学者检索中英文文献。致力于提供最便捷和优质的服务体验。 Copyright © 2023 布克学术 All rights reserved.
京ICP备2023020795号-1
ghs 京公网安备 11010802042870号
Book学术文献互助
Book学术文献互助群
群 号:604180095
Book学术官方微信