网络视频作为中国大陆预防脑卒中公共健康教育信息源的质量和可靠性:基于电子媒体的横断面研究

IF 2.3 Q1 HEALTH CARE SCIENCES & SERVICES
JMIR infodemiology Pub Date : 2025-07-21 DOI:10.2196/64891
Rongguang Ge, Haoyi Dai, Chicheng Gong, Yuhong Xia, Rui Wang, Jiaping Xu, Shoujiang You, Yongjun Cao
{"title":"网络视频作为中国大陆预防脑卒中公共健康教育信息源的质量和可靠性:基于电子媒体的横断面研究","authors":"Rongguang Ge, Haoyi Dai, Chicheng Gong, Yuhong Xia, Rui Wang, Jiaping Xu, Shoujiang You, Yongjun Cao","doi":"10.2196/64891","DOIUrl":null,"url":null,"abstract":"<p><strong>Background: </strong>Stroke has become a leading cause of death and disability worldwide, resulting in a significant loss of healthy life years and imposing a considerable economic burden on patients, their families, and caregivers. However, despite the growing role of online videos as an emerging source of health information, the credibility and quality of stroke prevention education videos, especially those in Chinese, remain unclear.</p><p><strong>Objective: </strong>This study aims to assess the basic characteristics, overall quality, and reliability of Chinese-language online videos related to public health education on stroke prevention.</p><p><strong>Methods: </strong>We systematically searched and screened stroke prevention-related video resources from 4 popular Chinese domestic video platforms (Bilibili, Douyin, Haokan, and Xigua). General information, including upload date, duration, views, likes, comments, and shares, was extracted and recorded. Two validated evaluation tools were used: the modified DISCERN questionnaire to assess content reliability and the Global Quality Scale (GQS) to evaluate overall quality. Finally, Spearman correlation analysis was conducted to examine potential associations between general video metrics and their quality and reliability.</p><p><strong>Results: </strong>After searching and screening, a total of 313 eligible videos were included for analysis: 68 from Bilibili, 74 from Douyin, 86 from Haokan, and 85 from Xigua. Among these, 113 (36.1%) were created by health care professionals, followed by news agencies (n=95, 30.4%) and general individual users (n=40, 12.8%). The median scores for the modified DISCERN and GQS were 2 and 3, respectively, suggesting that the included stroke prevention-related videos were relatively unreliable and of moderate quality. Most videos focused on primary stroke prevention and commonly recommended adopting a healthy diet; engaging in physical activity; and managing blood pressure, glucose, and lipid levels. Additionally, videos with longer durations and more comments tended to be more reliable and of higher quality. A positive association was also observed between video quality and reliability.</p><p><strong>Conclusions: </strong>Overall, the quality and reliability of Chinese-language online videos as a source of stroke prevention information remain unsatisfactory and should be approached with caution by viewers. To address this issue, several measures should be implemented, including establishing an online monitoring and correction system, strengthening the video review process through collaboration with health care professionals, and encouraging more selective and cautious sharing of controversial content. These steps are essential to help curb the spread of online misinformation and minimize its ongoing impact.</p>","PeriodicalId":73554,"journal":{"name":"JMIR infodemiology","volume":"5 ","pages":"e64891"},"PeriodicalIF":2.3000,"publicationDate":"2025-07-21","publicationTypes":"Journal Article","fieldsOfStudy":null,"isOpenAccess":false,"openAccessPdf":"https://www.ncbi.nlm.nih.gov/pmc/articles/PMC12303359/pdf/","citationCount":"0","resultStr":"{\"title\":\"The Quality and Reliability of Online Videos as an Information Source of Public Health Education for Stroke Prevention in Mainland China: Electronic Media-Based Cross-Sectional Study.\",\"authors\":\"Rongguang Ge, Haoyi Dai, Chicheng Gong, Yuhong Xia, Rui Wang, Jiaping Xu, Shoujiang You, Yongjun Cao\",\"doi\":\"10.2196/64891\",\"DOIUrl\":null,\"url\":null,\"abstract\":\"<p><strong>Background: </strong>Stroke has become a leading cause of death and disability worldwide, resulting in a significant loss of healthy life years and imposing a considerable economic burden on patients, their families, and caregivers. However, despite the growing role of online videos as an emerging source of health information, the credibility and quality of stroke prevention education videos, especially those in Chinese, remain unclear.</p><p><strong>Objective: </strong>This study aims to assess the basic characteristics, overall quality, and reliability of Chinese-language online videos related to public health education on stroke prevention.</p><p><strong>Methods: </strong>We systematically searched and screened stroke prevention-related video resources from 4 popular Chinese domestic video platforms (Bilibili, Douyin, Haokan, and Xigua). General information, including upload date, duration, views, likes, comments, and shares, was extracted and recorded. Two validated evaluation tools were used: the modified DISCERN questionnaire to assess content reliability and the Global Quality Scale (GQS) to evaluate overall quality. Finally, Spearman correlation analysis was conducted to examine potential associations between general video metrics and their quality and reliability.</p><p><strong>Results: </strong>After searching and screening, a total of 313 eligible videos were included for analysis: 68 from Bilibili, 74 from Douyin, 86 from Haokan, and 85 from Xigua. Among these, 113 (36.1%) were created by health care professionals, followed by news agencies (n=95, 30.4%) and general individual users (n=40, 12.8%). The median scores for the modified DISCERN and GQS were 2 and 3, respectively, suggesting that the included stroke prevention-related videos were relatively unreliable and of moderate quality. Most videos focused on primary stroke prevention and commonly recommended adopting a healthy diet; engaging in physical activity; and managing blood pressure, glucose, and lipid levels. Additionally, videos with longer durations and more comments tended to be more reliable and of higher quality. A positive association was also observed between video quality and reliability.</p><p><strong>Conclusions: </strong>Overall, the quality and reliability of Chinese-language online videos as a source of stroke prevention information remain unsatisfactory and should be approached with caution by viewers. To address this issue, several measures should be implemented, including establishing an online monitoring and correction system, strengthening the video review process through collaboration with health care professionals, and encouraging more selective and cautious sharing of controversial content. These steps are essential to help curb the spread of online misinformation and minimize its ongoing impact.</p>\",\"PeriodicalId\":73554,\"journal\":{\"name\":\"JMIR infodemiology\",\"volume\":\"5 \",\"pages\":\"e64891\"},\"PeriodicalIF\":2.3000,\"publicationDate\":\"2025-07-21\",\"publicationTypes\":\"Journal Article\",\"fieldsOfStudy\":null,\"isOpenAccess\":false,\"openAccessPdf\":\"https://www.ncbi.nlm.nih.gov/pmc/articles/PMC12303359/pdf/\",\"citationCount\":\"0\",\"resultStr\":null,\"platform\":\"Semanticscholar\",\"paperid\":null,\"PeriodicalName\":\"JMIR infodemiology\",\"FirstCategoryId\":\"1085\",\"ListUrlMain\":\"https://doi.org/10.2196/64891\",\"RegionNum\":0,\"RegionCategory\":null,\"ArticlePicture\":[],\"TitleCN\":null,\"AbstractTextCN\":null,\"PMCID\":null,\"EPubDate\":\"\",\"PubModel\":\"\",\"JCR\":\"Q1\",\"JCRName\":\"HEALTH CARE SCIENCES & SERVICES\",\"Score\":null,\"Total\":0}","platform":"Semanticscholar","paperid":null,"PeriodicalName":"JMIR infodemiology","FirstCategoryId":"1085","ListUrlMain":"https://doi.org/10.2196/64891","RegionNum":0,"RegionCategory":null,"ArticlePicture":[],"TitleCN":null,"AbstractTextCN":null,"PMCID":null,"EPubDate":"","PubModel":"","JCR":"Q1","JCRName":"HEALTH CARE SCIENCES & SERVICES","Score":null,"Total":0}
引用次数: 0

摘要

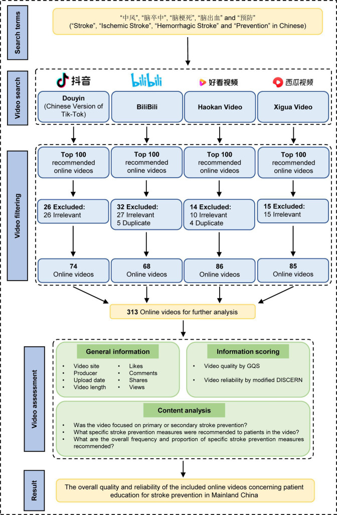
背景:中风已成为世界范围内死亡和残疾的主要原因,导致健康生命年的大量损失,并给患者、其家庭和护理人员造成相当大的经济负担。然而,尽管在线视频作为一种新兴的健康信息来源的作用越来越大,但预防中风教育视频的可信度和质量,尤其是中文视频,仍然不清楚。目的:评价预防脑卒中公共卫生教育中文网络视频的基本特征、总体质量和可靠性。方法:系统检索并筛选国内4个热门视频平台(哔哩哔哩、抖音、好看、八卦)的脑卒中预防相关视频资源。提取并记录了一般信息,包括上传日期、持续时间、视图、喜欢、评论和分享。采用两种经过验证的评估工具:改进的DISCERN问卷评估内容可靠性和全球质量量表(GQS)评估整体质量。最后,进行Spearman相关分析,以检查一般视频指标与其质量和可靠性之间的潜在关联。结果:经搜索筛选,共纳入313个符合条件的视频进行分析:Bilibili视频68个,抖音视频74个,好看视频86个,奚落视频85个。其中,113个(36.1%)由卫生保健专业人员创建,其次是新闻机构(n=95, 30.4%)和一般个人用户(n=40, 12.8%)。改良后的DISCERN和GQS的中位数分别为2分和3分,这表明所包含的与中风预防相关的视频相对不可靠,质量中等。大多数视频关注初级中风预防,并普遍建议采用健康饮食;从事体育活动的;控制血压、血糖和血脂水平。此外,时长较长、评论较多的视频往往更可靠,质量也更高。视频质量与可靠性之间也存在正相关关系。结论:总体而言,中文网络视频作为脑卒中预防信息来源的质量和可靠性仍不令人满意,观看者应谨慎对待。为了解决这个问题,应该采取一些措施,包括建立在线监控和纠正系统,通过与卫生保健专业人员合作加强视频审查过程,以及鼓励更有选择性和谨慎地分享有争议的内容。这些步骤对于帮助遏制在线错误信息的传播并尽量减少其持续影响至关重要。
本文章由计算机程序翻译,如有差异,请以英文原文为准。

The Quality and Reliability of Online Videos as an Information Source of Public Health Education for Stroke Prevention in Mainland China: Electronic Media-Based Cross-Sectional Study.

The Quality and Reliability of Online Videos as an Information Source of Public Health Education for Stroke Prevention in Mainland China: Electronic Media-Based Cross-Sectional Study.

The Quality and Reliability of Online Videos as an Information Source of Public Health Education for Stroke Prevention in Mainland China: Electronic Media-Based Cross-Sectional Study.

Background: Stroke has become a leading cause of death and disability worldwide, resulting in a significant loss of healthy life years and imposing a considerable economic burden on patients, their families, and caregivers. However, despite the growing role of online videos as an emerging source of health information, the credibility and quality of stroke prevention education videos, especially those in Chinese, remain unclear.

Objective: This study aims to assess the basic characteristics, overall quality, and reliability of Chinese-language online videos related to public health education on stroke prevention.

Methods: We systematically searched and screened stroke prevention-related video resources from 4 popular Chinese domestic video platforms (Bilibili, Douyin, Haokan, and Xigua). General information, including upload date, duration, views, likes, comments, and shares, was extracted and recorded. Two validated evaluation tools were used: the modified DISCERN questionnaire to assess content reliability and the Global Quality Scale (GQS) to evaluate overall quality. Finally, Spearman correlation analysis was conducted to examine potential associations between general video metrics and their quality and reliability.

Results: After searching and screening, a total of 313 eligible videos were included for analysis: 68 from Bilibili, 74 from Douyin, 86 from Haokan, and 85 from Xigua. Among these, 113 (36.1%) were created by health care professionals, followed by news agencies (n=95, 30.4%) and general individual users (n=40, 12.8%). The median scores for the modified DISCERN and GQS were 2 and 3, respectively, suggesting that the included stroke prevention-related videos were relatively unreliable and of moderate quality. Most videos focused on primary stroke prevention and commonly recommended adopting a healthy diet; engaging in physical activity; and managing blood pressure, glucose, and lipid levels. Additionally, videos with longer durations and more comments tended to be more reliable and of higher quality. A positive association was also observed between video quality and reliability.

Conclusions: Overall, the quality and reliability of Chinese-language online videos as a source of stroke prevention information remain unsatisfactory and should be approached with caution by viewers. To address this issue, several measures should be implemented, including establishing an online monitoring and correction system, strengthening the video review process through collaboration with health care professionals, and encouraging more selective and cautious sharing of controversial content. These steps are essential to help curb the spread of online misinformation and minimize its ongoing impact.

求助全文
通过发布文献求助,成功后即可免费获取论文全文。 去求助
来源期刊
CiteScore
4.80
自引率
0.00%
发文量
0
×
引用
GB/T 7714-2015
复制
MLA
复制
APA
复制
导出至
BibTeX EndNote RefMan NoteFirst NoteExpress
×
提示
您的信息不完整,为了账户安全,请先补充。
现在去补充
×
提示
您因"违规操作"
具体请查看互助需知
我知道了
×
提示
确定
请完成安全验证×
copy
已复制链接
快去分享给好友吧!
我知道了
右上角分享
点击右上角分享
0
联系我们:info@booksci.cn Book学术提供免费学术资源搜索服务,方便国内外学者检索中英文文献。致力于提供最便捷和优质的服务体验。 Copyright © 2023 布克学术 All rights reserved.
京ICP备2023020795号-1
ghs 京公网安备 11010802042870号
Book学术文献互助
Book学术文献互助群
群 号:604180095
Book学术官方微信