使用大型语言模型提取生物术语增强了BioSample数据库中元数据的可用性。

IF 11.8 2区 生物学 Q1 MULTIDISCIPLINARY SCIENCES
Shuya Ikeda, Zhaonan Zou, Hidemasa Bono, Yuki Moriya, Shuichi Kawashima, Toshiaki Katayama, Shinya Oki, Tazro Ohta
{"title":"使用大型语言模型提取生物术语增强了BioSample数据库中元数据的可用性。","authors":"Shuya Ikeda, Zhaonan Zou, Hidemasa Bono, Yuki Moriya, Shuichi Kawashima, Toshiaki Katayama, Shinya Oki, Tazro Ohta","doi":"10.1093/gigascience/giaf070","DOIUrl":null,"url":null,"abstract":"<p><p>BioSample is a repository of experimental sample metadata. It is a comprehensive archive that enables searches of experiments, regardless of type. However, there is substantial variability in the submitted metadata due to the difficulty in defining comprehensive rules for describing them and the limited user awareness of best practices in creating them. This inconsistency poses considerable challenges to the findability and reusability of archived data. Given the scale of BioSample, which hosts over 40 million records, manual curation is impractical. Automatic rule-based ontology mapping methods have been proposed to address this issue, but their effectiveness is limited by the heterogeneity of the metadata. Recently, large language models (LLMs) have gained attention in natural language processing and are promising tools for automating metadata curation. In this study, we evaluated the performance of LLMs in extracting cell line names from BioSample descriptions using a gold-standard dataset derived from ChIP-Atlas, a secondary database of epigenomics experiment data in which samples were manually curated. The LLM-assisted methods outperformed traditional approaches, achieving higher accuracy and coverage. We further extended them to extract information about experimentally manipulated genes from metadata when manual curation had not yet been applied in ChIP-Atlas. This also yielded successful results, including the facilitation of more precise filtering of the data and the prevention of possible misinterpretations caused by the inclusion of unintended data. These findings underscore the potential of LLMs in improving the findability and reusability of experimental data in general, which would considerably reduce the user workload and enable more effective scientific data management.</p>","PeriodicalId":12581,"journal":{"name":"GigaScience","volume":"14 ","pages":""},"PeriodicalIF":11.8000,"publicationDate":"2025-01-06","publicationTypes":"Journal Article","fieldsOfStudy":null,"isOpenAccess":false,"openAccessPdf":"https://www.ncbi.nlm.nih.gov/pmc/articles/PMC12205978/pdf/","citationCount":"0","resultStr":"{\"title\":\"Extraction of biological terms using large language models enhances the usability of metadata in the BioSample database.\",\"authors\":\"Shuya Ikeda, Zhaonan Zou, Hidemasa Bono, Yuki Moriya, Shuichi Kawashima, Toshiaki Katayama, Shinya Oki, Tazro Ohta\",\"doi\":\"10.1093/gigascience/giaf070\",\"DOIUrl\":null,\"url\":null,\"abstract\":\"<p><p>BioSample is a repository of experimental sample metadata. It is a comprehensive archive that enables searches of experiments, regardless of type. However, there is substantial variability in the submitted metadata due to the difficulty in defining comprehensive rules for describing them and the limited user awareness of best practices in creating them. This inconsistency poses considerable challenges to the findability and reusability of archived data. Given the scale of BioSample, which hosts over 40 million records, manual curation is impractical. Automatic rule-based ontology mapping methods have been proposed to address this issue, but their effectiveness is limited by the heterogeneity of the metadata. Recently, large language models (LLMs) have gained attention in natural language processing and are promising tools for automating metadata curation. In this study, we evaluated the performance of LLMs in extracting cell line names from BioSample descriptions using a gold-standard dataset derived from ChIP-Atlas, a secondary database of epigenomics experiment data in which samples were manually curated. The LLM-assisted methods outperformed traditional approaches, achieving higher accuracy and coverage. We further extended them to extract information about experimentally manipulated genes from metadata when manual curation had not yet been applied in ChIP-Atlas. This also yielded successful results, including the facilitation of more precise filtering of the data and the prevention of possible misinterpretations caused by the inclusion of unintended data. These findings underscore the potential of LLMs in improving the findability and reusability of experimental data in general, which would considerably reduce the user workload and enable more effective scientific data management.</p>\",\"PeriodicalId\":12581,\"journal\":{\"name\":\"GigaScience\",\"volume\":\"14 \",\"pages\":\"\"},\"PeriodicalIF\":11.8000,\"publicationDate\":\"2025-01-06\",\"publicationTypes\":\"Journal Article\",\"fieldsOfStudy\":null,\"isOpenAccess\":false,\"openAccessPdf\":\"https://www.ncbi.nlm.nih.gov/pmc/articles/PMC12205978/pdf/\",\"citationCount\":\"0\",\"resultStr\":null,\"platform\":\"Semanticscholar\",\"paperid\":null,\"PeriodicalName\":\"GigaScience\",\"FirstCategoryId\":\"99\",\"ListUrlMain\":\"https://doi.org/10.1093/gigascience/giaf070\",\"RegionNum\":2,\"RegionCategory\":\"生物学\",\"ArticlePicture\":[],\"TitleCN\":null,\"AbstractTextCN\":null,\"PMCID\":null,\"EPubDate\":\"\",\"PubModel\":\"\",\"JCR\":\"Q1\",\"JCRName\":\"MULTIDISCIPLINARY SCIENCES\",\"Score\":null,\"Total\":0}","platform":"Semanticscholar","paperid":null,"PeriodicalName":"GigaScience","FirstCategoryId":"99","ListUrlMain":"https://doi.org/10.1093/gigascience/giaf070","RegionNum":2,"RegionCategory":"生物学","ArticlePicture":[],"TitleCN":null,"AbstractTextCN":null,"PMCID":null,"EPubDate":"","PubModel":"","JCR":"Q1","JCRName":"MULTIDISCIPLINARY SCIENCES","Score":null,"Total":0}
引用次数: 0

摘要

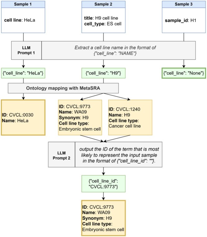
BioSample是一个实验样本元数据存储库。这是一个全面的档案,可以搜索实验,无论类型。然而,由于难以定义描述元数据的综合规则,以及用户对创建元数据的最佳实践的认识有限,提交的元数据存在很大的可变性。这种不一致性对归档数据的可查找性和可重用性提出了相当大的挑战。考虑到BioSample的规模,它拥有超过4000万条记录,人工管理是不切实际的。基于规则的自动本体映射方法已经被提出来解决这个问题,但其有效性受到元数据异构性的限制。最近,大型语言模型(llm)在自然语言处理中引起了人们的关注,并且是自动化元数据管理的有前途的工具。在本研究中,我们使用来自ChIP-Atlas(表观基因组学实验数据的二级数据库,其中样本是手动整理的)的金标准数据集,评估llm从BioSample描述中提取细胞系名称的性能。llm辅助方法优于传统方法,实现了更高的准确性和覆盖率。我们进一步扩展了它们,以便在ChIP-Atlas尚未应用人工管理时从元数据中提取实验操作基因的信息。这也产生了成功的结果,包括促进更精确地过滤数据和防止因列入意外数据而可能造成的误解。这些发现强调了llm在提高实验数据的可查找性和可重用性方面的潜力,这将大大减少用户的工作量,并实现更有效的科学数据管理。
本文章由计算机程序翻译,如有差异,请以英文原文为准。

Extraction of biological terms using large language models enhances the usability of metadata in the BioSample database.

Extraction of biological terms using large language models enhances the usability of metadata in the BioSample database.

Extraction of biological terms using large language models enhances the usability of metadata in the BioSample database.

Extraction of biological terms using large language models enhances the usability of metadata in the BioSample database.

BioSample is a repository of experimental sample metadata. It is a comprehensive archive that enables searches of experiments, regardless of type. However, there is substantial variability in the submitted metadata due to the difficulty in defining comprehensive rules for describing them and the limited user awareness of best practices in creating them. This inconsistency poses considerable challenges to the findability and reusability of archived data. Given the scale of BioSample, which hosts over 40 million records, manual curation is impractical. Automatic rule-based ontology mapping methods have been proposed to address this issue, but their effectiveness is limited by the heterogeneity of the metadata. Recently, large language models (LLMs) have gained attention in natural language processing and are promising tools for automating metadata curation. In this study, we evaluated the performance of LLMs in extracting cell line names from BioSample descriptions using a gold-standard dataset derived from ChIP-Atlas, a secondary database of epigenomics experiment data in which samples were manually curated. The LLM-assisted methods outperformed traditional approaches, achieving higher accuracy and coverage. We further extended them to extract information about experimentally manipulated genes from metadata when manual curation had not yet been applied in ChIP-Atlas. This also yielded successful results, including the facilitation of more precise filtering of the data and the prevention of possible misinterpretations caused by the inclusion of unintended data. These findings underscore the potential of LLMs in improving the findability and reusability of experimental data in general, which would considerably reduce the user workload and enable more effective scientific data management.

求助全文
通过发布文献求助,成功后即可免费获取论文全文。 去求助
来源期刊
GigaScience
GigaScience MULTIDISCIPLINARY SCIENCES-
CiteScore
15.50
自引率
1.10%
发文量
119
审稿时长
1 weeks
期刊介绍: GigaScience seeks to transform data dissemination and utilization in the life and biomedical sciences. As an online open-access open-data journal, it specializes in publishing "big-data" studies encompassing various fields. Its scope includes not only "omic" type data and the fields of high-throughput biology currently serviced by large public repositories, but also the growing range of more difficult-to-access data, such as imaging, neuroscience, ecology, cohort data, systems biology and other new types of large-scale shareable data.
×
引用
GB/T 7714-2015
复制
MLA
复制
APA
复制
导出至
BibTeX EndNote RefMan NoteFirst NoteExpress
×
提示
您的信息不完整,为了账户安全,请先补充。
现在去补充
×
提示
您因"违规操作"
具体请查看互助需知
我知道了
×
提示
确定
请完成安全验证×
copy
已复制链接
快去分享给好友吧!
我知道了
右上角分享
点击右上角分享
0
联系我们:info@booksci.cn Book学术提供免费学术资源搜索服务,方便国内外学者检索中英文文献。致力于提供最便捷和优质的服务体验。 Copyright © 2023 布克学术 All rights reserved.
京ICP备2023020795号-1
ghs 京公网安备 11010802042870号
Book学术文献互助
Book学术文献互助群
群 号:604180095
Book学术官方微信