利用大型语言模型术前预防心肺旁路相关急性肾损伤。

IF 3 3区 医学 Q1 UROLOGY & NEPHROLOGY
Renal Failure Pub Date : 2025-12-01 Epub Date: 2025-05-29 DOI:10.1080/0886022X.2025.2509786
Kai Wang, Ling Lin, Rui Zheng, Shan Nan, Xudong Lu, Huilong Duan
{"title":"利用大型语言模型术前预防心肺旁路相关急性肾损伤。","authors":"Kai Wang, Ling Lin, Rui Zheng, Shan Nan, Xudong Lu, Huilong Duan","doi":"10.1080/0886022X.2025.2509786","DOIUrl":null,"url":null,"abstract":"<p><strong>Background: </strong>Acute kidney injury (AKI) usually occurs after cardiopulmonary bypass (CPB) and threatens life without timely intervention. Early assessment and prevention are critical for saving AKI patients. However, numerical data-driven models make it difficult to predict the AKI risk using preoperative data and lack preventive measures. Large language models (LLM) have demonstrated significant potential for medical decision-making, offering a promising approach.</p><p><strong>Objective: </strong>For preoperative assessment and prevention of CPB-associated AKI (CPB-AKI).</p><p><strong>Methods: </strong>Clinical variables were converted into text through prompt engineering and a LLM was used to extract information hidden in the semantics of subtle changes. A multimodal fusion model, fuzing semantic and numerical information, was proposed to assess the AKI risk before surgery. We then used a structural equation model to analyze the impact of preoperative features and intraoperative interventions on CPB-AKI prevention.</p><p><strong>Results: </strong>A total of 2,056 patients who underwent CPB were enrolled from the intensive care unit of Sir Run Run Shaw Hospital between 2014 and 2022, with 40.5% progressing to AKI. Our model performed better with an area under the receiver operating characteristic curve of 0.9201 compared with the baseline models. The structural equation model's chi-square to degrees of freedom ratio was 0.46, less than 2.0. We discussed how the preoperative prediction model could optimize intraoperative interventions to prevent CPB-AKI.</p><p><strong>Conclusions: </strong>The prediction model can predict CPB-AKI risk earlier after fuzing the clinical characteristics and their semantics. Preoperative assessment and intraoperative interventions provide decision-making to prevent CPB-AKI.</p>","PeriodicalId":20839,"journal":{"name":"Renal Failure","volume":"47 1","pages":"2509786"},"PeriodicalIF":3.0000,"publicationDate":"2025-12-01","publicationTypes":"Journal Article","fieldsOfStudy":null,"isOpenAccess":false,"openAccessPdf":"https://www.ncbi.nlm.nih.gov/pmc/articles/PMC12128134/pdf/","citationCount":"0","resultStr":"{\"title\":\"Leveraging large language models for preoperative prevention of cardiopulmonary bypass-associated acute kidney injury.\",\"authors\":\"Kai Wang, Ling Lin, Rui Zheng, Shan Nan, Xudong Lu, Huilong Duan\",\"doi\":\"10.1080/0886022X.2025.2509786\",\"DOIUrl\":null,\"url\":null,\"abstract\":\"<p><strong>Background: </strong>Acute kidney injury (AKI) usually occurs after cardiopulmonary bypass (CPB) and threatens life without timely intervention. Early assessment and prevention are critical for saving AKI patients. However, numerical data-driven models make it difficult to predict the AKI risk using preoperative data and lack preventive measures. Large language models (LLM) have demonstrated significant potential for medical decision-making, offering a promising approach.</p><p><strong>Objective: </strong>For preoperative assessment and prevention of CPB-associated AKI (CPB-AKI).</p><p><strong>Methods: </strong>Clinical variables were converted into text through prompt engineering and a LLM was used to extract information hidden in the semantics of subtle changes. A multimodal fusion model, fuzing semantic and numerical information, was proposed to assess the AKI risk before surgery. We then used a structural equation model to analyze the impact of preoperative features and intraoperative interventions on CPB-AKI prevention.</p><p><strong>Results: </strong>A total of 2,056 patients who underwent CPB were enrolled from the intensive care unit of Sir Run Run Shaw Hospital between 2014 and 2022, with 40.5% progressing to AKI. Our model performed better with an area under the receiver operating characteristic curve of 0.9201 compared with the baseline models. The structural equation model's chi-square to degrees of freedom ratio was 0.46, less than 2.0. We discussed how the preoperative prediction model could optimize intraoperative interventions to prevent CPB-AKI.</p><p><strong>Conclusions: </strong>The prediction model can predict CPB-AKI risk earlier after fuzing the clinical characteristics and their semantics. Preoperative assessment and intraoperative interventions provide decision-making to prevent CPB-AKI.</p>\",\"PeriodicalId\":20839,\"journal\":{\"name\":\"Renal Failure\",\"volume\":\"47 1\",\"pages\":\"2509786\"},\"PeriodicalIF\":3.0000,\"publicationDate\":\"2025-12-01\",\"publicationTypes\":\"Journal Article\",\"fieldsOfStudy\":null,\"isOpenAccess\":false,\"openAccessPdf\":\"https://www.ncbi.nlm.nih.gov/pmc/articles/PMC12128134/pdf/\",\"citationCount\":\"0\",\"resultStr\":null,\"platform\":\"Semanticscholar\",\"paperid\":null,\"PeriodicalName\":\"Renal Failure\",\"FirstCategoryId\":\"3\",\"ListUrlMain\":\"https://doi.org/10.1080/0886022X.2025.2509786\",\"RegionNum\":3,\"RegionCategory\":\"医学\",\"ArticlePicture\":[],\"TitleCN\":null,\"AbstractTextCN\":null,\"PMCID\":null,\"EPubDate\":\"2025/5/29 0:00:00\",\"PubModel\":\"Epub\",\"JCR\":\"Q1\",\"JCRName\":\"UROLOGY & NEPHROLOGY\",\"Score\":null,\"Total\":0}","platform":"Semanticscholar","paperid":null,"PeriodicalName":"Renal Failure","FirstCategoryId":"3","ListUrlMain":"https://doi.org/10.1080/0886022X.2025.2509786","RegionNum":3,"RegionCategory":"医学","ArticlePicture":[],"TitleCN":null,"AbstractTextCN":null,"PMCID":null,"EPubDate":"2025/5/29 0:00:00","PubModel":"Epub","JCR":"Q1","JCRName":"UROLOGY & NEPHROLOGY","Score":null,"Total":0}
引用次数: 0

摘要

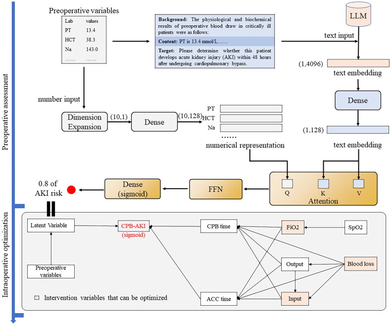
背景:急性肾损伤(AKI)多发生在体外循环(CPB)术后,如不及时干预,可危及生命。早期评估和预防对于挽救AKI患者至关重要。然而,数值数据驱动的模型很难利用术前数据预测AKI风险,并且缺乏预防措施。大型语言模型(LLM)在医疗决策方面已经显示出巨大的潜力,提供了一种有前途的方法。目的:对cpb相关性AKI (CPB-AKI)进行术前评估和预防。方法:通过提示工程将临床变量转化为文本,利用LLM提取隐藏在细微变化语义中的信息。提出了一种多模态融合模型,融合语义和数字信息,以在手术前评估AKI风险。然后,我们使用结构方程模型分析术前特征和术中干预对CPB-AKI预防的影响。结果:2014年至2022年间,共有2056名接受CPB的患者从邵逸夫医院重症监护室入组,其中40.5%进展为AKI。与基线模型相比,我们的模型表现更好,受试者工作特征曲线下面积为0.9201。结构方程模型的卡方与自由度之比为0.46,小于2.0。我们讨论了术前预测模型如何优化术中干预措施以预防CPB-AKI。结论:该预测模型在融合临床特征及其语义后,能较早地预测CPB-AKI风险。术前评估和术中干预为预防CPB-AKI提供决策依据。
本文章由计算机程序翻译,如有差异,请以英文原文为准。

Leveraging large language models for preoperative prevention of cardiopulmonary bypass-associated acute kidney injury.

Leveraging large language models for preoperative prevention of cardiopulmonary bypass-associated acute kidney injury.

Leveraging large language models for preoperative prevention of cardiopulmonary bypass-associated acute kidney injury.

Leveraging large language models for preoperative prevention of cardiopulmonary bypass-associated acute kidney injury.

Background: Acute kidney injury (AKI) usually occurs after cardiopulmonary bypass (CPB) and threatens life without timely intervention. Early assessment and prevention are critical for saving AKI patients. However, numerical data-driven models make it difficult to predict the AKI risk using preoperative data and lack preventive measures. Large language models (LLM) have demonstrated significant potential for medical decision-making, offering a promising approach.

Objective: For preoperative assessment and prevention of CPB-associated AKI (CPB-AKI).

Methods: Clinical variables were converted into text through prompt engineering and a LLM was used to extract information hidden in the semantics of subtle changes. A multimodal fusion model, fuzing semantic and numerical information, was proposed to assess the AKI risk before surgery. We then used a structural equation model to analyze the impact of preoperative features and intraoperative interventions on CPB-AKI prevention.

Results: A total of 2,056 patients who underwent CPB were enrolled from the intensive care unit of Sir Run Run Shaw Hospital between 2014 and 2022, with 40.5% progressing to AKI. Our model performed better with an area under the receiver operating characteristic curve of 0.9201 compared with the baseline models. The structural equation model's chi-square to degrees of freedom ratio was 0.46, less than 2.0. We discussed how the preoperative prediction model could optimize intraoperative interventions to prevent CPB-AKI.

Conclusions: The prediction model can predict CPB-AKI risk earlier after fuzing the clinical characteristics and their semantics. Preoperative assessment and intraoperative interventions provide decision-making to prevent CPB-AKI.

求助全文
通过发布文献求助,成功后即可免费获取论文全文。 去求助
来源期刊
Renal Failure
Renal Failure 医学-泌尿学与肾脏学
CiteScore
3.90
自引率
13.30%
发文量
374
审稿时长
1 months
期刊介绍: Renal Failure primarily concentrates on acute renal injury and its consequence, but also addresses advances in the fields of chronic renal failure, hypertension, and renal transplantation. Bringing together both clinical and experimental aspects of renal failure, this publication presents timely, practical information on pathology and pathophysiology of acute renal failure; nephrotoxicity of drugs and other substances; prevention, treatment, and therapy of renal failure; renal failure in association with transplantation, hypertension, and diabetes mellitus.
×
引用
GB/T 7714-2015
复制
MLA
复制
APA
复制
导出至
BibTeX EndNote RefMan NoteFirst NoteExpress
×
提示
您的信息不完整,为了账户安全,请先补充。
现在去补充
×
提示
您因"违规操作"
具体请查看互助需知
我知道了
×
提示
确定
请完成安全验证×
copy
已复制链接
快去分享给好友吧!
我知道了
右上角分享
点击右上角分享
0
联系我们:info@booksci.cn Book学术提供免费学术资源搜索服务,方便国内外学者检索中英文文献。致力于提供最便捷和优质的服务体验。 Copyright © 2023 布克学术 All rights reserved.
京ICP备2023020795号-1
ghs 京公网安备 11010802042870号
Book学术文献互助
Book学术文献互助群
群 号:604180095
Book学术官方微信