确定数字严肃游戏设计框架中的关键原则和共性:范围审查

IF 4.1 2区 医学 Q1 HEALTH CARE SCIENCES & SERVICES
JMIR Serious Games Pub Date : 2025-03-05 DOI:10.2196/54075
Raluca Ionela Maxim, Joan Arnedo-Moreno
{"title":"确定数字严肃游戏设计框架中的关键原则和共性:范围审查","authors":"Raluca Ionela Maxim, Joan Arnedo-Moreno","doi":"10.2196/54075","DOIUrl":null,"url":null,"abstract":"<p><strong>Background: </strong>Digital serious games (DSGs), designed for purposes beyond entertainment and consumed via electronic devices, have garnered attention for their potential to enhance learning and promote behavior change. Their effectiveness depends on the quality of their design. Frameworks for DSG design can guide the creation of engaging games tailored to objectives such as education, health, and social impact.</p><p><strong>Objective: </strong>This study aims to review, analyze, and synthesize the literature on digital entertainment game design frameworks and DSG design frameworks (DSGDFWs). The focus is on conceptual frameworks offering high-level guidance for the game creation process rather than component-specific tools. We explore how these frameworks can be applied to create impactful serious games in fields such as health care and education. Key goals include identifying design principles, commonalities, dependencies, gaps, and opportunities in the literature. Suggestions for future research include empathic design thinking, artificial intelligence integration, and iterative improvements. The findings culminate in a synthesized 4-phase design process, offering generic guidelines for designers and developers to create effective serious games that benefit society.</p><p><strong>Methods: </strong>A 2-phase methodology was used: a scoping literature review and cluster analysis. A targeted search across 7 databases (ACM, Scopus, Springer, IEEE, Elsevier, JMIR Publications, and SAGE) was conducted using PRISMA (Preferred Reporting Items for Systematic Reviews and Meta-Analyses) 2020 guidelines. Studies included academic or industry papers evaluating digital game design frameworks. Cluster analysis was applied to categorize the data, revealing trends and correlations among frameworks.</p><p><strong>Results: </strong>Of 987 papers initially identified, 25 (2.5%) met the inclusion criteria, with an additional 22 identified through snowballing, resulting in 47 papers. These papers presented 47 frameworks, including 16 (34%) digital entertainment game design frameworks and 31 (66%) DSGDFWs. Thematic analysis grouped frameworks into categories, identifying patterns and relationships between design elements. Commonalities, dependencies, and gaps were analyzed, highlighting opportunities for empathic design thinking and artificial intelligence applications. Key considerations in DSG design were identified and presented in a 4-phase design baseline with the outcome of a list of design guidelines that might, according to the literature, be applied to an end-to-end process of designing and building future innovative solutions.</p><p><strong>Conclusions: </strong>The main benefits of using DSGDFWs seem to be related to enhancing the effectiveness of serious games in achieving their intended objectives, such as learning, behavior change, and social impact. Limitations primarily seem to be related to constraints associated with the specific contexts in which the serious games are developed and used. Approaches in the future should be aimed at refining and adapting existing frameworks to different contexts and purposes, as well as exploring new frameworks that incorporate emerging technologies and design principles.</p>","PeriodicalId":14795,"journal":{"name":"JMIR Serious Games","volume":"13 ","pages":"e54075"},"PeriodicalIF":4.1000,"publicationDate":"2025-03-05","publicationTypes":"Journal Article","fieldsOfStudy":null,"isOpenAccess":false,"openAccessPdf":"https://www.ncbi.nlm.nih.gov/pmc/articles/PMC11923477/pdf/","citationCount":"0","resultStr":"{\"title\":\"Identifying Key Principles and Commonalities in Digital Serious Game Design Frameworks: Scoping Review.\",\"authors\":\"Raluca Ionela Maxim, Joan Arnedo-Moreno\",\"doi\":\"10.2196/54075\",\"DOIUrl\":null,\"url\":null,\"abstract\":\"<p><strong>Background: </strong>Digital serious games (DSGs), designed for purposes beyond entertainment and consumed via electronic devices, have garnered attention for their potential to enhance learning and promote behavior change. Their effectiveness depends on the quality of their design. Frameworks for DSG design can guide the creation of engaging games tailored to objectives such as education, health, and social impact.</p><p><strong>Objective: </strong>This study aims to review, analyze, and synthesize the literature on digital entertainment game design frameworks and DSG design frameworks (DSGDFWs). The focus is on conceptual frameworks offering high-level guidance for the game creation process rather than component-specific tools. We explore how these frameworks can be applied to create impactful serious games in fields such as health care and education. Key goals include identifying design principles, commonalities, dependencies, gaps, and opportunities in the literature. Suggestions for future research include empathic design thinking, artificial intelligence integration, and iterative improvements. The findings culminate in a synthesized 4-phase design process, offering generic guidelines for designers and developers to create effective serious games that benefit society.</p><p><strong>Methods: </strong>A 2-phase methodology was used: a scoping literature review and cluster analysis. A targeted search across 7 databases (ACM, Scopus, Springer, IEEE, Elsevier, JMIR Publications, and SAGE) was conducted using PRISMA (Preferred Reporting Items for Systematic Reviews and Meta-Analyses) 2020 guidelines. Studies included academic or industry papers evaluating digital game design frameworks. Cluster analysis was applied to categorize the data, revealing trends and correlations among frameworks.</p><p><strong>Results: </strong>Of 987 papers initially identified, 25 (2.5%) met the inclusion criteria, with an additional 22 identified through snowballing, resulting in 47 papers. These papers presented 47 frameworks, including 16 (34%) digital entertainment game design frameworks and 31 (66%) DSGDFWs. Thematic analysis grouped frameworks into categories, identifying patterns and relationships between design elements. Commonalities, dependencies, and gaps were analyzed, highlighting opportunities for empathic design thinking and artificial intelligence applications. Key considerations in DSG design were identified and presented in a 4-phase design baseline with the outcome of a list of design guidelines that might, according to the literature, be applied to an end-to-end process of designing and building future innovative solutions.</p><p><strong>Conclusions: </strong>The main benefits of using DSGDFWs seem to be related to enhancing the effectiveness of serious games in achieving their intended objectives, such as learning, behavior change, and social impact. Limitations primarily seem to be related to constraints associated with the specific contexts in which the serious games are developed and used. Approaches in the future should be aimed at refining and adapting existing frameworks to different contexts and purposes, as well as exploring new frameworks that incorporate emerging technologies and design principles.</p>\",\"PeriodicalId\":14795,\"journal\":{\"name\":\"JMIR Serious Games\",\"volume\":\"13 \",\"pages\":\"e54075\"},\"PeriodicalIF\":4.1000,\"publicationDate\":\"2025-03-05\",\"publicationTypes\":\"Journal Article\",\"fieldsOfStudy\":null,\"isOpenAccess\":false,\"openAccessPdf\":\"https://www.ncbi.nlm.nih.gov/pmc/articles/PMC11923477/pdf/\",\"citationCount\":\"0\",\"resultStr\":null,\"platform\":\"Semanticscholar\",\"paperid\":null,\"PeriodicalName\":\"JMIR Serious Games\",\"FirstCategoryId\":\"3\",\"ListUrlMain\":\"https://doi.org/10.2196/54075\",\"RegionNum\":2,\"RegionCategory\":\"医学\",\"ArticlePicture\":[],\"TitleCN\":null,\"AbstractTextCN\":null,\"PMCID\":null,\"EPubDate\":\"\",\"PubModel\":\"\",\"JCR\":\"Q1\",\"JCRName\":\"HEALTH CARE SCIENCES & SERVICES\",\"Score\":null,\"Total\":0}","platform":"Semanticscholar","paperid":null,"PeriodicalName":"JMIR Serious Games","FirstCategoryId":"3","ListUrlMain":"https://doi.org/10.2196/54075","RegionNum":2,"RegionCategory":"医学","ArticlePicture":[],"TitleCN":null,"AbstractTextCN":null,"PMCID":null,"EPubDate":"","PubModel":"","JCR":"Q1","JCRName":"HEALTH CARE SCIENCES & SERVICES","Score":null,"Total":0}
引用次数: 0

摘要

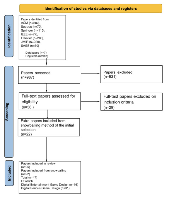
背景:数字严肃游戏(dsg)的设计目的不仅仅是为了娱乐,而是通过电子设备消费,因为它们具有增强学习和促进行为改变的潜力而引起了人们的关注。它们的有效性取决于它们的设计质量。DSG设计框架可以引导玩家根据教育、健康和社会影响等目标制作引人入胜的游戏。目的:本研究旨在回顾、分析和综合有关数字娱乐游戏设计框架和DSGDFWs的文献。重点是为游戏创造过程提供高级指导的概念框架,而不是特定于组件的工具。我们将探索如何将这些框架应用于在医疗保健和教育等领域创造有影响力的严肃游戏。关键目标包括确定设计原则、共性、依赖关系、差距和文献中的机会。未来的研究建议包括移情设计思维、人工智能集成和迭代改进。这些发现总结为4个阶段的综合设计过程,为设计师和开发者创造有效的、造福社会的严肃游戏提供了通用指南。方法:采用两阶段研究方法:文献综述和聚类分析。在7个数据库(ACM、Scopus、施普林格、IEEE、Elsevier、JMIR Publications和SAGE)中进行了有针对性的搜索,使用了PRISMA(系统评价和meta分析的首选报告项目)2020指南。研究包括评估数字游戏设计框架的学术或行业论文。聚类分析用于对数据进行分类,揭示框架之间的趋势和相关性。结果:在最初确定的987篇论文中,25篇(2.5%)符合纳入标准,另外22篇通过滚雪球方式确定,最终纳入47篇。这些论文提出了47个框架,包括16个(34%)数字娱乐游戏设计框架和31个(66%)dsgdfw。主题分析将框架分类,识别设计元素之间的模式和关系。分析了共性、依赖性和差距,强调了移情设计思维和人工智能应用的机会。DSG设计中的关键考虑因素被确定并以4阶段设计基线的形式呈现,根据文献,这些设计指南可能应用于设计和构建未来创新解决方案的端到端过程。结论:使用dsgdfw的主要好处似乎与提高严肃游戏实现预期目标的有效性有关,如学习、行为改变和社会影响。限制主要是与严肃游戏开发和使用的特定环境相关的约束。未来的方法应旨在改进和调整现有框架以适应不同的背景和目的,并探索纳入新兴技术和设计原则的新框架。
本文章由计算机程序翻译,如有差异,请以英文原文为准。

Identifying Key Principles and Commonalities in Digital Serious Game Design Frameworks: Scoping Review.

Identifying Key Principles and Commonalities in Digital Serious Game Design Frameworks: Scoping Review.

Identifying Key Principles and Commonalities in Digital Serious Game Design Frameworks: Scoping Review.

Identifying Key Principles and Commonalities in Digital Serious Game Design Frameworks: Scoping Review.

Background: Digital serious games (DSGs), designed for purposes beyond entertainment and consumed via electronic devices, have garnered attention for their potential to enhance learning and promote behavior change. Their effectiveness depends on the quality of their design. Frameworks for DSG design can guide the creation of engaging games tailored to objectives such as education, health, and social impact.

Objective: This study aims to review, analyze, and synthesize the literature on digital entertainment game design frameworks and DSG design frameworks (DSGDFWs). The focus is on conceptual frameworks offering high-level guidance for the game creation process rather than component-specific tools. We explore how these frameworks can be applied to create impactful serious games in fields such as health care and education. Key goals include identifying design principles, commonalities, dependencies, gaps, and opportunities in the literature. Suggestions for future research include empathic design thinking, artificial intelligence integration, and iterative improvements. The findings culminate in a synthesized 4-phase design process, offering generic guidelines for designers and developers to create effective serious games that benefit society.

Methods: A 2-phase methodology was used: a scoping literature review and cluster analysis. A targeted search across 7 databases (ACM, Scopus, Springer, IEEE, Elsevier, JMIR Publications, and SAGE) was conducted using PRISMA (Preferred Reporting Items for Systematic Reviews and Meta-Analyses) 2020 guidelines. Studies included academic or industry papers evaluating digital game design frameworks. Cluster analysis was applied to categorize the data, revealing trends and correlations among frameworks.

Results: Of 987 papers initially identified, 25 (2.5%) met the inclusion criteria, with an additional 22 identified through snowballing, resulting in 47 papers. These papers presented 47 frameworks, including 16 (34%) digital entertainment game design frameworks and 31 (66%) DSGDFWs. Thematic analysis grouped frameworks into categories, identifying patterns and relationships between design elements. Commonalities, dependencies, and gaps were analyzed, highlighting opportunities for empathic design thinking and artificial intelligence applications. Key considerations in DSG design were identified and presented in a 4-phase design baseline with the outcome of a list of design guidelines that might, according to the literature, be applied to an end-to-end process of designing and building future innovative solutions.

Conclusions: The main benefits of using DSGDFWs seem to be related to enhancing the effectiveness of serious games in achieving their intended objectives, such as learning, behavior change, and social impact. Limitations primarily seem to be related to constraints associated with the specific contexts in which the serious games are developed and used. Approaches in the future should be aimed at refining and adapting existing frameworks to different contexts and purposes, as well as exploring new frameworks that incorporate emerging technologies and design principles.

求助全文
通过发布文献求助,成功后即可免费获取论文全文。 去求助
来源期刊
JMIR Serious Games
JMIR Serious Games Medicine-Rehabilitation
CiteScore
7.30
自引率
10.00%
发文量
91
审稿时长
12 weeks
期刊介绍: JMIR Serious Games (JSG, ISSN 2291-9279) is a sister journal of the Journal of Medical Internet Research (JMIR), one of the most cited journals in health informatics (Impact Factor 2016: 5.175). JSG has a projected impact factor (2016) of 3.32. JSG is a multidisciplinary journal devoted to computer/web/mobile applications that incorporate elements of gaming to solve serious problems such as health education/promotion, teaching and education, or social change.The journal also considers commentary and research in the fields of video games violence and video games addiction.
×
引用
GB/T 7714-2015
复制
MLA
复制
APA
复制
导出至
BibTeX EndNote RefMan NoteFirst NoteExpress
×
提示
您的信息不完整,为了账户安全,请先补充。
现在去补充
×
提示
您因"违规操作"
具体请查看互助需知
我知道了
×
提示
确定
请完成安全验证×
copy
已复制链接
快去分享给好友吧!
我知道了
右上角分享
点击右上角分享
0
联系我们:info@booksci.cn Book学术提供免费学术资源搜索服务,方便国内外学者检索中英文文献。致力于提供最便捷和优质的服务体验。 Copyright © 2023 布克学术 All rights reserved.
京ICP备2023020795号-1
ghs 京公网安备 11010802042870号
Book学术文献互助
Book学术文献互助群
群 号:604180095
Book学术官方微信
小红书