利用集成的CtGAP管道对参考、体外和临床样品沙眼衣原体菌株进行全基因组自动化组装流水线。

IF 2.8 Q1 GENETICS & HEREDITY
NAR Genomics and Bioinformatics Pub Date : 2025-01-07 eCollection Date: 2025-03-01 DOI:10.1093/nargab/lqae187
Olusola Olagoke, Ammar Aziz, Lucile H Zhu, Timothy D Read, Deborah Dean
{"title":"利用集成的CtGAP管道对参考、体外和临床样品沙眼衣原体菌株进行全基因组自动化组装流水线。","authors":"Olusola Olagoke, Ammar Aziz, Lucile H Zhu, Timothy D Read, Deborah Dean","doi":"10.1093/nargab/lqae187","DOIUrl":null,"url":null,"abstract":"<p><p>Whole genome sequencing (WGS) is pivotal for the molecular characterization of <i>Chlamydia trachomatis</i> (<i>Ct</i>)-the leading bacterial cause of sexually transmitted infections and infectious blindness worldwide. <i>Ct</i> WGS can inform epidemiologic, public health and outbreak investigations of these human-restricted pathogens. However, challenges persist in generating high-quality genomes for downstream analyses given its obligate intracellular nature and difficulty with <i>in vitro</i> propagation. No single tool exists for the entirety of <i>Ct</i> genome assembly, necessitating the adaptation of multiple programs with varying success. Compounding this issue is the absence of reliable <i>Ct</i> reference strain genomes. We, therefore, developed CtGAP-<i>Chlamydia trachomatis</i>Genome Assembly Pipeline-as an integrated 'one-stop-shop' pipeline for assembly and characterization of <i>Ct</i> genome sequencing data from various sources including isolates, <i>in vitro</i> samples, clinical swabs and urine. CtGAP, written in Snakemake, enables read quality statistics output, adapter and quality trimming, host read removal, <i>de novo</i> and reference-guided assembly, contig scaffolding, selective <i>omp</i>A, multi-locus-sequence and plasmid typing, phylogenetic tree construction, and recombinant genome identification. Twenty <i>Ct</i> reference genomes were also generated. Successfully validated on a diverse collection of 363 samples containing <i>Ct</i>, CtGAP represents a novel pipeline requiring minimal bioinformatics expertise with easy adaptation for use with other bacterial species.</p>","PeriodicalId":33994,"journal":{"name":"NAR Genomics and Bioinformatics","volume":"7 1","pages":"lqae187"},"PeriodicalIF":2.8000,"publicationDate":"2025-01-07","publicationTypes":"Journal Article","fieldsOfStudy":null,"isOpenAccess":false,"openAccessPdf":"https://www.ncbi.nlm.nih.gov/pmc/articles/PMC11704784/pdf/","citationCount":"0","resultStr":"{\"title\":\"Whole-genome automated assembly pipeline for <i>Chlamydia trachomatis</i> strains from reference, <i>in vitro</i> and clinical samples using the integrated CtGAP pipeline.\",\"authors\":\"Olusola Olagoke, Ammar Aziz, Lucile H Zhu, Timothy D Read, Deborah Dean\",\"doi\":\"10.1093/nargab/lqae187\",\"DOIUrl\":null,\"url\":null,\"abstract\":\"<p><p>Whole genome sequencing (WGS) is pivotal for the molecular characterization of <i>Chlamydia trachomatis</i> (<i>Ct</i>)-the leading bacterial cause of sexually transmitted infections and infectious blindness worldwide. <i>Ct</i> WGS can inform epidemiologic, public health and outbreak investigations of these human-restricted pathogens. However, challenges persist in generating high-quality genomes for downstream analyses given its obligate intracellular nature and difficulty with <i>in vitro</i> propagation. No single tool exists for the entirety of <i>Ct</i> genome assembly, necessitating the adaptation of multiple programs with varying success. Compounding this issue is the absence of reliable <i>Ct</i> reference strain genomes. We, therefore, developed CtGAP-<i>Chlamydia trachomatis</i>Genome Assembly Pipeline-as an integrated 'one-stop-shop' pipeline for assembly and characterization of <i>Ct</i> genome sequencing data from various sources including isolates, <i>in vitro</i> samples, clinical swabs and urine. CtGAP, written in Snakemake, enables read quality statistics output, adapter and quality trimming, host read removal, <i>de novo</i> and reference-guided assembly, contig scaffolding, selective <i>omp</i>A, multi-locus-sequence and plasmid typing, phylogenetic tree construction, and recombinant genome identification. Twenty <i>Ct</i> reference genomes were also generated. Successfully validated on a diverse collection of 363 samples containing <i>Ct</i>, CtGAP represents a novel pipeline requiring minimal bioinformatics expertise with easy adaptation for use with other bacterial species.</p>\",\"PeriodicalId\":33994,\"journal\":{\"name\":\"NAR Genomics and Bioinformatics\",\"volume\":\"7 1\",\"pages\":\"lqae187\"},\"PeriodicalIF\":2.8000,\"publicationDate\":\"2025-01-07\",\"publicationTypes\":\"Journal Article\",\"fieldsOfStudy\":null,\"isOpenAccess\":false,\"openAccessPdf\":\"https://www.ncbi.nlm.nih.gov/pmc/articles/PMC11704784/pdf/\",\"citationCount\":\"0\",\"resultStr\":null,\"platform\":\"Semanticscholar\",\"paperid\":null,\"PeriodicalName\":\"NAR Genomics and Bioinformatics\",\"FirstCategoryId\":\"1085\",\"ListUrlMain\":\"https://doi.org/10.1093/nargab/lqae187\",\"RegionNum\":0,\"RegionCategory\":null,\"ArticlePicture\":[],\"TitleCN\":null,\"AbstractTextCN\":null,\"PMCID\":null,\"EPubDate\":\"2025/3/1 0:00:00\",\"PubModel\":\"eCollection\",\"JCR\":\"Q1\",\"JCRName\":\"GENETICS & HEREDITY\",\"Score\":null,\"Total\":0}","platform":"Semanticscholar","paperid":null,"PeriodicalName":"NAR Genomics and Bioinformatics","FirstCategoryId":"1085","ListUrlMain":"https://doi.org/10.1093/nargab/lqae187","RegionNum":0,"RegionCategory":null,"ArticlePicture":[],"TitleCN":null,"AbstractTextCN":null,"PMCID":null,"EPubDate":"2025/3/1 0:00:00","PubModel":"eCollection","JCR":"Q1","JCRName":"GENETICS & HEREDITY","Score":null,"Total":0}
引用次数: 0

摘要

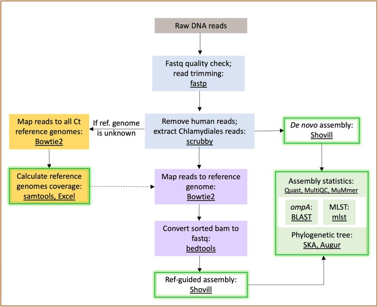
全基因组测序(WGS)对沙眼衣原体(Ct)的分子特征至关重要,沙眼衣原体是世界范围内性传播感染和感染性失明的主要细菌原因。Ct WGS可为这些限制人类的病原体的流行病学、公共卫生和疫情调查提供信息。然而,由于其固有的细胞内性质和体外繁殖的困难,在为下游分析生成高质量基因组方面仍然存在挑战。没有单一的工具存在于完整的Ct基因组组装,需要适应不同成功的多个程序。使这一问题复杂化的是缺乏可靠的Ct参考菌株基因组。因此,我们开发了ctgap -沙眼衣原体基因组组装管道-作为一个集成的“一站式”管道,用于组装和表征来自各种来源的Ct基因组测序数据,包括分离物,体外样本,临床拭子和尿液。CtGAP是用Snakemake语言编写的,可以实现读取质量统计输出、适配器和质量修剪、宿主读取去除、从头开始和参考引导组装、连续脚手架、选择性ompA、多位点序列和质粒分型、系统发育树构建和重组基因组鉴定。还生成了20个Ct参考基因组。CtGAP在363个含有Ct的不同样品上成功验证,代表了一种新的管道,需要最少的生物信息学专业知识,易于适应其他细菌物种。
本文章由计算机程序翻译,如有差异,请以英文原文为准。

Whole-genome automated assembly pipeline for <i>Chlamydia trachomatis</i> strains from reference, <i>in vitro</i> and clinical samples using the integrated CtGAP pipeline.

Whole-genome automated assembly pipeline for <i>Chlamydia trachomatis</i> strains from reference, <i>in vitro</i> and clinical samples using the integrated CtGAP pipeline.

Whole-genome automated assembly pipeline for <i>Chlamydia trachomatis</i> strains from reference, <i>in vitro</i> and clinical samples using the integrated CtGAP pipeline.

Whole-genome automated assembly pipeline for Chlamydia trachomatis strains from reference, in vitro and clinical samples using the integrated CtGAP pipeline.

Whole genome sequencing (WGS) is pivotal for the molecular characterization of Chlamydia trachomatis (Ct)-the leading bacterial cause of sexually transmitted infections and infectious blindness worldwide. Ct WGS can inform epidemiologic, public health and outbreak investigations of these human-restricted pathogens. However, challenges persist in generating high-quality genomes for downstream analyses given its obligate intracellular nature and difficulty with in vitro propagation. No single tool exists for the entirety of Ct genome assembly, necessitating the adaptation of multiple programs with varying success. Compounding this issue is the absence of reliable Ct reference strain genomes. We, therefore, developed CtGAP-Chlamydia trachomatisGenome Assembly Pipeline-as an integrated 'one-stop-shop' pipeline for assembly and characterization of Ct genome sequencing data from various sources including isolates, in vitro samples, clinical swabs and urine. CtGAP, written in Snakemake, enables read quality statistics output, adapter and quality trimming, host read removal, de novo and reference-guided assembly, contig scaffolding, selective ompA, multi-locus-sequence and plasmid typing, phylogenetic tree construction, and recombinant genome identification. Twenty Ct reference genomes were also generated. Successfully validated on a diverse collection of 363 samples containing Ct, CtGAP represents a novel pipeline requiring minimal bioinformatics expertise with easy adaptation for use with other bacterial species.

求助全文
通过发布文献求助,成功后即可免费获取论文全文。 去求助
来源期刊
CiteScore
8.00
自引率
2.20%
发文量
95
审稿时长
15 weeks
×
引用
GB/T 7714-2015
复制
MLA
复制
APA
复制
导出至
BibTeX EndNote RefMan NoteFirst NoteExpress
×
提示
您的信息不完整,为了账户安全,请先补充。
现在去补充
×
提示
您因"违规操作"
具体请查看互助需知
我知道了
×
提示
确定
请完成安全验证×
copy
已复制链接
快去分享给好友吧!
我知道了
右上角分享
点击右上角分享
0
联系我们:info@booksci.cn Book学术提供免费学术资源搜索服务,方便国内外学者检索中英文文献。致力于提供最便捷和优质的服务体验。 Copyright © 2023 布克学术 All rights reserved.
京ICP备2023020795号-1
ghs 京公网安备 11010802042870号
Book学术文献互助
Book学术文献互助群
群 号:604180095
Book学术官方微信