手术后疼痛风险分层,加强成人患者疼痛管理工作流程:设计、实施和试点评估。

Matthias Görges, Jonath Sujan, Nicholas C West, Rama Syamala Sreepada, Michael D Wood, Beth A Payne, Swati Shetty, Jean P Gelinas, Ainsley M Sutherland
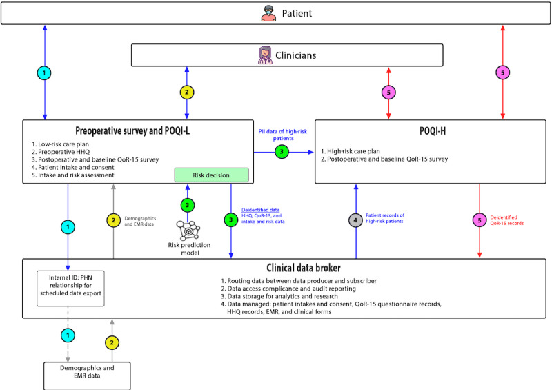
{"title":"手术后疼痛风险分层,加强成人患者疼痛管理工作流程:设计、实施和试点评估。","authors":"Matthias Görges, Jonath Sujan, Nicholas C West, Rama Syamala Sreepada, Michael D Wood, Beth A Payne, Swati Shetty, Jean P Gelinas, Ainsley M Sutherland","doi":"10.2196/54926","DOIUrl":null,"url":null,"abstract":"<p><strong>Background: </strong>Exposure to opioids after surgery is the initial contact for some people who develop chronic opioid use disorder. Hence, effective postoperative pain management, with less reliance on opioids, is critical. The Perioperative Opioid Quality Improvement (POQI) program developed (1) a digital health platform leveraging patient-survey-reported risk factors and (2) a postsurgical pain risk stratification algorithm to personalize perioperative care by integrating several commercially available digital health solutions into a combined platform. Development was reduced in scope by the COVID-19 pandemic.</p><p><strong>Objective: </strong>This pilot study aims to assess the screening performance of the risk algorithm, quantify the use of the POQI platform, and evaluate clinicians' and patients' perceptions of its utility and benefit.</p><p><strong>Methods: </strong>A POQI platform prototype was implemented in a quality improvement initiative at a Canadian tertiary care center and evaluated from January to September 2022. After surgical booking, a preliminary risk stratification algorithm was applied to health history questionnaire responses. The estimated risk guided the patient assignment to a care pathway based on low or high risk for persistent pain and opioid use. Demographic, procedural, and medication administration data were extracted retrospectively from the electronic medical record. Postoperative inpatient opioid use of >90 morphine milligram equivalents per day was the outcome used to assess algorithm performance. Data were summarized and compared between the low- and high-risk groups. POQI use was assessed by completed surveys on postoperative days 7, 14, 30, 60, 90, and 120. Semistructured patient and clinician interviews provided qualitative feedback on the platform.</p><p><strong>Results: </strong>Overall, 276 eligible patients were admitted for colorectal procedures. The risk algorithm stratified 203 (73.6%) as the low-risk group and 73 (26.4%) as the high-risk group. Among the 214 (77.5%) patients with available data, high-risk patients were younger than low-risk patients (age: median 53, IQR 40-65 years, vs median 59, IQR 49-69 years, median difference five years, 95% CI 1-9; P=.02) and were more often female patients (45/73, 62% vs 80/203, 39.4%; odds ratio 2.5, 95% CI 1.4-4.5; P=.002). The risk stratification was reasonably specific (true negative rate=144/200, 72%) but not sensitive (true positive rate=10/31, 32%). Only 39.7% (85/214) patients completed any postoperative quality of recovery questionnaires (only 14, 6.5% patients beyond 60 days after surgery), and 22.9% (49/214) completed a postdischarge medication survey. Interviewed participants welcomed the initiative but noted usability issues and poor platform education.</p><p><strong>Conclusions: </strong>An initial POQI platform prototype was deployed operationally; the risk algorithm had reasonable specificity but poor sensitivity. There was a significant loss to follow-up in postdischarge survey completion. Clinicians and patients appreciated the potential impact of preemptively addressing opioid exposure but expressed shortcomings in the platform's design and implementation. Iterative platform redesign with additional features and reevaluation are required before broader implementation.</p>","PeriodicalId":73557,"journal":{"name":"JMIR perioperative medicine","volume":"7 ","pages":"e54926"},"PeriodicalIF":0.0000,"publicationDate":"2024-07-02","publicationTypes":"Journal Article","fieldsOfStudy":null,"isOpenAccess":false,"openAccessPdf":"https://www.ncbi.nlm.nih.gov/pmc/articles/PMC11252618/pdf/","citationCount":"0","resultStr":"{\"title\":\"Postsurgical Pain Risk Stratification to Enhance Pain Management Workflow in Adult Patients: Design, Implementation, and Pilot Evaluation.\",\"authors\":\"Matthias Görges, Jonath Sujan, Nicholas C West, Rama Syamala Sreepada, Michael D Wood, Beth A Payne, Swati Shetty, Jean P Gelinas, Ainsley M Sutherland\",\"doi\":\"10.2196/54926\",\"DOIUrl\":null,\"url\":null,\"abstract\":\"<p><strong>Background: </strong>Exposure to opioids after surgery is the initial contact for some people who develop chronic opioid use disorder. Hence, effective postoperative pain management, with less reliance on opioids, is critical. The Perioperative Opioid Quality Improvement (POQI) program developed (1) a digital health platform leveraging patient-survey-reported risk factors and (2) a postsurgical pain risk stratification algorithm to personalize perioperative care by integrating several commercially available digital health solutions into a combined platform. Development was reduced in scope by the COVID-19 pandemic.</p><p><strong>Objective: </strong>This pilot study aims to assess the screening performance of the risk algorithm, quantify the use of the POQI platform, and evaluate clinicians' and patients' perceptions of its utility and benefit.</p><p><strong>Methods: </strong>A POQI platform prototype was implemented in a quality improvement initiative at a Canadian tertiary care center and evaluated from January to September 2022. After surgical booking, a preliminary risk stratification algorithm was applied to health history questionnaire responses. The estimated risk guided the patient assignment to a care pathway based on low or high risk for persistent pain and opioid use. Demographic, procedural, and medication administration data were extracted retrospectively from the electronic medical record. Postoperative inpatient opioid use of >90 morphine milligram equivalents per day was the outcome used to assess algorithm performance. Data were summarized and compared between the low- and high-risk groups. POQI use was assessed by completed surveys on postoperative days 7, 14, 30, 60, 90, and 120. Semistructured patient and clinician interviews provided qualitative feedback on the platform.</p><p><strong>Results: </strong>Overall, 276 eligible patients were admitted for colorectal procedures. The risk algorithm stratified 203 (73.6%) as the low-risk group and 73 (26.4%) as the high-risk group. Among the 214 (77.5%) patients with available data, high-risk patients were younger than low-risk patients (age: median 53, IQR 40-65 years, vs median 59, IQR 49-69 years, median difference five years, 95% CI 1-9; P=.02) and were more often female patients (45/73, 62% vs 80/203, 39.4%; odds ratio 2.5, 95% CI 1.4-4.5; P=.002). The risk stratification was reasonably specific (true negative rate=144/200, 72%) but not sensitive (true positive rate=10/31, 32%). Only 39.7% (85/214) patients completed any postoperative quality of recovery questionnaires (only 14, 6.5% patients beyond 60 days after surgery), and 22.9% (49/214) completed a postdischarge medication survey. Interviewed participants welcomed the initiative but noted usability issues and poor platform education.</p><p><strong>Conclusions: </strong>An initial POQI platform prototype was deployed operationally; the risk algorithm had reasonable specificity but poor sensitivity. There was a significant loss to follow-up in postdischarge survey completion. Clinicians and patients appreciated the potential impact of preemptively addressing opioid exposure but expressed shortcomings in the platform's design and implementation. Iterative platform redesign with additional features and reevaluation are required before broader implementation.</p>\",\"PeriodicalId\":73557,\"journal\":{\"name\":\"JMIR perioperative medicine\",\"volume\":\"7 \",\"pages\":\"e54926\"},\"PeriodicalIF\":0.0000,\"publicationDate\":\"2024-07-02\",\"publicationTypes\":\"Journal Article\",\"fieldsOfStudy\":null,\"isOpenAccess\":false,\"openAccessPdf\":\"https://www.ncbi.nlm.nih.gov/pmc/articles/PMC11252618/pdf/\",\"citationCount\":\"0\",\"resultStr\":null,\"platform\":\"Semanticscholar\",\"paperid\":null,\"PeriodicalName\":\"JMIR perioperative medicine\",\"FirstCategoryId\":\"1085\",\"ListUrlMain\":\"https://doi.org/10.2196/54926\",\"RegionNum\":0,\"RegionCategory\":null,\"ArticlePicture\":[],\"TitleCN\":null,\"AbstractTextCN\":null,\"PMCID\":null,\"EPubDate\":\"\",\"PubModel\":\"\",\"JCR\":\"\",\"JCRName\":\"\",\"Score\":null,\"Total\":0}","platform":"Semanticscholar","paperid":null,"PeriodicalName":"JMIR perioperative medicine","FirstCategoryId":"1085","ListUrlMain":"https://doi.org/10.2196/54926","RegionNum":0,"RegionCategory":null,"ArticlePicture":[],"TitleCN":null,"AbstractTextCN":null,"PMCID":null,"EPubDate":"","PubModel":"","JCR":"","JCRName":"","Score":null,"Total":0}
引用次数: 0

摘要

背景:手术后接触阿片类药物是一些人患上慢性阿片类药物使用障碍的最初接触。因此,减少对阿片类药物的依赖,进行有效的术后疼痛管理至关重要。围手术期阿片类药物质量改进(POQI)项目开发了(1)一个数字健康平台,利用患者调查报告的风险因素;(2)一个术后疼痛风险分层算法,通过将几种商业化的数字健康解决方案整合到一个综合平台中,实现围手术期护理的个性化。由于 COVID-19 大流行,开发范围有所缩小:本试点研究旨在评估风险算法的筛选性能,量化 POQI 平台的使用情况,并评估临床医生和患者对其实用性和益处的看法:加拿大一家三级医疗中心在质量改进计划中实施了 POQI 平台原型,并在 2022 年 1 月至 9 月期间进行了评估。手术预约后,初步风险分层算法被应用于健康史问卷调查。根据持续疼痛和阿片类药物使用的低风险或高风险,估算出的风险将患者分配到护理路径中。从电子病历中回顾性地提取了人口统计学、手术和用药数据。术后住院患者阿片类药物使用量>90吗啡毫克当量/天是用于评估算法性能的结果。对低风险组和高风险组的数据进行了汇总和比较。POQI的使用情况通过术后第7、14、30、60、90和120天填写的调查问卷进行评估。半结构化的患者和临床医生访谈提供了对平台的定性反馈:共有 276 名符合条件的患者接受了结直肠手术。风险算法将 203 人(73.6%)分为低风险组,73 人(26.4%)分为高风险组。在 214 名(77.5%)有可用数据的患者中,高风险患者比低风险患者更年轻(年龄:中位数 53 岁,IQR 40-65 岁 vs 中位数 59 岁,IQR 49-69 岁,中位数相差 5 岁,95% CI 1-9; P=.02),而且女性患者更常见(45/73,62% vs 80/203,39.4%;几率比 2.5,95% CI 1.4-4.5;P=.002)。风险分层的特异性较高(真阴性率=144/200,72%),但敏感性不高(真阳性率=10/31,32%)。只有 39.7% 的患者(85/214)完成了任何术后恢复质量问卷调查(只有 14 名患者,6.5% 的患者在术后 60 天后完成了问卷调查),22.9% 的患者(49/214)完成了出院后用药调查。受访者对这一举措表示欢迎,但也指出了可用性问题和平台教育不足:最初的 POQI 平台原型已投入使用;风险算法具有合理的特异性,但敏感性较差。在出院后调查的完成率方面,随访损失较大。临床医生和患者对预先处理阿片类药物暴露的潜在影响表示赞赏,但也指出了平台设计和实施中的不足之处。在更广泛地实施之前,需要对平台进行迭代重新设计,增加新的功能并重新评估。
本文章由计算机程序翻译,如有差异,请以英文原文为准。

Postsurgical Pain Risk Stratification to Enhance Pain Management Workflow in Adult Patients: Design, Implementation, and Pilot Evaluation.

Postsurgical Pain Risk Stratification to Enhance Pain Management Workflow in Adult Patients: Design, Implementation, and Pilot Evaluation.

Postsurgical Pain Risk Stratification to Enhance Pain Management Workflow in Adult Patients: Design, Implementation, and Pilot Evaluation.

Postsurgical Pain Risk Stratification to Enhance Pain Management Workflow in Adult Patients: Design, Implementation, and Pilot Evaluation.

Background: Exposure to opioids after surgery is the initial contact for some people who develop chronic opioid use disorder. Hence, effective postoperative pain management, with less reliance on opioids, is critical. The Perioperative Opioid Quality Improvement (POQI) program developed (1) a digital health platform leveraging patient-survey-reported risk factors and (2) a postsurgical pain risk stratification algorithm to personalize perioperative care by integrating several commercially available digital health solutions into a combined platform. Development was reduced in scope by the COVID-19 pandemic.

Objective: This pilot study aims to assess the screening performance of the risk algorithm, quantify the use of the POQI platform, and evaluate clinicians' and patients' perceptions of its utility and benefit.

Methods: A POQI platform prototype was implemented in a quality improvement initiative at a Canadian tertiary care center and evaluated from January to September 2022. After surgical booking, a preliminary risk stratification algorithm was applied to health history questionnaire responses. The estimated risk guided the patient assignment to a care pathway based on low or high risk for persistent pain and opioid use. Demographic, procedural, and medication administration data were extracted retrospectively from the electronic medical record. Postoperative inpatient opioid use of >90 morphine milligram equivalents per day was the outcome used to assess algorithm performance. Data were summarized and compared between the low- and high-risk groups. POQI use was assessed by completed surveys on postoperative days 7, 14, 30, 60, 90, and 120. Semistructured patient and clinician interviews provided qualitative feedback on the platform.

Results: Overall, 276 eligible patients were admitted for colorectal procedures. The risk algorithm stratified 203 (73.6%) as the low-risk group and 73 (26.4%) as the high-risk group. Among the 214 (77.5%) patients with available data, high-risk patients were younger than low-risk patients (age: median 53, IQR 40-65 years, vs median 59, IQR 49-69 years, median difference five years, 95% CI 1-9; P=.02) and were more often female patients (45/73, 62% vs 80/203, 39.4%; odds ratio 2.5, 95% CI 1.4-4.5; P=.002). The risk stratification was reasonably specific (true negative rate=144/200, 72%) but not sensitive (true positive rate=10/31, 32%). Only 39.7% (85/214) patients completed any postoperative quality of recovery questionnaires (only 14, 6.5% patients beyond 60 days after surgery), and 22.9% (49/214) completed a postdischarge medication survey. Interviewed participants welcomed the initiative but noted usability issues and poor platform education.

Conclusions: An initial POQI platform prototype was deployed operationally; the risk algorithm had reasonable specificity but poor sensitivity. There was a significant loss to follow-up in postdischarge survey completion. Clinicians and patients appreciated the potential impact of preemptively addressing opioid exposure but expressed shortcomings in the platform's design and implementation. Iterative platform redesign with additional features and reevaluation are required before broader implementation.

求助全文
通过发布文献求助,成功后即可免费获取论文全文。 去求助
来源期刊
CiteScore
0.50
自引率
0.00%
发文量
0
审稿时长
12 weeks
×
引用
GB/T 7714-2015
复制
MLA
复制
APA
复制
导出至
BibTeX EndNote RefMan NoteFirst NoteExpress
×
提示
您的信息不完整,为了账户安全,请先补充。
现在去补充
×
提示
您因"违规操作"
具体请查看互助需知
我知道了
×
提示
确定
请完成安全验证×
copy
已复制链接
快去分享给好友吧!
我知道了
右上角分享
点击右上角分享
0
联系我们:info@booksci.cn Book学术提供免费学术资源搜索服务,方便国内外学者检索中英文文献。致力于提供最便捷和优质的服务体验。 Copyright © 2023 布克学术 All rights reserved.
京ICP备2023020795号-1
ghs 京公网安备 11010802042870号
Book学术文献互助
Book学术文献互助群
群 号:604180095
Book学术官方微信