Personalizing mobile applications for health based on user profiles: A preference matrix from a scoping review.

IF 7.7
PLOS digital health Pub Date : 2025-08-19 eCollection Date: 2025-08-01 DOI:10.1371/journal.pdig.0000978
Laëtitia Gosetto, Gilles Falquet, Fréderic Ehrler
{"title":"Personalizing mobile applications for health based on user profiles: A preference matrix from a scoping review.","authors":"Laëtitia Gosetto, Gilles Falquet, Fréderic Ehrler","doi":"10.1371/journal.pdig.0000978","DOIUrl":null,"url":null,"abstract":"<p><p>The World Health Organization identifies unhealthy behaviors, such as smoking, as significant risk factors contributing to mortality and morbidity, underscoring the necessity to adopt healthier habits. The increasing prevalence of health applications (apps) presents opportunities for promoting healthier lifestyles. Notably, personalized mobile health (mHealth) interventions can enhance user engagement and their effectiveness. Our scoping review aims to contribute to guide the personalization of mHealth interventions for health behavior change by defining which mechanisms should be favored for a given user profile. Online databases were searched to identify articles published between 2008 and 2024 describing the topic of personalization, behavior change apps, and mobile app mechanisms. Of 1806 articles identified, 18 articles were retained. We then categorized the mechanisms and user profiles described in the selected articles into existing taxonomies. Finally, the relationship between the user profiles and mechanisms were reported. The four user profiles identified included personality and gamer profiles. Twenty-one mechanisms extracted from the articles were categorized as behavioral change techniques, gamification, or mobile app mechanisms, with limited numbers of preference relations between mechanisms and user profiles. The relation matrix was not complete and covered only 51% of possible relations: game mechanisms, 30%; behavioral change techniques, 16%; and app mechanisms, 5%. Two user profiles, the Big Five (18%) and Hexad scale (20%), covered 38% of relations, whereas the two remaining user profiles contributed to the remaining 13%. Social mechanisms, including competition, cooperation, and social comparison, exhibit strong connections to user profiles and are pivotal in persuasive system design. Self-efficacy theory links mechanisms such as self-monitoring, social persuasion, and rewards to behavior change. However, only 51% of potential relationships between profiles and mechanisms were identified. Adapting mHealth content based on user profiles requires reliable personality assessments and privacy-conscious data collection to enable personalized, profile-specific interventions for improved outcomes.</p>","PeriodicalId":74465,"journal":{"name":"PLOS digital health","volume":"4 8","pages":"e0000978"},"PeriodicalIF":7.7000,"publicationDate":"2025-08-19","publicationTypes":"Journal Article","fieldsOfStudy":null,"isOpenAccess":false,"openAccessPdf":"https://www.ncbi.nlm.nih.gov/pmc/articles/PMC12364320/pdf/","citationCount":"0","resultStr":null,"platform":"Semanticscholar","paperid":null,"PeriodicalName":"PLOS digital health","FirstCategoryId":"1085","ListUrlMain":"https://doi.org/10.1371/journal.pdig.0000978","RegionNum":0,"RegionCategory":null,"ArticlePicture":[],"TitleCN":null,"AbstractTextCN":null,"PMCID":null,"EPubDate":"2025/8/1 0:00:00","PubModel":"eCollection","JCR":"","JCRName":"","Score":null,"Total":0}
引用次数: 0

Abstract

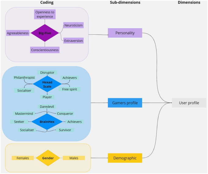
The World Health Organization identifies unhealthy behaviors, such as smoking, as significant risk factors contributing to mortality and morbidity, underscoring the necessity to adopt healthier habits. The increasing prevalence of health applications (apps) presents opportunities for promoting healthier lifestyles. Notably, personalized mobile health (mHealth) interventions can enhance user engagement and their effectiveness. Our scoping review aims to contribute to guide the personalization of mHealth interventions for health behavior change by defining which mechanisms should be favored for a given user profile. Online databases were searched to identify articles published between 2008 and 2024 describing the topic of personalization, behavior change apps, and mobile app mechanisms. Of 1806 articles identified, 18 articles were retained. We then categorized the mechanisms and user profiles described in the selected articles into existing taxonomies. Finally, the relationship between the user profiles and mechanisms were reported. The four user profiles identified included personality and gamer profiles. Twenty-one mechanisms extracted from the articles were categorized as behavioral change techniques, gamification, or mobile app mechanisms, with limited numbers of preference relations between mechanisms and user profiles. The relation matrix was not complete and covered only 51% of possible relations: game mechanisms, 30%; behavioral change techniques, 16%; and app mechanisms, 5%. Two user profiles, the Big Five (18%) and Hexad scale (20%), covered 38% of relations, whereas the two remaining user profiles contributed to the remaining 13%. Social mechanisms, including competition, cooperation, and social comparison, exhibit strong connections to user profiles and are pivotal in persuasive system design. Self-efficacy theory links mechanisms such as self-monitoring, social persuasion, and rewards to behavior change. However, only 51% of potential relationships between profiles and mechanisms were identified. Adapting mHealth content based on user profiles requires reliable personality assessments and privacy-conscious data collection to enable personalized, profile-specific interventions for improved outcomes.

Abstract Image

Abstract Image

Abstract Image

基于用户配置文件的个性化健康移动应用程序:来自范围审查的偏好矩阵。
世界卫生组织确定,吸烟等不健康行为是导致死亡和发病的重要风险因素,强调必须养成更健康的习惯。健康应用程序的日益普及为促进更健康的生活方式提供了机会。值得注意的是,个性化移动医疗(mHealth)干预措施可以提高用户参与度及其有效性。我们的范围综述旨在通过定义哪些机制应该适合给定的用户档案,来指导针对健康行为改变的移动健康干预措施的个性化。在线数据库搜索了2008年至2024年间发表的关于个性化、行为改变应用程序和移动应用程序机制的文章。在鉴定出的1806件物品中,有18件被保留。然后,我们将所选文章中描述的机制和用户配置文件分类到现有的分类法中。最后,报告了用户配置文件与机制之间的关系。确定的四种用户配置文件包括个性和玩家配置文件。从文章中提取的21种机制被归类为行为改变技术、游戏化或移动应用机制,机制和用户档案之间的偏好关系有限。关系矩阵不完整,只涵盖了51%的可能关系:游戏机制占30%;行为改变技巧,16%;应用机制,5%。Big Five(18%)和Hexad scale(20%)这两个用户配置文件覆盖了38%的关系,而剩下的两个用户配置文件贡献了剩下的13%。社会机制,包括竞争、合作和社会比较,与用户档案有很强的联系,是说服系统设计的关键。自我效能理论将自我监控、社会说服和奖励等机制与行为改变联系起来。然而,只有51%的概要文件和机制之间的潜在关系被确定。根据用户档案调整移动健康内容需要可靠的个性评估和隐私意识数据收集,以实现个性化的、针对特定档案的干预措施,以改善结果。
本文章由计算机程序翻译,如有差异,请以英文原文为准。
求助全文
约1分钟内获得全文 求助全文
来源期刊
自引率
0.00%
发文量
0
×
引用
GB/T 7714-2015
复制
MLA
复制
APA
复制
导出至
BibTeX EndNote RefMan NoteFirst NoteExpress
×
提示
您的信息不完整,为了账户安全,请先补充。
现在去补充
×
提示
您因"违规操作"
具体请查看互助需知
我知道了
×
提示
确定
请完成安全验证×
copy
已复制链接
快去分享给好友吧!
我知道了
右上角分享
点击右上角分享
0
联系我们:info@booksci.cn Book学术提供免费学术资源搜索服务,方便国内外学者检索中英文文献。致力于提供最便捷和优质的服务体验。 Copyright © 2023 布克学术 All rights reserved.
京ICP备2023020795号-1
ghs 京公网安备 11010802042870号
Book学术文献互助
Book学术文献互助群
群 号:604180095
Book学术官方微信