A convolutional neural network-enhanced attack detection framework with explainable artificial intelligence for internet of things-based metaverse security

IF 8 2区 计算机科学 Q1 AUTOMATION & CONTROL SYSTEMS
Aleksandar Jokic , Miodrag Zivkovic , Luka Jovanovic , Milos Mravik , Marko Sarac , Vladimir Simic , Muhammad Attique Khan , Nebojsa Bacanin
{"title":"A convolutional neural network-enhanced attack detection framework with explainable artificial intelligence for internet of things-based metaverse security","authors":"Aleksandar Jokic ,&nbsp;Miodrag Zivkovic ,&nbsp;Luka Jovanovic ,&nbsp;Milos Mravik ,&nbsp;Marko Sarac ,&nbsp;Vladimir Simic ,&nbsp;Muhammad Attique Khan ,&nbsp;Nebojsa Bacanin","doi":"10.1016/j.engappai.2025.111358","DOIUrl":null,"url":null,"abstract":"<div><div>Metaverse integration is deeply reliant on the Internet of Things (IoT), which enables seamless data exchange between the physical and virtual worlds. By connecting sensors, wearables, and smart devices to Metaverse environments, IoT enhances interactions and immersion, essential for a fully integrated, data-driven Metaverse. However, IoT devices, due to their simple hardware and Internet access, are vulnerable to cyberattacks, making security a critical challenge for ensuring a safe infrastructure. Traditional methods struggle to combat evolving threats, requiring adaptive artificial intelligence (AI) powered solutions. This work presents a hybrid framework combining convolutional neural networks (CNN) with machine learning (ML) classifiers, categorical boosting (CatBoost), and adaptive boosting (AdaBoost), enhanced by metaheuristic optimization for better performance. A two-tier architecture is proposed for handling complex data to detect and identify attacks within IoT networks. A comparative analysis of a real-world IoT dataset demonstrates the framework’s effectiveness in detecting threats (binary classification) and identifying malicious attacks (multi-class classification). A total of six experiments are conducted using publicly available data with the best models achieving .993 accuracy for binary classifications and .877 for multi-class. Explainable AI techniques further provided insights into model decisions, guiding future data collection and system security.</div></div>","PeriodicalId":50523,"journal":{"name":"Engineering Applications of Artificial Intelligence","volume":"158 ","pages":"Article 111358"},"PeriodicalIF":8.0000,"publicationDate":"2025-06-27","publicationTypes":"Journal Article","fieldsOfStudy":null,"isOpenAccess":false,"openAccessPdf":"","citationCount":"0","resultStr":null,"platform":"Semanticscholar","paperid":null,"PeriodicalName":"Engineering Applications of Artificial Intelligence","FirstCategoryId":"94","ListUrlMain":"https://www.sciencedirect.com/science/article/pii/S0952197625013600","RegionNum":2,"RegionCategory":"计算机科学","ArticlePicture":[],"TitleCN":null,"AbstractTextCN":null,"PMCID":null,"EPubDate":"","PubModel":"","JCR":"Q1","JCRName":"AUTOMATION & CONTROL SYSTEMS","Score":null,"Total":0}
引用次数: 0

Abstract

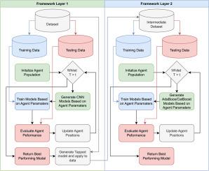
Metaverse integration is deeply reliant on the Internet of Things (IoT), which enables seamless data exchange between the physical and virtual worlds. By connecting sensors, wearables, and smart devices to Metaverse environments, IoT enhances interactions and immersion, essential for a fully integrated, data-driven Metaverse. However, IoT devices, due to their simple hardware and Internet access, are vulnerable to cyberattacks, making security a critical challenge for ensuring a safe infrastructure. Traditional methods struggle to combat evolving threats, requiring adaptive artificial intelligence (AI) powered solutions. This work presents a hybrid framework combining convolutional neural networks (CNN) with machine learning (ML) classifiers, categorical boosting (CatBoost), and adaptive boosting (AdaBoost), enhanced by metaheuristic optimization for better performance. A two-tier architecture is proposed for handling complex data to detect and identify attacks within IoT networks. A comparative analysis of a real-world IoT dataset demonstrates the framework’s effectiveness in detecting threats (binary classification) and identifying malicious attacks (multi-class classification). A total of six experiments are conducted using publicly available data with the best models achieving .993 accuracy for binary classifications and .877 for multi-class. Explainable AI techniques further provided insights into model decisions, guiding future data collection and system security.

Abstract Image

一个卷积神经网络增强的攻击检测框架,具有可解释的人工智能,用于基于物联网的元安全
虚拟世界集成深度依赖于物联网(IoT),物联网实现了物理世界和虚拟世界之间的无缝数据交换。通过将传感器、可穿戴设备和智能设备连接到Metaverse环境,物联网增强了交互和沉浸感,这对于完全集成、数据驱动的Metaverse至关重要。然而,物联网设备由于其简单的硬件和互联网接入,容易受到网络攻击,这使得安全成为确保基础设施安全的关键挑战。传统方法难以应对不断变化的威胁,需要自适应人工智能(AI)驱动的解决方案。这项工作提出了一个混合框架,将卷积神经网络(CNN)与机器学习(ML)分类器、分类增强(CatBoost)和自适应增强(AdaBoost)相结合,并通过元启发式优化进行增强,以获得更好的性能。提出了一种两层架构,用于处理复杂数据,以检测和识别物联网网络中的攻击。对现实世界物联网数据集的比较分析证明了该框架在检测威胁(二进制分类)和识别恶意攻击(多类分类)方面的有效性。使用公开可用的数据共进行了六次实验,最佳模型对二元分类的准确率为0.993,对多类分类的准确率为0.877。可解释的人工智能技术进一步为模型决策提供了见解,指导未来的数据收集和系统安全。
本文章由计算机程序翻译,如有差异,请以英文原文为准。
求助全文
约1分钟内获得全文 求助全文
来源期刊
Engineering Applications of Artificial Intelligence
Engineering Applications of Artificial Intelligence 工程技术-工程:电子与电气
CiteScore
9.60
自引率
10.00%
发文量
505
审稿时长
68 days
期刊介绍: Artificial Intelligence (AI) is pivotal in driving the fourth industrial revolution, witnessing remarkable advancements across various machine learning methodologies. AI techniques have become indispensable tools for practicing engineers, enabling them to tackle previously insurmountable challenges. Engineering Applications of Artificial Intelligence serves as a global platform for the swift dissemination of research elucidating the practical application of AI methods across all engineering disciplines. Submitted papers are expected to present novel aspects of AI utilized in real-world engineering applications, validated using publicly available datasets to ensure the replicability of research outcomes. Join us in exploring the transformative potential of AI in engineering.
×
引用
GB/T 7714-2015
复制
MLA
复制
APA
复制
导出至
BibTeX EndNote RefMan NoteFirst NoteExpress
×
提示
您的信息不完整,为了账户安全,请先补充。
现在去补充
×
提示
您因"违规操作"
具体请查看互助需知
我知道了
×
提示
确定
请完成安全验证×
copy
已复制链接
快去分享给好友吧!
我知道了
右上角分享
点击右上角分享
0
联系我们:info@booksci.cn Book学术提供免费学术资源搜索服务,方便国内外学者检索中英文文献。致力于提供最便捷和优质的服务体验。 Copyright © 2023 布克学术 All rights reserved.
京ICP备2023020795号-1
ghs 京公网安备 11010802042870号
Book学术文献互助
Book学术文献互助群
群 号:604180095
Book学术官方微信