Towards human-AI collaboration in radiology: a multidimensional evaluation of the acceptability of AI for chest radiograph analysis in supporting pulmonary tuberculosis diagnosis.

IF 3.4 Q2 HEALTH CARE SCIENCES & SERVICES
JAMIA Open Pub Date : 2025-02-05 eCollection Date: 2025-02-01 DOI:10.1093/jamiaopen/ooae151
David Hua, Neysa Petrina, Alan J Sacks, Noel Young, Jin-Gun Cho, Ross Smith, Simon K Poon
{"title":"Towards human-AI collaboration in radiology: a multidimensional evaluation of the acceptability of AI for chest radiograph analysis in supporting pulmonary tuberculosis diagnosis.","authors":"David Hua, Neysa Petrina, Alan J Sacks, Noel Young, Jin-Gun Cho, Ross Smith, Simon K Poon","doi":"10.1093/jamiaopen/ooae151","DOIUrl":null,"url":null,"abstract":"<p><strong>Objective: </strong>Artificial intelligence (AI) technology promises to be a powerful tool in addressing the global health challenges posed by tuberculosis (TB). However, evidence for its real-world impact is lacking, which may hinder safe, responsible adoption. This case study addresses this gap by assessing the technical performance, usability and workflow aspects, and health impact of implementing a commercial AI system (qXR by Qure.ai) to support Australian radiologists in diagnosing pulmonary TB.</p><p><strong>Materials and methods: </strong>A retrospective diagnostic accuracy evaluation was conducted to establish the technical performance of qXR in detecting TB compared to a human radiologist and microbiological reference standard. A qualitative human factors assessment was performed to investigate the user experience and clinical decision-making process of radiologists using qXR. A task productivity analysis was completed to quantify how the radiological screening turnaround time is impacted.</p><p><strong>Results: </strong>qXR displays near-human performance satisfying the World Health Organization's suggested accuracy profile. Radiologists reported high satisfaction with using qXR based on minimal workflow disruptions, respect for their professional autonomy, and limited increases in workload burden despite poor algorithm explainability. qXR delivers considerable productivity gains for normal cases and optimizes resource allocation through redistributing time from normal to abnormal cases.</p><p><strong>Discussion and conclusion: </strong>This study provides preliminary evidence of how an AI system with reasonable diagnostic accuracy and a human-centered user experience can meaningfully augment the TB diagnostic workflow. Future research needs to investigate the impact of AI on clinician accuracy, its relationship with efficiency, and best practices for optimizing the impact of clinician-AI collaboration.</p>","PeriodicalId":36278,"journal":{"name":"JAMIA Open","volume":"8 1","pages":"ooae151"},"PeriodicalIF":3.4000,"publicationDate":"2025-02-05","publicationTypes":"Journal Article","fieldsOfStudy":null,"isOpenAccess":false,"openAccessPdf":"https://www.ncbi.nlm.nih.gov/pmc/articles/PMC11796096/pdf/","citationCount":"0","resultStr":null,"platform":"Semanticscholar","paperid":null,"PeriodicalName":"JAMIA Open","FirstCategoryId":"1085","ListUrlMain":"https://doi.org/10.1093/jamiaopen/ooae151","RegionNum":0,"RegionCategory":null,"ArticlePicture":[],"TitleCN":null,"AbstractTextCN":null,"PMCID":null,"EPubDate":"2025/2/1 0:00:00","PubModel":"eCollection","JCR":"Q2","JCRName":"HEALTH CARE SCIENCES & SERVICES","Score":null,"Total":0}
引用次数: 0

Abstract

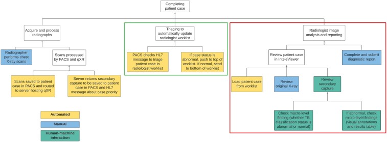
Objective: Artificial intelligence (AI) technology promises to be a powerful tool in addressing the global health challenges posed by tuberculosis (TB). However, evidence for its real-world impact is lacking, which may hinder safe, responsible adoption. This case study addresses this gap by assessing the technical performance, usability and workflow aspects, and health impact of implementing a commercial AI system (qXR by Qure.ai) to support Australian radiologists in diagnosing pulmonary TB.

Materials and methods: A retrospective diagnostic accuracy evaluation was conducted to establish the technical performance of qXR in detecting TB compared to a human radiologist and microbiological reference standard. A qualitative human factors assessment was performed to investigate the user experience and clinical decision-making process of radiologists using qXR. A task productivity analysis was completed to quantify how the radiological screening turnaround time is impacted.

Results: qXR displays near-human performance satisfying the World Health Organization's suggested accuracy profile. Radiologists reported high satisfaction with using qXR based on minimal workflow disruptions, respect for their professional autonomy, and limited increases in workload burden despite poor algorithm explainability. qXR delivers considerable productivity gains for normal cases and optimizes resource allocation through redistributing time from normal to abnormal cases.

Discussion and conclusion: This study provides preliminary evidence of how an AI system with reasonable diagnostic accuracy and a human-centered user experience can meaningfully augment the TB diagnostic workflow. Future research needs to investigate the impact of AI on clinician accuracy, its relationship with efficiency, and best practices for optimizing the impact of clinician-AI collaboration.

Abstract Image

Abstract Image

Abstract Image

放射学中人类与人工智能的合作:人工智能在支持肺结核诊断的胸片分析中的可接受性的多维评估。
目的:人工智能(AI)技术有望成为应对结核病(TB)带来的全球卫生挑战的有力工具。然而,缺乏证据证明其对现实世界的影响,这可能会阻碍安全、负责任的采用。本案例研究通过评估技术性能、可用性和工作流程方面,以及实施商业人工智能系统(Qure.ai的qXR)以支持澳大利亚放射科医生诊断肺结核的健康影响,解决了这一差距。材料和方法:对qXR进行回顾性诊断准确性评价,与人类放射科医师和微生物参考标准相比较,建立qXR检测TB的技术性能。通过定性的人为因素评估来调查放射科医师使用qXR的用户体验和临床决策过程。完成了任务效率分析,以量化放射筛查周转时间是如何受到影响的。结果:qXR显示接近人类的表现,满足世界卫生组织建议的准确性概况。放射科医生对使用qXR的满意度很高,因为qXR的工作流程中断最小,尊重他们的专业自主权,尽管算法的可解释性很差,但工作量的增加有限。qXR为正常情况提供了可观的生产率提高,并通过将时间从正常情况重新分配到异常情况来优化资源分配。讨论和结论:本研究提供了初步证据,证明具有合理诊断准确性和以人为中心的用户体验的人工智能系统如何能够有意义地增强结核病诊断工作流程。未来的研究需要调查人工智能对临床医生准确性的影响,它与效率的关系,以及优化临床医生与人工智能合作影响的最佳实践。
本文章由计算机程序翻译,如有差异,请以英文原文为准。
求助全文
约1分钟内获得全文 求助全文
来源期刊
JAMIA Open
JAMIA Open Medicine-Health Informatics
CiteScore
4.10
自引率
4.80%
发文量
102
审稿时长
16 weeks
×
引用
GB/T 7714-2015
复制
MLA
复制
APA
复制
导出至
BibTeX EndNote RefMan NoteFirst NoteExpress
×
提示
您的信息不完整,为了账户安全,请先补充。
现在去补充
×
提示
您因"违规操作"
具体请查看互助需知
我知道了
×
提示
确定
请完成安全验证×
copy
已复制链接
快去分享给好友吧!
我知道了
右上角分享
点击右上角分享
0
联系我们:info@booksci.cn Book学术提供免费学术资源搜索服务,方便国内外学者检索中英文文献。致力于提供最便捷和优质的服务体验。 Copyright © 2023 布克学术 All rights reserved.
京ICP备2023020795号-1
ghs 京公网安备 11010802042870号
Book学术文献互助
Book学术文献互助群
群 号:604180095
Book学术官方微信