Ontology extension by online clustering with large language model agents.

IF 2.4 Q3 COMPUTER SCIENCE, INFORMATION SYSTEMS
Frontiers in Big Data Pub Date : 2024-10-07 eCollection Date: 2024-01-01 DOI:10.3389/fdata.2024.1463543
Guanchen Wu, Chen Ling, Ilana Graetz, Liang Zhao
{"title":"Ontology extension by online clustering with large language model agents.","authors":"Guanchen Wu, Chen Ling, Ilana Graetz, Liang Zhao","doi":"10.3389/fdata.2024.1463543","DOIUrl":null,"url":null,"abstract":"<p><p>An ontology is a structured framework that categorizes entities, concepts, and relationships within a domain to facilitate shared understanding, and it is important in computational linguistics and knowledge representation. In this paper, we propose a novel framework to automatically extend an existing ontology from streaming data in a zero-shot manner. Specifically, the zero-shot ontology extension framework uses online and hierarchical clustering to integrate new knowledge into existing ontologies without substantial annotated data or domain-specific expertise. Focusing on the medical field, this approach leverages Large Language Models (LLMs) for two key tasks: Symptom Typing and Symptom Taxonomy among breast and bladder cancer survivors. Symptom Typing involves identifying and classifying medical symptoms from unstructured online patient forum data, while Symptom Taxonomy organizes and integrates these symptoms into an existing ontology. The combined use of online and hierarchical clustering enables real-time and structured categorization and integration of symptoms. The dual-phase model employs multiple LLMs to ensure accurate classification and seamless integration of new symptoms with minimal human oversight. The paper details the framework's development, experiments, quantitative analyses, and data visualizations, demonstrating its effectiveness in enhancing medical ontologies and advancing knowledge-based systems in healthcare.</p>","PeriodicalId":52859,"journal":{"name":"Frontiers in Big Data","volume":"7 ","pages":"1463543"},"PeriodicalIF":2.4000,"publicationDate":"2024-10-07","publicationTypes":"Journal Article","fieldsOfStudy":null,"isOpenAccess":false,"openAccessPdf":"https://www.ncbi.nlm.nih.gov/pmc/articles/PMC11491333/pdf/","citationCount":"0","resultStr":null,"platform":"Semanticscholar","paperid":null,"PeriodicalName":"Frontiers in Big Data","FirstCategoryId":"1085","ListUrlMain":"https://doi.org/10.3389/fdata.2024.1463543","RegionNum":0,"RegionCategory":null,"ArticlePicture":[],"TitleCN":null,"AbstractTextCN":null,"PMCID":null,"EPubDate":"2024/1/1 0:00:00","PubModel":"eCollection","JCR":"Q3","JCRName":"COMPUTER SCIENCE, INFORMATION SYSTEMS","Score":null,"Total":0}
引用次数: 0

Abstract

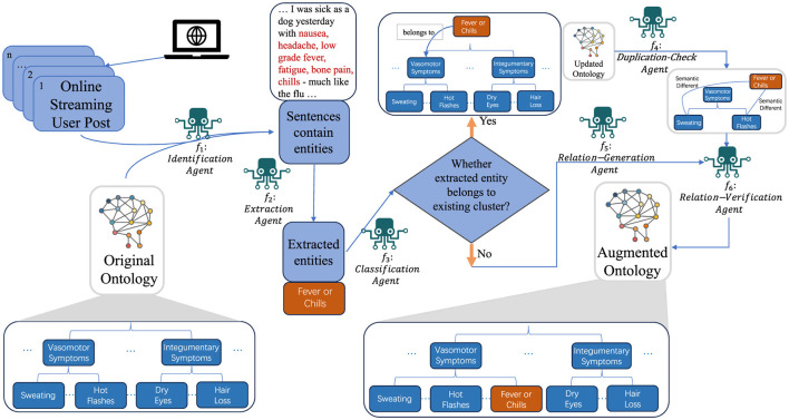
An ontology is a structured framework that categorizes entities, concepts, and relationships within a domain to facilitate shared understanding, and it is important in computational linguistics and knowledge representation. In this paper, we propose a novel framework to automatically extend an existing ontology from streaming data in a zero-shot manner. Specifically, the zero-shot ontology extension framework uses online and hierarchical clustering to integrate new knowledge into existing ontologies without substantial annotated data or domain-specific expertise. Focusing on the medical field, this approach leverages Large Language Models (LLMs) for two key tasks: Symptom Typing and Symptom Taxonomy among breast and bladder cancer survivors. Symptom Typing involves identifying and classifying medical symptoms from unstructured online patient forum data, while Symptom Taxonomy organizes and integrates these symptoms into an existing ontology. The combined use of online and hierarchical clustering enables real-time and structured categorization and integration of symptoms. The dual-phase model employs multiple LLMs to ensure accurate classification and seamless integration of new symptoms with minimal human oversight. The paper details the framework's development, experiments, quantitative analyses, and data visualizations, demonstrating its effectiveness in enhancing medical ontologies and advancing knowledge-based systems in healthcare.

Abstract Image

Abstract Image

Abstract Image

利用大型语言模型代理进行在线聚类的本体扩展。
本体是一种结构化框架,它将某一领域内的实体、概念和关系进行分类,以促进共同理解,在计算语言学和知识表示中非常重要。在本文中,我们提出了一个新颖的框架,以零镜头的方式从流式数据中自动扩展现有的本体。具体来说,零镜头本体扩展框架使用在线和分层聚类将新知识整合到现有本体中,而无需大量注释数据或特定领域的专业知识。该方法以医疗领域为重点,利用大型语言模型(LLM)完成两项关键任务:乳腺癌和膀胱癌幸存者的症状分类和症状分类学。症状分类包括从非结构化的在线患者论坛数据中识别医学症状并对其进行分类,而症状分类则是将这些症状组织并整合到现有的本体论中。在线聚类和分层聚类的结合使用实现了症状的实时、结构化分类和整合。双阶段模型采用了多个 LLM,以确保分类的准确性和新症状的无缝整合,并尽量减少人为监督。论文详细介绍了该框架的开发、实验、定量分析和数据可视化,展示了其在增强医学本体论和推进医疗保健领域基于知识的系统方面的有效性。
本文章由计算机程序翻译,如有差异,请以英文原文为准。
求助全文
约1分钟内获得全文 求助全文
来源期刊
CiteScore
5.20
自引率
3.20%
发文量
122
审稿时长
13 weeks
×
引用
GB/T 7714-2015
复制
MLA
复制
APA
复制
导出至
BibTeX EndNote RefMan NoteFirst NoteExpress
×
提示
您的信息不完整,为了账户安全,请先补充。
现在去补充
×
提示
您因"违规操作"
具体请查看互助需知
我知道了
×
提示
确定
请完成安全验证×
copy
已复制链接
快去分享给好友吧!
我知道了
右上角分享
点击右上角分享
0
联系我们:info@booksci.cn Book学术提供免费学术资源搜索服务,方便国内外学者检索中英文文献。致力于提供最便捷和优质的服务体验。 Copyright © 2023 布克学术 All rights reserved.
京ICP备2023020795号-1
ghs 京公网安备 11010802042870号
Book学术文献互助
Book学术文献互助群
群 号:604180095
Book学术官方微信