[外围承诺:阿根廷的期望、联盟和covid-19疫苗]。

IF 0.3 4区 哲学 Q3 HISTORY & PHILOSOPHY OF SCIENCE
Historia, ciencias, saude--Manguinhos Pub Date : 2025-04-07 eCollection Date: 2025-01-01 DOI:10.1590/S0104-59702025000100008
María Cecilia Sanmartin, Gabriela Bortz
{"title":"[外围承诺:阿根廷的期望、联盟和covid-19疫苗]。","authors":"María Cecilia Sanmartin, Gabriela Bortz","doi":"10.1590/S0104-59702025000100008","DOIUrl":null,"url":null,"abstract":"<p><p>Covid-19 vaccines have shown great promise in addressing the health crisis, including in the global periphery. This work analyzes the construction and mobilization of technoscientific promises to ensure vaccine access in Argentina. Based on the analysis of newspaper notes and interviews, in an approach bringing together social science and technology studies, we examine coalitions of key actors, technoscientific promises, and cognitive, symbolic, and material elements coordinated around \"covid-19 vaccines\" that materially support these promises. This work allows us to delve deeper into the legitimization repertoires for decision-making and seeks to show how a \"peripheral\" promise can be fulfilled and materialized.</p>","PeriodicalId":13134,"journal":{"name":"Historia, ciencias, saude--Manguinhos","volume":"32 ","pages":"e2025008"},"PeriodicalIF":0.3000,"publicationDate":"2025-04-07","publicationTypes":"Journal Article","fieldsOfStudy":null,"isOpenAccess":false,"openAccessPdf":"https://www.ncbi.nlm.nih.gov/pmc/articles/PMC12014142/pdf/","citationCount":"0","resultStr":"{\"title\":\"[Peripheral promises: expectations, coalitions and covid-19 vaccines in Argentina].\",\"authors\":\"María Cecilia Sanmartin, Gabriela Bortz\",\"doi\":\"10.1590/S0104-59702025000100008\",\"DOIUrl\":null,\"url\":null,\"abstract\":\"<p><p>Covid-19 vaccines have shown great promise in addressing the health crisis, including in the global periphery. This work analyzes the construction and mobilization of technoscientific promises to ensure vaccine access in Argentina. Based on the analysis of newspaper notes and interviews, in an approach bringing together social science and technology studies, we examine coalitions of key actors, technoscientific promises, and cognitive, symbolic, and material elements coordinated around \\\"covid-19 vaccines\\\" that materially support these promises. This work allows us to delve deeper into the legitimization repertoires for decision-making and seeks to show how a \\\"peripheral\\\" promise can be fulfilled and materialized.</p>\",\"PeriodicalId\":13134,\"journal\":{\"name\":\"Historia, ciencias, saude--Manguinhos\",\"volume\":\"32 \",\"pages\":\"e2025008\"},\"PeriodicalIF\":0.3000,\"publicationDate\":\"2025-04-07\",\"publicationTypes\":\"Journal Article\",\"fieldsOfStudy\":null,\"isOpenAccess\":false,\"openAccessPdf\":\"https://www.ncbi.nlm.nih.gov/pmc/articles/PMC12014142/pdf/\",\"citationCount\":\"0\",\"resultStr\":null,\"platform\":\"Semanticscholar\",\"paperid\":null,\"PeriodicalName\":\"Historia, ciencias, saude--Manguinhos\",\"FirstCategoryId\":\"1085\",\"ListUrlMain\":\"https://doi.org/10.1590/S0104-59702025000100008\",\"RegionNum\":4,\"RegionCategory\":\"哲学\",\"ArticlePicture\":[],\"TitleCN\":null,\"AbstractTextCN\":null,\"PMCID\":null,\"EPubDate\":\"2025/1/1 0:00:00\",\"PubModel\":\"eCollection\",\"JCR\":\"Q3\",\"JCRName\":\"HISTORY & PHILOSOPHY OF SCIENCE\",\"Score\":null,\"Total\":0}","platform":"Semanticscholar","paperid":null,"PeriodicalName":"Historia, ciencias, saude--Manguinhos","FirstCategoryId":"1085","ListUrlMain":"https://doi.org/10.1590/S0104-59702025000100008","RegionNum":4,"RegionCategory":"哲学","ArticlePicture":[],"TitleCN":null,"AbstractTextCN":null,"PMCID":null,"EPubDate":"2025/1/1 0:00:00","PubModel":"eCollection","JCR":"Q3","JCRName":"HISTORY & PHILOSOPHY OF SCIENCE","Score":null,"Total":0}
引用次数: 0

摘要

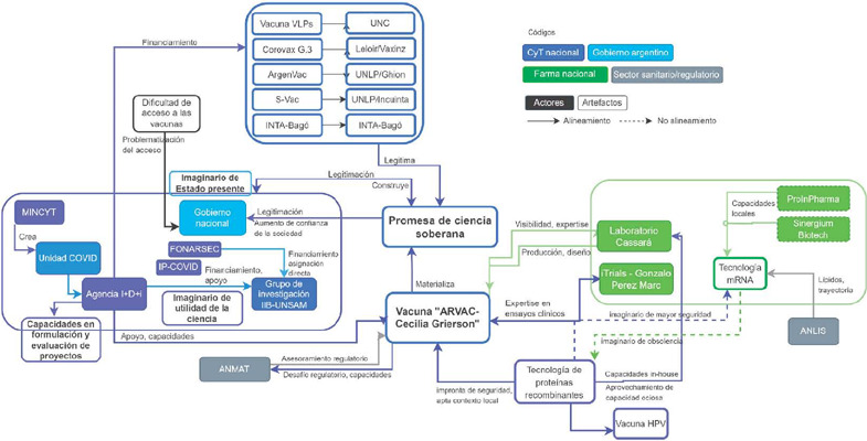
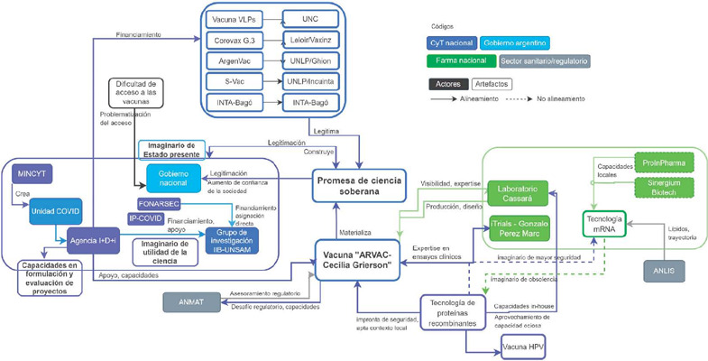
Covid-19 疫苗在解决健康危机方面显示出巨大的前景,包括在全球边缘地区。本作品分析了阿根廷为确保疫苗接种而构建和动员技术科学承诺的情况。基于对报纸摘要和访谈的分析,我们将社会科学和技术研究结合起来,研究了主要参与者的联盟、技术科学承诺,以及围绕 "covid-19 疫苗 "协调的认知、象征和物质要素,这些要素为这些承诺提供了物质支持。这项工作使我们能够更深入地研究决策的合法化途径,并试图说明 "外围 "承诺是如何实现和具体化的。
本文章由计算机程序翻译,如有差异,请以英文原文为准。

[Peripheral promises: expectations, coalitions and covid-19 vaccines in Argentina].

[Peripheral promises: expectations, coalitions and covid-19 vaccines in Argentina].

[Peripheral promises: expectations, coalitions and covid-19 vaccines in Argentina].

[Peripheral promises: expectations, coalitions and covid-19 vaccines in Argentina].

[Peripheral promises: expectations, coalitions and covid-19 vaccines in Argentina].

[Peripheral promises: expectations, coalitions and covid-19 vaccines in Argentina].

[Peripheral promises: expectations, coalitions and covid-19 vaccines in Argentina].

Covid-19 vaccines have shown great promise in addressing the health crisis, including in the global periphery. This work analyzes the construction and mobilization of technoscientific promises to ensure vaccine access in Argentina. Based on the analysis of newspaper notes and interviews, in an approach bringing together social science and technology studies, we examine coalitions of key actors, technoscientific promises, and cognitive, symbolic, and material elements coordinated around "covid-19 vaccines" that materially support these promises. This work allows us to delve deeper into the legitimization repertoires for decision-making and seeks to show how a "peripheral" promise can be fulfilled and materialized.

求助全文
通过发布文献求助,成功后即可免费获取论文全文。 去求助
来源期刊
Historia, ciencias, saude--Manguinhos
Historia, ciencias, saude--Manguinhos HISTORY & PHILOSOPHY OF SCIENCE-
CiteScore
0.70
自引率
25.00%
发文量
87
审稿时长
53 weeks
×
引用
GB/T 7714-2015
复制
MLA
复制
APA
复制
导出至
BibTeX EndNote RefMan NoteFirst NoteExpress
×
提示
您的信息不完整,为了账户安全,请先补充。
现在去补充
×
提示
您因"违规操作"
具体请查看互助需知
我知道了
×
提示
确定
请完成安全验证×
copy
已复制链接
快去分享给好友吧!
我知道了
右上角分享
点击右上角分享
0
联系我们:info@booksci.cn Book学术提供免费学术资源搜索服务,方便国内外学者检索中英文文献。致力于提供最便捷和优质的服务体验。 Copyright © 2023 布克学术 All rights reserved.
京ICP备2023020795号-1
ghs 京公网安备 11010802042870号
Book学术文献互助
Book学术文献互助群
群 号:604180095
Book学术官方微信