驾驭可持续建筑用矿物基废弃材料的监管挑战、技术性能和循环经济一体化:欧洲背景下的小型审查。

IF 4.3 4区 环境科学与生态学 Q3 ENGINEERING, ENVIRONMENTAL
Waste Management & Research Pub Date : 2025-05-01 Epub Date: 2024-09-05 DOI:10.1177/0734242X241270973
Samuel J Armistead, Arezou Babaahmadi
{"title":"驾驭可持续建筑用矿物基废弃材料的监管挑战、技术性能和循环经济一体化:欧洲背景下的小型审查。","authors":"Samuel J Armistead, Arezou Babaahmadi","doi":"10.1177/0734242X241270973","DOIUrl":null,"url":null,"abstract":"<p><p>The integration of mineral-based waste materials is crucial for achieving a sustainable and circular construction sector. Whilst technological and economic aspects receive attention, this mini review spotlights overlooked legal 'regulatory hurdles'. It explores major barriers within the European Union, aiming to compress the current ~30-year material development pipeline. Significant hurdles include the absence of harmonized end-of-waste criteria (Waste Framework Directive), the need for consensus-building in chemical risk assessments (REACH & CLP), scarcity of up-to-date harmonized product standards (Construction Products Regulation) and precision values for limit state analysis in structural codes (Eurocodes). This mini review serves as a practical manual, outlining the intricate regulatory landscape for industry experts, regulators and researchers. Emphasizing the parallel importance of environmental safety considerations and performance, our study presented in this mini-review, underscores the necessity for a multi-stakeholder approach to alleviate regulatory barriers. By illuminating regulatory intricacies, this mini review establishes the foundations for wider discussions and in-depth analysis as to the future outlook for consensus development procedures in a rapidly changing and challenging global construction sector. The manuscript also provides stakeholders with vital insights for informed decision-making, helping to facilitate the paradigm shift towards a sustainable and circular construction sector.</p>","PeriodicalId":23671,"journal":{"name":"Waste Management & Research","volume":" ","pages":"674-683"},"PeriodicalIF":4.3000,"publicationDate":"2025-05-01","publicationTypes":"Journal Article","fieldsOfStudy":null,"isOpenAccess":false,"openAccessPdf":"https://www.ncbi.nlm.nih.gov/pmc/articles/PMC12038076/pdf/","citationCount":"0","resultStr":"{\"title\":\"Navigating regulatory challenges, technical performance and circular economy integration of mineral-based waste materials for sustainable construction: A mini review in the European context.\",\"authors\":\"Samuel J Armistead, Arezou Babaahmadi\",\"doi\":\"10.1177/0734242X241270973\",\"DOIUrl\":null,\"url\":null,\"abstract\":\"<p><p>The integration of mineral-based waste materials is crucial for achieving a sustainable and circular construction sector. Whilst technological and economic aspects receive attention, this mini review spotlights overlooked legal 'regulatory hurdles'. It explores major barriers within the European Union, aiming to compress the current ~30-year material development pipeline. Significant hurdles include the absence of harmonized end-of-waste criteria (Waste Framework Directive), the need for consensus-building in chemical risk assessments (REACH & CLP), scarcity of up-to-date harmonized product standards (Construction Products Regulation) and precision values for limit state analysis in structural codes (Eurocodes). This mini review serves as a practical manual, outlining the intricate regulatory landscape for industry experts, regulators and researchers. Emphasizing the parallel importance of environmental safety considerations and performance, our study presented in this mini-review, underscores the necessity for a multi-stakeholder approach to alleviate regulatory barriers. By illuminating regulatory intricacies, this mini review establishes the foundations for wider discussions and in-depth analysis as to the future outlook for consensus development procedures in a rapidly changing and challenging global construction sector. The manuscript also provides stakeholders with vital insights for informed decision-making, helping to facilitate the paradigm shift towards a sustainable and circular construction sector.</p>\",\"PeriodicalId\":23671,\"journal\":{\"name\":\"Waste Management & Research\",\"volume\":\" \",\"pages\":\"674-683\"},\"PeriodicalIF\":4.3000,\"publicationDate\":\"2025-05-01\",\"publicationTypes\":\"Journal Article\",\"fieldsOfStudy\":null,\"isOpenAccess\":false,\"openAccessPdf\":\"https://www.ncbi.nlm.nih.gov/pmc/articles/PMC12038076/pdf/\",\"citationCount\":\"0\",\"resultStr\":null,\"platform\":\"Semanticscholar\",\"paperid\":null,\"PeriodicalName\":\"Waste Management & Research\",\"FirstCategoryId\":\"93\",\"ListUrlMain\":\"https://doi.org/10.1177/0734242X241270973\",\"RegionNum\":4,\"RegionCategory\":\"环境科学与生态学\",\"ArticlePicture\":[],\"TitleCN\":null,\"AbstractTextCN\":null,\"PMCID\":null,\"EPubDate\":\"2024/9/5 0:00:00\",\"PubModel\":\"Epub\",\"JCR\":\"Q3\",\"JCRName\":\"ENGINEERING, ENVIRONMENTAL\",\"Score\":null,\"Total\":0}","platform":"Semanticscholar","paperid":null,"PeriodicalName":"Waste Management & Research","FirstCategoryId":"93","ListUrlMain":"https://doi.org/10.1177/0734242X241270973","RegionNum":4,"RegionCategory":"环境科学与生态学","ArticlePicture":[],"TitleCN":null,"AbstractTextCN":null,"PMCID":null,"EPubDate":"2024/9/5 0:00:00","PubModel":"Epub","JCR":"Q3","JCRName":"ENGINEERING, ENVIRONMENTAL","Score":null,"Total":0}
引用次数: 0

摘要

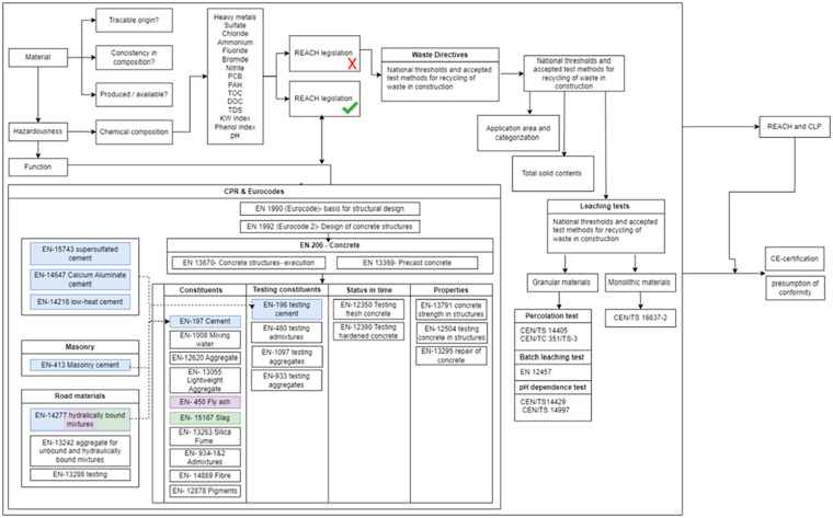
矿物废料的整合对于实现可持续和循环型建筑行业至关重要。在关注技术和经济方面的同时,本小型综述还重点关注被忽视的法律 "监管障碍"。它探讨了欧盟内部的主要障碍,旨在压缩目前长达约 30 年的材料开发管道。主要障碍包括缺乏统一的废弃物处理标准(《废弃物框架指令》)、需要在化学品风险评估中达成共识(REACH 和 CLP)、缺乏最新的统一产品标准(《建筑产品条例》)以及结构规范中极限状态分析的精确值(《欧洲规范》)。这本小型综述是一本实用手册,为行业专家、监管机构和研究人员概述了错综复杂的监管环境。我们在本小综述中介绍的研究强调了环境安全考虑因素和性能的并行重要性,强调了采用多方利益相关者方法来缓解监管障碍的必要性。通过阐明错综复杂的监管问题,这篇微型综述为更广泛的讨论和深入分析奠定了基础,为在瞬息万变、充满挑战的全球建筑行业中制定共识程序的未来前景奠定了基础。该手稿还为利益相关者提供了做出明智决策的重要见解,有助于推动向可持续和循环型建筑行业的范式转变。
本文章由计算机程序翻译,如有差异,请以英文原文为准。

Navigating regulatory challenges, technical performance and circular economy integration of mineral-based waste materials for sustainable construction: A mini review in the European context.

Navigating regulatory challenges, technical performance and circular economy integration of mineral-based waste materials for sustainable construction: A mini review in the European context.

Navigating regulatory challenges, technical performance and circular economy integration of mineral-based waste materials for sustainable construction: A mini review in the European context.

Navigating regulatory challenges, technical performance and circular economy integration of mineral-based waste materials for sustainable construction: A mini review in the European context.

The integration of mineral-based waste materials is crucial for achieving a sustainable and circular construction sector. Whilst technological and economic aspects receive attention, this mini review spotlights overlooked legal 'regulatory hurdles'. It explores major barriers within the European Union, aiming to compress the current ~30-year material development pipeline. Significant hurdles include the absence of harmonized end-of-waste criteria (Waste Framework Directive), the need for consensus-building in chemical risk assessments (REACH & CLP), scarcity of up-to-date harmonized product standards (Construction Products Regulation) and precision values for limit state analysis in structural codes (Eurocodes). This mini review serves as a practical manual, outlining the intricate regulatory landscape for industry experts, regulators and researchers. Emphasizing the parallel importance of environmental safety considerations and performance, our study presented in this mini-review, underscores the necessity for a multi-stakeholder approach to alleviate regulatory barriers. By illuminating regulatory intricacies, this mini review establishes the foundations for wider discussions and in-depth analysis as to the future outlook for consensus development procedures in a rapidly changing and challenging global construction sector. The manuscript also provides stakeholders with vital insights for informed decision-making, helping to facilitate the paradigm shift towards a sustainable and circular construction sector.

求助全文
通过发布文献求助,成功后即可免费获取论文全文。 去求助
来源期刊
Waste Management & Research
Waste Management & Research 环境科学-工程:环境
CiteScore
8.50
自引率
7.70%
发文量
232
审稿时长
4.1 months
期刊介绍: Waste Management & Research (WM&R) publishes peer-reviewed articles relating to both the theory and practice of waste management and research. Published on behalf of the International Solid Waste Association (ISWA) topics include: wastes (focus on solids), processes and technologies, management systems and tools, and policy and regulatory frameworks, sustainable waste management designs, operations, policies or practices.
×
引用
GB/T 7714-2015
复制
MLA
复制
APA
复制
导出至
BibTeX EndNote RefMan NoteFirst NoteExpress
×
提示
您的信息不完整,为了账户安全,请先补充。
现在去补充
×
提示
您因"违规操作"
具体请查看互助需知
我知道了
×
提示
确定
请完成安全验证×
copy
已复制链接
快去分享给好友吧!
我知道了
右上角分享
点击右上角分享
0
联系我们:info@booksci.cn Book学术提供免费学术资源搜索服务,方便国内外学者检索中英文文献。致力于提供最便捷和优质的服务体验。 Copyright © 2023 布克学术 All rights reserved.
京ICP备2023020795号-1
ghs 京公网安备 11010802042870号
Book学术文献互助
Book学术文献互助群
群 号:604180095
Book学术官方微信