Digital evolution: Novo Nordisk's shift to ontology-based data management.

IF 2 3区 工程技术 Q3 MATHEMATICAL & COMPUTATIONAL BIOLOGY
Shawn Zheng Kai Tan, Shounak Baksi, Thomas Gade Bjerregaard, Preethi Elangovan, Thrishna Kuttikattu Gopalakrishnan, Darko Hric, Joffrey Joumaa, Beidi Li, Kashif Rabbani, Santhosh Kannan Venkatesan, Joshua Daniel Valdez, Saritha Vettikunnel Kuriakose
{"title":"Digital evolution: Novo Nordisk's shift to ontology-based data management.","authors":"Shawn Zheng Kai Tan, Shounak Baksi, Thomas Gade Bjerregaard, Preethi Elangovan, Thrishna Kuttikattu Gopalakrishnan, Darko Hric, Joffrey Joumaa, Beidi Li, Kashif Rabbani, Santhosh Kannan Venkatesan, Joshua Daniel Valdez, Saritha Vettikunnel Kuriakose","doi":"10.1186/s13326-025-00327-4","DOIUrl":null,"url":null,"abstract":"<p><p>The amount of biomedical data is growing, and managing it is increasingly challenging. While Findable, Accessible, Interoperable and Reusable (FAIR) data principles provide guidance, their adoption has proven difficult, especially in larger enterprises like pharmaceutical companies. In this manuscript, we describe how we leverage an Ontology-Based Data Management (OBDM) strategy for digital transformation in Novo Nordisk Research & Early Development. Here, we include both our technical blueprint and our approach for organizational change management. We further discuss how such an OBDM ecosystem plays a pivotal role in the organization's digital aspirations for data federation and discovery fuelled by artificial intelligence. Our aim for this paper is to share the lessons learned in order to foster dialogue with parties navigating similar waters while collectively advancing the efforts in the fields of data management, semantics and data driven drug discovery.</p>","PeriodicalId":15055,"journal":{"name":"Journal of Biomedical Semantics","volume":"16 1","pages":"6"},"PeriodicalIF":2.0000,"publicationDate":"2025-03-22","publicationTypes":"Journal Article","fieldsOfStudy":null,"isOpenAccess":false,"openAccessPdf":"https://www.ncbi.nlm.nih.gov/pmc/articles/PMC11929979/pdf/","citationCount":"0","resultStr":null,"platform":"Semanticscholar","paperid":null,"PeriodicalName":"Journal of Biomedical Semantics","FirstCategoryId":"5","ListUrlMain":"https://doi.org/10.1186/s13326-025-00327-4","RegionNum":3,"RegionCategory":"工程技术","ArticlePicture":[],"TitleCN":null,"AbstractTextCN":null,"PMCID":null,"EPubDate":"","PubModel":"","JCR":"Q3","JCRName":"MATHEMATICAL & COMPUTATIONAL BIOLOGY","Score":null,"Total":0}
引用次数: 0

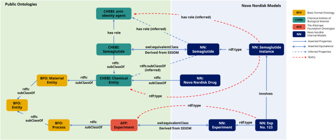
Abstract

The amount of biomedical data is growing, and managing it is increasingly challenging. While Findable, Accessible, Interoperable and Reusable (FAIR) data principles provide guidance, their adoption has proven difficult, especially in larger enterprises like pharmaceutical companies. In this manuscript, we describe how we leverage an Ontology-Based Data Management (OBDM) strategy for digital transformation in Novo Nordisk Research & Early Development. Here, we include both our technical blueprint and our approach for organizational change management. We further discuss how such an OBDM ecosystem plays a pivotal role in the organization's digital aspirations for data federation and discovery fuelled by artificial intelligence. Our aim for this paper is to share the lessons learned in order to foster dialogue with parties navigating similar waters while collectively advancing the efforts in the fields of data management, semantics and data driven drug discovery.

Abstract Image

Abstract Image

Abstract Image

数字化演进:诺和诺德向基于本体的数据管理的转变。
生物医学数据的数量在不断增长,对其进行管理也越来越具有挑战性。虽然可查找、可访问、可互操作和可重用(FAIR)数据原则提供了指导,但事实证明很难采用这些原则,尤其是在制药公司这样的大型企业。在本手稿中,我们将介绍如何利用基于本体的数据管理(OBDM)战略来实现诺和诺德研究与早期开发部的数字化转型。这里既包括我们的技术蓝图,也包括我们的组织变革管理方法。我们将进一步讨论这样一个 OBDM 生态系统如何在该组织的数字化愿望中发挥关键作用,以实现由人工智能推动的数据联合和发现。我们撰写本文的目的是分享经验教训,以促进与在类似水域航行的各方进行对话,同时共同推进数据管理、语义学和数据驱动药物发现领域的工作。
本文章由计算机程序翻译,如有差异,请以英文原文为准。
求助全文
约1分钟内获得全文 求助全文
来源期刊
Journal of Biomedical Semantics
Journal of Biomedical Semantics MATHEMATICAL & COMPUTATIONAL BIOLOGY-
CiteScore
4.20
自引率
5.30%
发文量
28
审稿时长
30 weeks
期刊介绍: Journal of Biomedical Semantics addresses issues of semantic enrichment and semantic processing in the biomedical domain. The scope of the journal covers two main areas: Infrastructure for biomedical semantics: focusing on semantic resources and repositories, meta-data management and resource description, knowledge representation and semantic frameworks, the Biomedical Semantic Web, and semantic interoperability. Semantic mining, annotation, and analysis: focusing on approaches and applications of semantic resources; and tools for investigation, reasoning, prediction, and discoveries in biomedicine.
×
引用
GB/T 7714-2015
复制
MLA
复制
APA
复制
导出至
BibTeX EndNote RefMan NoteFirst NoteExpress
×
提示
您的信息不完整,为了账户安全,请先补充。
现在去补充
×
提示
您因"违规操作"
具体请查看互助需知
我知道了
×
提示
确定
请完成安全验证×
copy
已复制链接
快去分享给好友吧!
我知道了
右上角分享
点击右上角分享
0
联系我们:info@booksci.cn Book学术提供免费学术资源搜索服务,方便国内外学者检索中英文文献。致力于提供最便捷和优质的服务体验。 Copyright © 2023 布克学术 All rights reserved.
京ICP备2023020795号-1
ghs 京公网安备 11010802042870号
Book学术文献互助
Book学术文献互助群
群 号:604180095
Book学术官方微信